Job Management Partner 1/Automatic Operation GUI and Command Reference

[Contents][Index][Back][Next]


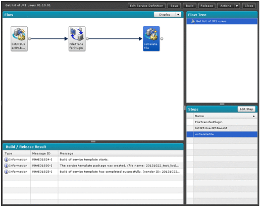
7.4 Service template editing view

Use the service template editing view to edit existing service templates and to develop new service templates. To display this view, click the Edit button in the Service Template List dialog box, or click the Save button in the Create Service Template dialog box or in the Copy Service Template dialog box. The view is displayed in the right pane of the Editor window.

Figure 7-30 Service template editing view

[Figure]

This view displays the following items:

Edit Service Definition button
Click this button to edit the definition information of a service. The Edit Service Definition dialog box appears.

Save button
Click this button to apply the changes.

Build button
Click this button to build the service template. A message dialog box appears confirming whether you want to build the service template. If you click the OK button, the build processing starts. The execution results of the build processing are displayed in the Build / Release Result dialog box and in the Build / Release Result view.

Release button
Click this button to release the service template. A confirmation dialog box appears. If you click the OK button, release processing starts. The results of the release processing are displayed in the Build / Release Result dialog box and in the Build / Release Result view.

Actions list box
Specify an operation you want to perform on the service template.
  • View
    Select this option to view the definition information of another service template. The Service Template List dialog box appears.
  • Set Resources
    Select this option to set a service resource file. The Set the Service Resources dialog box appears.

Close button
Click this button to return to the Service Template Editor Home view.

Flow view
Shows the step execution order. If you drag and drop a plug-in from the Plug-in view, the Create Step dialog box appears. You can use this dialog box to add steps. If you double-click a step that uses a flow plug-in or a repeated execution plug-in, the underlying flow is displayed. If you double-click another type of step icon, the Edit Step dialog box appears. You can select multiple step icons. If there is a step for which no mapping parameter value has been input for an input property that requires a mapping parameter setting, [Figure] is displayed on the corresponding step icon.

Display list box
Select the display magnification of the Flow view (25%, 50%, 75%, or 100%).
If you right-click a step icon, you can select one of the following operations:
  • Edit
    Displays the Edit Step dialog box.
  • Cut
    Cuts the selected step and relational line.
  • Copy
    Copies the selected step and relational line.
  • Delete
    Deletes the selected step and relational line.
If you right-click any place other than step icons, you can select either of the following operations:
  • Paste
    Pastes the step and relational line that you cut or copied.
  • Select All
    Selects all the displayed steps and relational lines. If there is a step that uses a flow plug-in or a repeated execution plug-in, the underlying steps and relational lines are also selected.

Flow Tree view
Displays a hierarchical view of the flow names of the service template. If you click a flow name, the underlying flows are displayed in the Flow view. If a flow contains a step for which no mapping parameter value has been input for an input property that requires a mapping parameter setting, [Figure] is displayed on the corresponding icon.

Build / Release Result view
Displays a list of messages output when you built or released the service template.

Table 7-18 Items displayed in the Build / Release Result view (service template editing view)

Display item Description
Type Displays the type of each message.
  • Error
    Indicates that an error message was output when you built or released the service template.
  • Warning
    Indicates that a warning message was output when you built or released the service template.
  • Information
    Indicates that an information message was output when you built or released the service template.
Message ID Displays the ID of each message.
Message Displays the contents of each message.

Steps view
Lists the steps of the service template. If you select a step, the corresponding step icon in the Flow view is also selected. You can select multiple steps. If you click the column title of a display item, the data will be sorted in ascending or descending order.

Edit Step button
Click this button edit the selected step. The Edit Step dialog box appears.

Table 7-19 Items displayed in the Steps view (service template editing view)

Display item Description
Input warning icon If no mapping parameter value has been input for an input property that requires a mapping parameter setting,[Figure] is displayed.
Name Displays the name of each step.
Organization of this section
7.4.1 Set the Service Resources dialog box
7.4.2 Build / Release Result dialog box
7.4.3 Edit Service Definition dialog box
7.4.4 Create Property Group dialog box
7.4.5 Edit Property Group dialog box
7.4.6 Select Service Share Property dialog box
7.4.7 Create Input Property for Service dialog box
7.4.8 Edit Input Property for Service dialog box
7.4.9 Create Output Property for Service dialog box
7.4.10 Edit Output Property for Service dialog box
7.4.11 Create Variable dialog box
7.4.12 Edit Variable dialog box
7.4.13 Create Step dialog box
7.4.14 Edit Step dialog box
7.4.15 Specify Plug-in Input Properties for Mapping dialog box
7.4.16 Specify Plug-in Output Properties for Mapping dialog box