uCosminexus Service Platform, Setup and Operation Guide

[Contents][Glossary][Index][Back][Next]

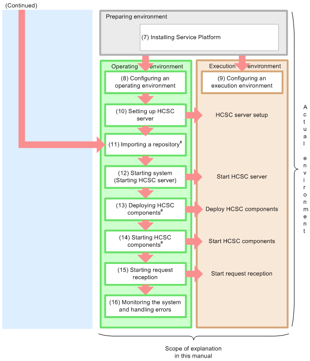
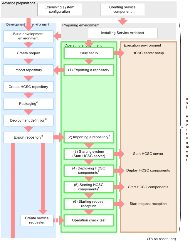
1.1 Flow from development to actual operations

The following figure shows the flow from development upto actual operations for a system using Service Platform:

Figure 1-1 FigureFlow from system development to actual operations

[Figure]

[Figure]

#
In a development environment you can also execute these activities in a batch. However, you perform batch execution at the time of system development, or in the duration from unit testing to integration testing. For details, see "7.5 Batch execution of processes starting from deploying HCSC components on the HCSC server" of Service Platform Basic Development Guide.

This manual describes the procedure involved in configuring the operating environment and execution environment, indicated in the figure. For details on activities to be implemented in the development environment and the installation and Easy Setup of the products in the test environment, see "Service Platform Basic Development Guide".

The following is the description of an overview of each activity shown in the figure:

Organization of this section
(1) Exporting a repository
(2) Importing a repository
(3) Starting the system (HCSC server startup )
(4) Deploying HCSC components
(5) Starting HCSC components
(6) Starting request reception
(7) Installing Service Platform
(8) Configuring an operating environment
(9) Configuring an execution environment
(10) Setting up HCSC server
(11) Importing repositories
(12) Starting the system (HCSC server startup)
(13) Deploying HCSC components
(14) Starting HCSC components
(15) Starting request reception
(16) Correspondence at the time of monitoring the system and failure occurrence

(1) Exporting a repository

After an Easy Setup, you export a repository from the operating environment.

Transfer the HCSC components (service adapters, database adapters, business processes, and user-defined reception) created in the development environment as well as the system configuration definition that defines (deployment definition) how to deploy HCSC components, to a repository exported from operating environment. Additionally, transfer the execution environment setup information (such as the HCSC server configuration and HCSC component deployment information) from the operating environment to the development environment via a repository.

For details on how to export a repository, see "4.2 Exporting Repository Information".

(2) Importing a repository

Import the repository in which HCSC components (service adapters, business processes, and user-defined receptions) are created, package and defined in the development environment to the operating environment.

For details on importing a repository, see "4.3 Importing a repository".

(3) Starting the system (HCSC server startup )

Start and stop the execution environment from the operating environment.

Use the screen or commands available in operating environment to start and stop HCSC server of the execution environment.

For details on how to start and stop HCSC server, see "5.3.4 Starting HCSC server".

Furthermore, start not only HCSC server, but also related systems such as PRF and HTTP Server.

For details on how to start and stop related systems, see, "5.System Operations".

For details on screens and commands, see "Service Platform Reference Guide".

(4) Deploying HCSC components

On the HCSC server, deploy HCSC components (service adapters, business processes, and user-defined receptions) imported in the operating environment. Use operating environment commands to deploy HCSC components.

For details on how to deploy HCSC components, see "3.1.8 Deploying a service adapter","3.1.13 Deploying a business process", and "3.1.14 Deploying a user-defined reception".

For details on commands, see " Service Platform Reference Guide".

(5) Starting HCSC components

Start the deployed HCSC components (service adapters, business processes, and user-defined receptions).Furthermore, services executed from the service adapter also must be running when you start the service adapter.

Use screens and commands available in the operating environment to start and stop HCSC components.

For details on how to start HCSC components, see "5.3.6 Starting Service Adapters","5.3.7 Starting Business Processes", and "5.3.8 Starting user-defined receptions".

For details on screens and commands, see " Service Platform Reference Guide".

(6) Starting request reception

Start the request reception (standard reception) to receive requests from the service requester.

Use screen and commands available in the operating environment to start and stop standard reception.

For details on how to start a standard reception, see "5.3.9 Starting standard receptions".

For details on screens and commands, see "Service Platform Reference Guide".

(7) Installing Service Platform

To configure the execution environment and the operating environment on the same machine, install the Service Platform. To configure the execution environment and the operating environment on separate machines, install the Service Platform on the respective machine on which the execution environment and the operating environment is to be configured.

For details on how to install Service Platform, see "2.1.2 Installing Service Platform".

(8) Configuring an operating environment

Configure an operating environment that performs operation management of the HCSC server of the execution environment. Specifically, you make settings for using the Eclipse window to operate the execution environment and each setting required for the operating environment.

For details on settings see "2.1.5 Embedding HCSC-Manager plug-in in Eclipse" and "2.4 Settings Related to the Operating Environment".

Also, you create definitions required for the setting up the execution environment (HCSC server).

For details on how to create definitions, see "2.3 Settings related to execution environment".

(9) Configuring an execution environment

Configure an execution environment to operate HCSC server. However, before setting up the execution environment, you set up the software required for the execution environment.

For details on settings, see "3.1.2 Setting up the software required for the execution environment".

(10) Setting up HCSC server

Set up the HCSC server that is the infrastructure for invoking service components in the execution environment (you can unset up this set HCSC server as and when required)

Use commands available in the operating environment to setup the HCSC server.

For details on how to setting up the HCSC server, see "3.1.3 Setting up an HCSC server".

Define the runtime information required for the HCSC server to execute as and when required.

For runtime information settings, see "3.1.4 Setting up the HCSC server definition information".

For details on commands, see "Service Platform Reference Guide".

(11) Importing repositories

Import repositories used in the test environment to the operating environment. Furthermore, modify the definitions of HCSC components (service adapters, business processes, and user-defined receptions) in repositories, as and when required.

In test and production environments, for some cases in which settings of the usage or non-usage of Reliable Messaging and database are different, you cannot import a repository that was used in the test environment as is to the operating environment. In that case, to incorporate the system configuration definition of the HCSC server set up in the production environment, you must export the repository from the production environment (operating environment) and import the repository to the development environment. For details, see "1.3 Relationship between Test Environment and Production Environment".

For details on the method to import repositories, see "4.3 Importing a repository".

Furthermore, you change the connection destination, flow-volume control, and communication timeout value for HCSC components created in the development environment at this timing.

For details, see "5.3.24 Changing the Component Service Connection Point", "5.3.25 Changing the Flow Control Value", and "5.3.26 Changing the Communication Timeout Value for Invoking Service Modules".

(12) Starting the system (HCSC server startup)

Start and stop the HCSC server in the operating environment along with the starting and ending of the business in the execution environment.

Use the operating environment screen or commands to start and stop the HCSC server of the execution environment.

For details on the method to start HCSC servers, see "5.3.4 Starting HCSC server".

Furthermore, start not only HCSC servers, but also related systems such as PRF and HTTP Server.

For details on the method to start and stop the related systems, see, "5.System Operations".

For details on screens and commands, see "Service Platform Reference Guide".

(13) Deploying HCSC components

Deploy HCSC components (service adapters, business processes, and user-defined receptions) imported from the operating environment, to HCSC server.Use commands of the operating environment to deploy HCSC components.

For details on the method to deploy HCSC components, see "3.1.8 Deploying a service adapter","3.1.13 Deploying a business process", and "3.1.14 Deploying a user-defined reception".

For details on commands, see "Service Platform Reference Guide".

(14) Starting HCSC components

Start the deployed HCSC components (service adapters, business processes, and user-defined receptions).Furthermore, the services executed from the service adapter must also be in started status when you start the service adapter. Use the operating environment screen or commands to start and stop HCSC components.

For details on the how to start HCSC components, see "5.3.6 Starting Service Adapters","5.3.7 Starting Business Processes", and "5.3.8 Starting user-defined receptions".

For details on screens and commands, see "Service Platform Reference Guide".

(15) Starting request reception

Start the request reception (standard reception) that receives requests from the service requestor.

Use the operating environment screen and commands to start and stop standard reception.

For details on starting standard reception, see "5.3.9 Starting standard receptions".

For details on screens and commands, see "Service Platform Reference Guide".

(16) Correspondence at the time of monitoring the system and failure occurrence

Monitor the system in the operating environment after starting the business in the execution environment. When a failure occurs, specify the cause of failure, and take countermeasures.

(a) Monitoring the System

After starting business in the execution environment, you can confirm the status of HCSC servers and HCSC components from the operating environment as and when required.

Use the operating environment screen or commands to confirm system status.

For details on the method to confirm system status, see "5. System Operations".

Furthermore, in the operating environment, you can confirm its status, delete execution logs, and re-execute process instances, by specifying the target process instance as and when required from the execution logs of process instances of the business processes that are recorded in the database.

Use the command screen or operating environment for confirming process instances, and deleting and re-executing execution logs.

For details on how to manage the execution log of process instances, see "6.Management of Execution Log".

For details on screens and commands, see "Service Platform Reference Guide".

(b) Troubleshooting

If a failure occurs during system operations, collect the trace file and the log file from respective environments. Acquire the trace file and the log file, identify the location and cause for the occurrence of the failure, and implement troubleshooting.

Furthermore, if you build a system linking with JP1, the system sends a message to notify the failure as a JP1 event to JP1in service platform. This enables you to collect error messages that are output and monitor those collectively in the integrated console of JP1.

In addition, commands can be automatically executed at the time of responding to the reception of a specific JP1 event (error message) at JP1 side. This allows you to automate (notifying the system administrator when a failure has occurred, executing the command for recovery) system operations.

For acquiring the log file and the trace file at the time of failure occurrence, and confirming detailed information of a JP1 event, see "7.Troubleshooting".