uCosminexus Service Platform, Setup and Operation Guide

[Contents][Glossary][Index][Back][Next]

1.2 Relationship of the operating environment and the execution environment with the entire system

In service platform, the development environment, operating environment, and execution environment mutually connect with each other to configure the entire system. This subsection describes the positioning of the execution environment and operating environment.

Organization of this section
(1) Positioning in operations
(2) Positioning on the network
(3) Configuration of the operating environment and the execution environment

(1) Positioning in operations

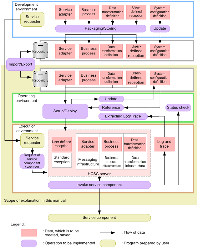
The following figure shows the positioning of the operating environment and the execution environment in the operations of the entire system

Figure 1-2 FigurePositioning in operations

[Figure]

In the operating environment, read the (service adapters, business processes, and user-defined receptions) from HCSC components created in the development environment, and deploy to the execution environment. In addition, you can set up an HCSC server to use in the execution environment.

Monitor the starting and stopping status of the system after you start the operation.In the execution environment, invoke service components and business processes through the HCSC server and execute business according to the request message received by the service requester.

(2) Positioning on the network

The development environment, operating environment, and execution environment configure the system by connecting through a network such as the internet or an intranet.

The following figure shows the positioning of the operating environment and the execution environment on the network in the entire system. Furthermore, the configuration of the execution environment differs according to the type of the operation. For the configuration of the execution environment, see "1.4 Determining the operations policy".

Figure 1-3 FigurePositioning of the operating environment and the execution environment on the network in the entire system

[Figure]

It is recommended that you set up the operating environment and the execution environment on the same machine.

Furthermore, you can set up the development environment on a different network.

Information such as the execution status of service components in the execution environment is accumulated in the database built on the machine on which Service Platform is operating. In addition, you can also build a database to another machine on which Service Platform is operating, and a machine that can be connected through the network. In this case, you connect the machine on which Service Platform is running and the machine on which you build the database through LAN line.

Furthermore, the database used by the machine on which Service Platform is operating, can take the following configuration.

When you do not set to cluster configuration
Create one database for Service Platform. Also, by dividing the schema of the database for each Service Platform, you can use multiple Service Platforms in a single database.

When you set to cluster configuration
Create one database for the cluster, and share database in multiple Service Platforms.

(3) Configuration of the operating environment and the execution environment

The following table describes the configuration pattern of the operating environment and the execution environment that can be achieved if you set to cluster configuration:

Table 1-1 TableConfiguration of the operating environment and the execution environment at the time of using the cluster

Configuration pattern Explanation Database
Operation and execution one-to-one configuration Deploys the operating environment and the execution environment on a one-to-one basis. A#
Operation consolidated configuration Consolidates the operating environment in the server used at the time of execution. Y

Legend:
Y: Database can be used.
A: Database can be used only in case of new installation.

#
You cannot use the database if the version is earlier than 08-70. Also, when you upgrade to version 08-70 and later, you cannot migrate to the operation and execution one-to-one configuration using the database.
To implement the operation and execution one-to-one configuration using the database, you must newly build, and not migrate the operation and execution one-to-one configuration operation rather than the migration to unsetup all HCSC servers in the cluster. At that time, the shared table (information such as shared process instances and execution logs) of the cluster stored in the database is deleted.

The following figure shows the configuration example of operation and execution one-to-one configuration:

Figure 1-4 FigureConfiguration example of operation and execution one-to-one configuration

[Figure]

The following figure shows the configuration example of the operation consolidated configuration.

Figure 1-5 FigureConfiguration example of the Operation consolidated configuration

[Figure]