Job Management Partner 1/Performance Management Planning and Configuration Guide

[Contents][Glossary][Index][Back][Next]


3.4.1 Examining user management methods

Based on security policies, the system administrator should examine the user account management and operation methods. For user accounts, the setting of appropriate permissions corresponding to each worker's job duties needs to be considered.

Organization of this subsection
(1) Examining user account management methods
(2) Examining user account operation methods

(1) Examining user account management methods

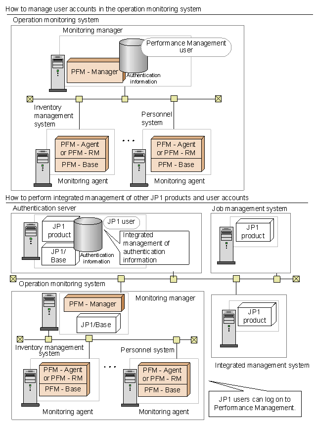
With Performance Management, the user account management method can be selected. One method is to manage user accounts within the operation monitoring system, and the other is to perform integrated management of user accounts with an integrated management system (JP1/IM).

How to manage user accounts in an operation monitoring system (PFM authentication mode):
This method manages user accounts by using PFM - Manager. User accounts are created in the window of PFM - Web Console. This is the management method for standard user accounts in a Performance Management system.

How to perform integrated management by using an integrated management system (JP1 authentication mode):
This method performs integrated management of user accounts by using an integrated management system (JP1/IM). User accounts are created as JP1 users in JP1/Base, which is the authentication server of the integrated management system. If this method is used when authentication by JP1/Base has already been performed by using another JP1 product or when the linking function of Performance Management is used to link with JP1/IM, multiple accounts do not need to be managed.
If the account is managed by a JP1 user, JP1/Base is required in the host on which PFM - Manager is installed. In a cluster environment, the logical host name for PFM - Manager and JP1/Base must be the same.

The following figure shows the differences between the user account management methods.

Figure 3-7 Differences between the user account management methods

[Figure]

(2) Examining user account operation methods

For security reasons, the system administrator grants the appropriate permissions for user accounts. User account permissions that can be set are either administrator user permissions or general user permissions.

In addition, passwords are set for user accounts. To prevent spoofing, passwords that are difficult to guess must be set. To increase security, delete any unused accounts. Hitachi recommends that passwords be changed regularly.

[Contents][Back][Next]


[Trademarks]

All Rights Reserved. Copyright (C) 2009, Hitachi, Ltd.