Job Management Partner 1/Integrated Management - Manager Quick Reference
This manual describes the main way of setting up and operating Job Management Partner 1/Integrated Management - Manager and Job Management Partner 1/Integrated Management - View, based on the system operation cycle.
In this manual, Job Management Partner 1 is abbreviated as JP1, and JP1/Integrated Management is abbreviated as JP1/IM.
Users who want to learn about JP1/Integrated Management - Manager functions based on the intended use of each function should read this manual first.
The JP1/Integrated Management - Manager manual set contains seven manuals, including this one. For details about the setup and operation methods introduced in this manual, read the pertinent descriptions in the following manuals:
- Job Management Partner 1/Integrated Management - Manager Overview and System Design Guide (3020-3-R76(E))
- Job Management Partner 1/Integrated Management - Manager Configuration Guide (3020-3-R77(E))
- Job Management Partner 1/Integrated Management - Manager Administration Guide (3020-3-R78(E))
- Job Management Partner 1/Integrated Management - Manager GUI Reference (3020-3-R79(E))
- Job Management Partner 1/Integrated Management - Manager Command and Definition File Reference (3020-3-R80(E))
- Job Management Partner 1/Integrated Management - Manager Messages (3020-3-R81(E))
Intended readers
This manual is intended for professionals who want to use JP1/Integrated Management - Manager to manage and operate systems.
This manual assumes that the reader has a basic understanding of the following:
- JP1 series products
- JP1/Integrated Management - Manager
Organization of this manual
This manual is organized into the following chapters:
- 1. Setting Up a System
- Chapter 1 explains how to define and manage a system configuration, and the preparations that are necessary for monitoring events.
- 2. Monitoring a System
- Chapter 2 explains how to temporarily filter events that are displayed in the events list, and how to customize the severity level of events.
- 3. Detecting Errors
- Chapter 3 explains how to display multiple events as a single event, and how to automatically execute commands based on the error that is detected.
- 4. Troubleshooting Errors
- Chapter 4 explains how to display unlisted events that were issued previously for the purpose of investigating an error, and how to register for later display the corrective action to take for an error.
Related publications
This manual is part of a related set of manuals. The manuals in the set are listed below (with the manual numbers):
- Job Management Partner 1/Base User's Guide (3020-3-R71(E))
- Job Management Partner 1/Integrated Management - Manager Overview and System Design Guide (3020-3-R76(E))
- Job Management Partner 1/Integrated Management - Manager Configuration Guide (3020-3-R77(E))
- Job Management Partner 1/Integrated Management - Manager Administration Guide (3020-3-R78(E))
- Job Management Partner 1/Integrated Management - Manager GUI Reference (3020-3-R79(E))
- Job Management Partner 1/Integrated Management - Manager Command and Definition File Reference (3020-3-R80(E))
- Job Management Partner 1/Integrated Management - Manager Messages (3020-3-R81(E))
How to read this manual
Descriptions in this manual are organized as indicated below:
This manual uses the following abbreviations for product names:
Abbreviation Full name or meaning AIX AIX(R) 5L 5.2 AIX(R) 5L 5.3 AIX(R) 6.1 JP1/Base Job Management Partner 1/Base JP1/Integrated Management or JP1/IM JP1/IM - Manager Job Management Partner 1/Integrated Management - Manager JP1/IM - View Job Management Partner 1/Integrated Management - View Windows 2000 Microsoft(R) Windows(R) 2000 Advanced Server Operating System Microsoft(R) Windows(R) 2000 Professional Operating System Microsoft(R) Windows(R) 2000 Server Operating System Windows Server 2003 Windows Server 2003 Microsoft(R) Windows Server(R) 2003, Enterprise Edition Microsoft(R) Windows Server(R) 2003, Standard Edition Windows Server 2003 (x64) Microsoft(R) Windows Server(R) 2003, Enterprise x64 Edition Microsoft(R) Windows Server(R) 2003, Standard x64 Edition Windows Server 2003 R2 Microsoft(R) Windows Server(R) 2003 R2, Enterprise Edition Microsoft(R) Windows Server(R) 2003 R2, Standard Edition Windows Server 2003 R2 (x64) Microsoft(R) Windows Server(R) 2003 R2, Enterprise x64 Edition Microsoft(R) Windows Server(R) 2003 R2, Standard x64 Edition Windows Server 2008 Microsoft(R) Windows Server(R) 2008 Enterprise Microsoft(R) Windows Server(R) 2008 Standard Windows Vista Microsoft(R) Windows Vista(R) Business Microsoft(R) Windows Vista(R) Enterprise Microsoft(R) Windows Vista(R) Ultimate Windows XP Professional Microsoft(R) Windows(R) XP Professional Operating System
- In this manual, Windows 2000, Windows XP Professional, Windows Server 2003, Windows Server 2008, and Windows Vista may be referred to collectively as Windows.
This manual also uses the following abbreviations:
Abbreviation Full name or meaning DB Database GUI Graphical User Interface HTTP HyperText Transfer Protocol IPF Itanium(R) Processor Family TXT Text URL Uniform Resource Locator WWW World Wide Web This manual uses the following abbreviations for cross-references to other manuals:
Abbreviation Full title Overview and System Design Guide Job Management Partner 1/Integrated Management - Manager Overview and System Design Guide Configuration Guide Job Management Partner 1/Integrated Management - Manager Configuration Guide Administration Guide Job Management Partner 1/Integrated Management - Manager Administration Guide GUI Reference Job Management Partner 1/Integrated Management - Manager GUI Reference Command and Definition File Reference Job Management Partner 1/Integrated Management - Manager Command and Definition File Reference Messages Job Management Partner 1/Integrated Management - Manager Messages
This manual uses the following conventions in diagrams:
Conventions: Fonts and symbols
Font and symbol conventions are classified as:
- General font conventions
- Conventions in syntax explanations
These conventions are described below.
General font conventions
The following table lists the general font conventions:
Font Convention Bold Bold type indicates text on a window, other than the window title. Such text includes menus, menu options, buttons, radio box options, or explanatory labels. For example, bold is used in sentences such as the following:
- From the File menu, choose Open.
- Click the Cancel button.
- In the Enter name entry box, type your name.
Italics Italics are used to indicate a placeholder for some actual text provided by the user or system. Italics are also used for emphasis. For example:
- Write the command as follows:
copy source-file target-file
- Do not delete the configuration file.
Code font A code font indicates text that the user enters without change, or text (such as messages) output by the system. For example:
- At the prompt, enter dir.
- Use the send command to send mail.
- The following message is displayed:
The password is incorrect.
Examples of coding and messages appear as follows (although there may be some exceptions, such as when coding is included in a diagram):
MakeDatabase ... StoreDatabase temp DB32In examples of coding, an ellipsis (...) indicates that one or more lines of coding are not shown for purposes of brevity.
Conventions in syntax explanations
Syntax definitions appear as follows:
StoreDatabase [temp|perm] (database-name ...)
The following table lists the conventions used in syntax explanations:
Example font or symbol Convention StoreDatabase Code-font characters must be entered exactly as shown. database-name This font style marks a placeholder that indicates where appropriate characters are to be entered in an actual command. SD Bold code-font characters indicate the abbreviation for a command. perm Underlined characters indicate the default value. [ ] Square brackets enclose an item or set of items whose specification is optional. | Only one of the options separated by a vertical bar can be specified at the same time. ... An ellipsis (...) indicates that the item or items enclosed in ( ) or [ ] immediately preceding the ellipsis may be specified as many times as necessary. ( ) Parentheses indicate the range of items to which the vertical bar (|) or ellipsis (...) is applicable.
Conventions: Installation folders for the Windows version of JP1/IM and JP1/Base
In this manual, the installation folders for the Windows version of JP1/IM and JP1/Base are indicated as follows:
Product name Writing convention for installation folder Default installation folder# JP1/IM - View View-path system-drive:\Program Files\HITACHI\JP1CoView JP1/IM - Manager Manager-path system-drive:\Program Files\HITACHI\JP1IMM Console-path system-drive:\Program Files\HITACHI\JP1Cons Scope-path system-drive:\Program Files\HITACHI\JP1Scope JP1/Base Base-path system-drive:\Program Files\HITACHI\JP1Base #: Denotes the installation folder for each product when a default installation is performed.
For Windows Server 2008 and Windows Vista, the system-drive:\Program Files part is determined at installation by an OS environment variable, and may therefore vary depending on the environment.
Conventions: KB, MB, GB, and TB
This manual uses the following conventions:
- 1 KB (kilobyte) is 1,024 bytes.
- 1 MB (megabyte) is 1,0242 bytes.
- 1 GB (gigabyte) is 1,0243 bytes.
- 1 TB (terabyte) is 1,0244 bytes.
The version numbers of Hitachi program products are usually written as two sets of two digits each, separated by a hyphen. For example:
- Version 1.00 (or 1.0) is written as 01-00.
- Version 2.05 is written as 02-05.
- Version 2.50 (or 2.5) is written as 02-50.
- Version 12.25 is written as 12-25.
The version number might be shown on the spine of a manual as Ver. 2.00, but the same version number would be written in the program as 02-00.
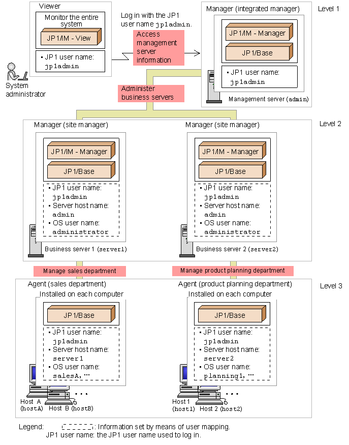
Systems provided by JP1/IM - Manager consist of managers for administering the system, agents that perform the role of monitored targets, and viewers for monitoring and operating the system. Systems provided by JP1/IM - Manager can be configured hierarchically. The following figure shows a system consisting of three levels.
In this manual, the term system means a system provided by JP1/IM - Manager.
In this example, the system administrator logs in to a manager called a management server (integrated manager) with the JP1 user name jp1admin, from where he or she can use a viewer to monitor the entire system. The integrated manager is used to administer managers called site managers designated here as business server 1 and business server 2. Each site manager manages agents in the sales department and the product planning department.
To execute a command during management operations, a JP1 user account must be mapped to the OS user accounts by means of user mapping. For details about the user mapping procedure, see 1.2 Executing a command on a target host. The following information must be set for the items in the areas indicated by Information set by means of user mapping in the legend of the figure above.
- JP1 user name: Specifies the JP1 user that will execute the commands.
- Server host name: Specifies the manager from which the commands will be executed.
- OS user name: Specifies the OS user permissions with which the commands will be executed.
- Note:
The appropriate JP1 permissions are required to execute commands.
For details about the system setup procedure, see 1.1 Setting up a basic system.
The descriptions in this manual assume that all products are version 09-00. They also assume that the integrated monitoring database and the IM configuration management database have been configured for JP1/IM - Manager. For details about the integrated monitoring database and the IM configuration management database, see 1. Installation and Setup (for Windows) or 2. Installation and Setup (for UNIX) in the Configuration Guide.
JP1 permission levels for system administrators
This manual assumes that the JP1 permission level used by the system administrator is either JP1_Console_Admin or JP1_CF_Admin.
JP1_Console_Admin permissions are needed to operate Central Console and Central Scope.
JP1_CF_Admin permissions are needed to operate IM Configuration Management.
Administrator permissions
In this manual, Administrator permissions refers to the Administrator permissions for the local PC. Provided that the user has Administrator permissions for the local PC, operations are the same whether they are performed with a local user account, a domain user account, or in an Active Directory environment.
All Rights Reserved. Copyright (C) 2009, Hitachi, Ltd.