Hitachi

For Linux(R) (x86) Systems HA Monitor Cluster Software


4.8.3 Hot standby processing in the event of a server failure

This subsection explains the flow of HA Monitor processing in the event of a server failure. The details of the processing flow depend on whether the servers are used in the server mode or the monitor mode.

The processing flow explained here assumes that shared resources are disconnected in the same order that they were connected. For details about the HA Monitor processing that occurs when shared resources are disconnected in the reverse order from which they were connected, see 4.8.7 Processing flow for disconnecting shared resources in the reverse order from which they were connected.

Note

If you want to access shared resources by using a user command, you must disconnect them in the reverse order from which they were connected. For details about the specification method, see 3.5.5 Specifying the shared resource separation order.

Organization of this subsection

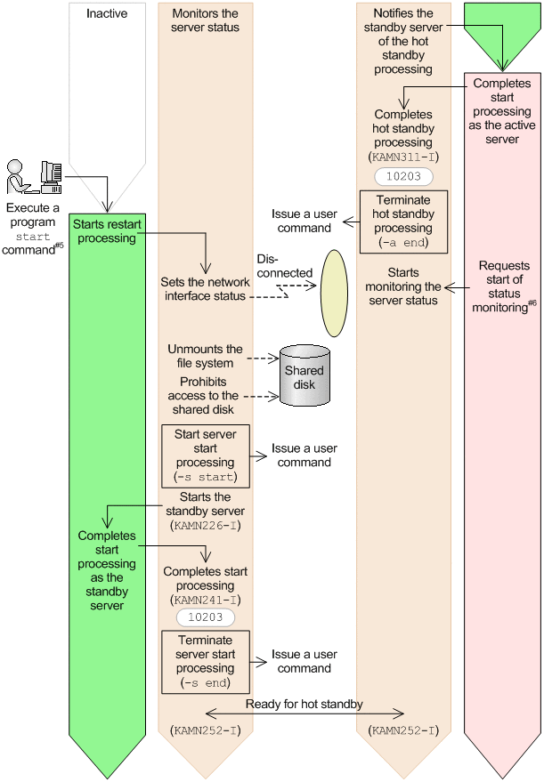
(1) Processing flow for hot-standby switchover in the event of a server failure (in the server mode)

The following figure shows the flow of hot-standby switchover processing performed by HA Monitor in the event of a server failure in the server mode.

Figure 4‒53: Processing flow for hot-standby switchover in the event of a server failure (in the server mode)

[Figure]

[Figure]

[Figure]

(2) Processing flow for hot-standby switchover if a server failure occurs (in the case where the active server is monitored in the monitor mode)

The following figure shows the flow of hot-standby switchover processing that HA Monitor performs if a server failure occurs in the case where the active server is monitored in the monitor mode.

Figure 4‒54: Processing flow for hot-standby switchover if a server failure occurs (in the case where the active server is monitored in the monitor mode)

[Figure]

[Figure]

[Figure]

Note

In the case where APIs are issued from a UAP (when the monitor-mode program management function is used), the processing flow from the occurrence of a server failure to the completion of active server hot standby processing differs from the flow shown here. For details, see (3) Flow of hot standby processing in the event of a server failure (when UAPs are monitored).

(3) Processing flow for hot-standby switchover if a server failure occurs (in the case where monitoring is performed in the standby system in the monitor mode)

The following figure shows the flow of hot-standby switchover processing that HA Monitor performs if a server failure occurs in the case where monitoring is performed in the standby system in the monitor mode.

Figure 4‒55: Processing flow for hot-standby switchover if a server failure occurs (in the case where monitoring is performed in the standby system in the monitor mode)

[Figure]

[Figure]

[Figure]