Hitachi

For Linux(R) (x86) Systems HA Monitor Cluster Software


4.8.4 Hot standby processing in the event of a host failure

This subsection explains the flow of HA Monitor processing in the event of a host failure. The details of the processing flow depend on the following conditions:

Organization of this subsection

(1) Hot standby processing in the event of a host failure (server mode)

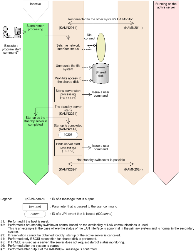
(a) In the event of a host failure that results in host reset or a host failure other than monitoring path failures when SCSI reservation for shared disk is used or when the function for controlling hot standby based on the availability of LAN communications is used

The following figure shows the hot standby processing performed by HA Monitor in the server mode in the event of a host failure that results in host reset or a host failure other than monitoring path failures when SCSI reservation for shared disk is used or when the function for controlling hot standby based on the availability of LAN communications is used.

Figure 4‒56: Hot standby processing in the event of a host failure (server mode)

[Figure]

[Figure]

[Figure]

(b) In the event of a monitoring path failure when SCSI reservation for shared disk is used or when the function for controlling hot standby based on the availability of LAN communications is used

When SCSI reservation for shared disk is used or the function for controlling hot standby based on the availability of LAN communications is used, the processing flow for handling a monitoring path failure is different. The following figure shows the hot standby operation performed by HA Monitor in the event of a monitoring path failure.

Figure 4‒57: Hot standby processing in the event of a monitoring path failure (server mode: SCSI reservation for shared disk is used or the function for controlling hot standby based on the availability of LAN communications is used)

[Figure]

[Figure]

(2) Hot standby processing in the event of a host failure (monitor mode)

(a) In the event of a host failure that results in host reset or a host failure other than monitoring path failures when SCSI reservation for shared disk is used or when the function for controlling hot standby based on the availability of LAN communications is used

The following figure shows the hot standby processing performed by HA Monitor in the monitor mode in the event of a host failure that results in host reset or a host failure other than monitoring path failures when SCSI reservation for shared disk is used or when the function for controlling hot standby based on the availability of LAN communications is used.

Figure 4‒58: Hot standby processing in the event of a host failure (monitor mode)

[Figure]

[Figure]

[Figure]

(b) In the event of a monitoring path failure when SCSI reservation for shared disk is used or the function for controlling hot standby based on the availability of LAN communications is used

When SCSI reservation for shared disk is used or the function for controlling hot standby based on the availability of LAN communications is used, the processing flow for handling a monitoring path failure is different. The following figure shows the hot standby operation performed by HA Monitor in the event of a monitoring path failure.

Figure 4‒59: Hot standby processing in the event of a monitoring path failure (monitor mode: SCSI reservation for shared disk is used or the function for controlling hot standby based on the availability of LAN communications is used)

[Figure]

[Figure]