Hitachi

For Linux(R) (x86) Systems HA Monitor Cluster Software


4.8.7 Processing flow for disconnecting shared resources in the reverse order from which they were connected

When an active server is terminated, HA Monitor disconnects the shared resources. You can disconnect the shared resource in the reverse order from which they were connected. Disconnecting shared resources in reverse order enables you to execute user commands before you disconnect the shared disk and LAN, thereby implementing processing that depends on the shared disk and LAN in user-specific termination processing.

Organization of this subsection

(1) Server termination processing

This subsection explains the flow of server termination processing performed by HA Monitor when you disconnect the shared resources in the reverse order from which they were connected. The details of the processing flow depend on whether the servers are used in the server mode or the monitor mode.

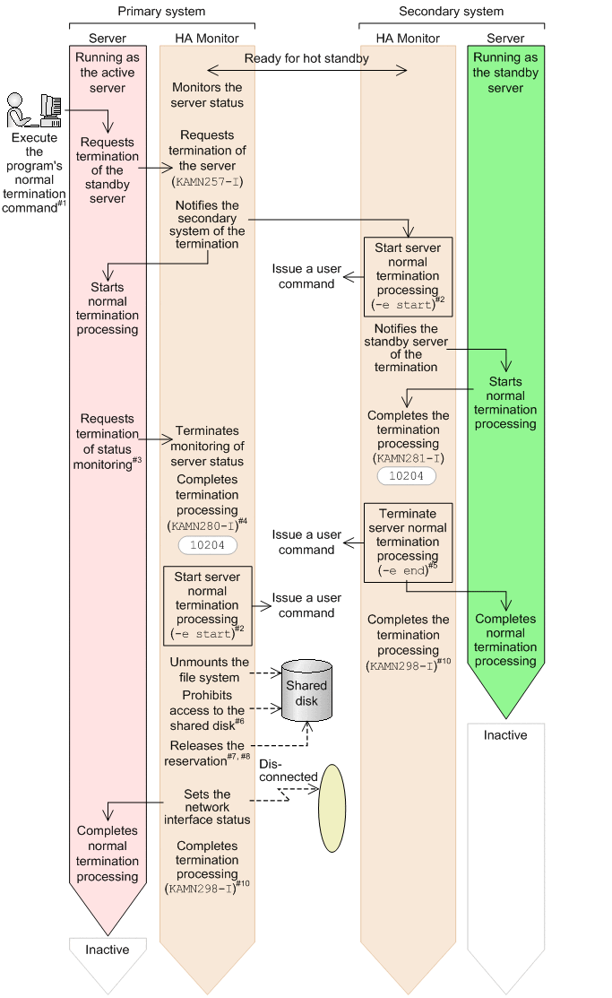
(a) Terminating servers (server mode)

In the server mode, there are two types of server termination processing:

  • Terminating standby servers when active server termination processing is completed

  • Terminating standby servers when active server termination processing is started

This subsection explains the flow of HA Monitor processing when servers in the server mode are terminated and shared resources are to be disconnected in the reverse order from which they were connected.

  • Terminating standby servers when active server termination processing is completed

    The following figure shows the flow of HA Monitor processing when standby servers are terminated at the time the active server termination processing is completed and the shared resources are to be disconnected in the reverse order from which they were connected.

    Figure 4‒64: Processing flow for server termination when the shared resources are to be disconnected in the reverse order from which they were connected (server mode: terminating standby servers when active server termination processing is completed)

    [Figure]

    [Figure]

  • Terminating standby servers when active server termination processing is started

    The following figure shows the flow of HA Monitor processing when standby servers are terminated at the time the active server termination processing is started and the shared resources are to be disconnected in the reverse order from which they were connected.

    Figure 4‒65: Processing flow for server termination when the shared resources are to be disconnected in the reverse order from which they were connected (server mode: terminating standby servers when active server termination processing is started)

    [Figure]

    [Figure]

(b) Terminating servers (monitor mode)

This subsection explains the flow of HA Monitor processing when servers in the monitor mode are terminated and shared resources are to be disconnected in the reverse order from which they were connected.

Figure 4‒66: Processing flow for server termination when the shared resources are to be disconnected in the reverse order from which they were connected (monitor mode)

[Figure]

[Figure]

(2) Hot standby processing in the event of a server failure

This subsection explains the flow of hot standby processing performed by HA Monitor in the event of a server failure when you disconnect the shared resources in the reverse order from which they were connected. The details of the processing flow depend on whether the servers are used in the server mode or the monitor mode.

(a) Hot standby processing in the event of a server failure (server mode)

The following figure shows the hot standby processing performed by HA Monitor in the event of a server failure in the server mode when you disconnect the shared resources in the reverse order from which they were connected.

Figure 4‒67: Hot standby processing in the event of a server failure when the shared resources are to be disconnected in the reverse order from which they were connected (server mode)

[Figure]

[Figure]

[Figure]

(b) Hot standby processing in the event of a server failure (monitor mode)

The following figure shows the hot standby processing performed by HA Monitor in the event of a server failure in the monitor mode when you disconnect the shared resources in the reverse order from which they were connected.

Figure 4‒68: Hot standby processing in the event of a server failure when the shared resources are to be disconnected in the reverse order from which they were connected (monitor mode)

[Figure]

[Figure]

[Figure]

(3) Hot standby error processing in the event of a server failure

This subsection explains the flow of processing performed by HA Monitor when a server failure has occurred and an attempt to switch over to the standby system has failed when the shared resources are to be disconnected in the reverse order from which they were connected. The details of the processing flow depend on whether the servers are used in the server mode or the monitor mode.

(a) Hot standby error in the event of a server failure (server mode)

The following figure shows the flow of processing performed by HA Monitor when a server failure has occurred in the server mode and an attempt to switch over to the standby system has failed when the shared resources are to be disconnected in the reverse order from which they were connected.

Figure 4‒69: Processing flow for handling a hot standby error in the event of a server failure when the shared resources are to be disconnected in the reverse order from which they were connected (server mode)

[Figure]

[Figure]

(b) Hot standby error in the event of a server failure (monitor mode)

The following figure shows the flow of processing performed by HA Monitor when a server failure has occurred in the monitor mode and an attempt to switch over to the standby system has failed when the shared resources are to be disconnected in the reverse order from which they were connected.

Figure 4‒70: Processing flow for handling a hot standby error in the event of a server failure when the shared resources are to be disconnected in the reverse order from which they were connected (monitor mode)

[Figure]

[Figure]

(4) Hot standby error processing in the event of a host failure

This subsection explains the flow of processing performed by HA Monitor when a host failure has occurred and an attempt to switch over to the standby system has failed when the shared resources are to be disconnected in the reverse order from which they were connected. The details of the processing flow depend on whether the servers are used in the server mode or the monitor mode.

(a) Hot standby error in the event of a host failure (server mode)

The following figure shows the flow of processing performed by HA Monitor when a host failure has occurred and an attempt to switch over to the standby system has failed when the shared resources are to be disconnected in the reverse order from which they were connected. This processing flow is for the server mode.

Figure 4‒71: Processing flow for handling a hot standby error in the event of a host failure when the shared resources are to be disconnected in the reverse order from which they were connected (server mode)

[Figure]

[Figure]

[Figure]

(b) Hot standby error in the event of a host failure (monitor mode)

The following figure shows the flow of processing performed by HA Monitor when a host failure has occurred and an attempt to switch over to the standby system has failed when the shared resources are to be disconnected in the reverse order from which they were connected. This processing flow is for the monitor mode.

Figure 4‒72: Processing flow for handling a hot standby error in the event of a host failure when the shared resources are to be disconnected in the reverse order from which they were connected (monitor mode)

[Figure]

[Figure]

[Figure]