Cosminexus ビジネスプロセス管理/エンタープライズサービスバス V8 サービスプラットフォーム 機能解説

[目次][用語][索引][前へ][次へ]

1.1.5 データ変換定義の作成機能

データ変換定義とは,実行環境でサービスリクエスタから送信される電文データの変換方法や,サービス部品間で受け渡すデータのフォーマットの変換方法について定義したものです。

変換元/変換先のスキーマファイルを作成したあと,作成したスキーマファイルを基に,変換元の要素や属性を変換先のどの要素や属性に変換(マッピング)するかなど,変換時の処理について定義します。

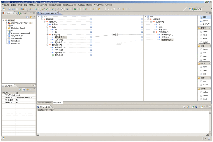
データ変換定義の作成に利用する画面の例を次の図に示します。

図1-6 データ変換定義を作成する画面の例

[図データ]

データ変換を定義する画面では,変換元と変換先を接続(マッピング)し,変換元から変換先への値の代入をビジュアルに定義できます。

また,変換元のデータを加工してから変換先に代入したい場合は,ファンクションを設定できます。ファンクションには,文字列の連結や数値演算などの機能があります。

ファンクションを利用したデータの加工の例を次の図に示します。

図1-7 ファンクションを利用したデータの加工の例

[図データ]

また,変換元データが複数ある場合のくり返し処理や,一定の条件に合致する場合にだけデータを代入するなどの設定もできます。