Hitachi

uCosminexus Service Platform Setup and Operation Guide


3.4.3 Procedure of migration from an environment where both database and Reliable Messaging are not used to an environment where both are used

The following figure shows the migration procedure when both database and Reliable Messaging are not used in the test environment, and both database and Reliable Messaging are used in the production environment. For an overview of migration, see "1.3.2 Case 2: When configuring with different settings of the database and Reliable Messaging, in the test environment and the production environment (When repository can be moved as it is)".

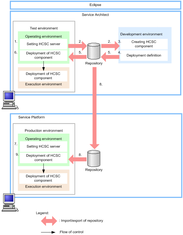
Figure 3‒11:  Procedure of migration (When migrating from an environment where both database and Reliable Messaging are not used to an environment where both are used)

[Figure]

  1. Set up the HCSC server in the test environment, and define the system configuration.

    You can set up the HCSC server and define the system configuration by using the HCSC Easy Setup functionality. When setting up the HCSC server by using the HCSC Easy Setup functionality, select the model without DB/RM.

  2. Export the repository from the operating environment, and import the system configuration definition, specified in the test environment, into the development environment.

  3. Create the HCSC components in the development environment.

  4. Based on the system configuration definition specified in the test environment, define and update where to deploy the HCSC components in the system configuration (deployment definition).

    At this time, the system configuration definition that forms the base of the deployment definition specifies settings for not using both database and Reliable Messaging.

  5. Export the repository containing the deployment definition, specified in the development environment, and import the repository into the operating environment.

  6. Based on the deployment definition specified in the development environment, deploy the HCSC components into the test environment.

  7. Set up the HCSC server in the production environment, and define the system configuration.

    In the HCSC server setup definition file, specify "ON" for the db-use property, and "ON" for the rm-use property.

    Also, specify the same SOAP mode in the test environment and production environment.

  8. Export the repository containing the deployment definition, specified in the development environment, and import the repository into the operating environment.

    If standard import is used, you can migrate the test environment repository into the production environment as is, even if the HCSC server name or IP address are different.

  9. Based on the deployment definition specified in the development environment, deploy the HCSC components into the production environment.

    The system configuration defined in 7 takes priority in the production environment, so the HCSC components are deployed with the configuration for using both database and Reliable Messaging.