Hitachi

uCosminexus Service Platform Setup and Operation Guide


3.4.2 Procedure of migration from an environment where both database and Reliable Messaging are used to an environment where both are not used

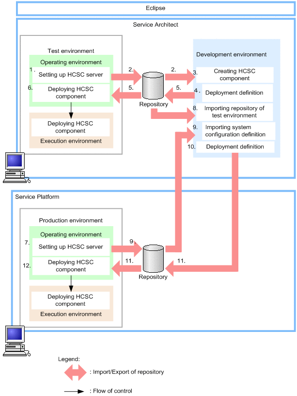
The following figure shows the migration procedure when both database and Reliable Messaging are used in the test environment, and both database and Reliable Messaging are not used in the production environment. For an overview of migration, see "1.3.3 Case 3: When configuring with the different settings of the database and Reliable Messaging, in the test environment and in the production environment (When re-creating a repository)".

Figure 3‒10:  Procedure of migration (When migrating from an environment where both database and Reliable Messaging are used to an environment where both are not used)

[Figure]

  1. Set up the HCSC server in the test environment, and define the system configuration.

    You can set up the HCSC server and define the system configuration by using the HCSC Easy Setup functionality. When setting up the HCSC server by using the HCSC Easy Setup functionality, select the model with DB/RM.

  2. Export the repository from the operating environment, and import the system configuration definition, specified in the test environment, into the development environment.

  3. Create the HCSC components in the development environment.

  4. Based on the system configuration definition specified in the test environment, define and update where to deploy the HCSC components in the system configuration (deployment definition).

    At this time, the system configuration definition that forms the base of the deployment definition specifies settings for using both database and Reliable Messaging.

  5. Export the repository containing the deployment definition, specified in the development environment, and import the repository into the operating environment.

  6. Based on the deployment definition specified in the development environment, deploy the HCSC components into the test environment.

  7. Set up the HCSC server in the production environment, and define the system configuration.

    In the HCSC server setup definition file, specify "OFF" for the db-use property and "OFF" for the rm-use property.

    Also, specify the same SOAP mode in the test environment and production environment.

  8. Import the system configuration definition and service definition specified in the test environment into the development environment.

  9. Export the repository from the operating environment of the production environment, and import the system configuration definition specified in the production environment into the development environment.

  10. Based on the system configuration definition specified in the production environment, define and update where to deploy the system configuration definition in the system configuration (deployment definition).

    At this time, the system configuration definition that forms the base of the deployment definition specifies settings for not using both database and Reliable Messaging.

    Note that an error occurs if a deployment definition is specified for the asynchronous receptions, asynchronous service adapters, and persistent business processes.

  11. Export the repository containing the deployment definition, specified in the development environment, and import the repository into the operating environment.

    For the test environment repository (repository imported in 8.), migrate the repository (repository imported in 9.) in which the system configuration definition for the production environment is specified, into the production environment.

  12. Based on the deployment definition specified in the development environment, deploy the HCSC components into the production environment.

    The HCSC components are deployed in the production environment with a configuration for not using both database and Reliable Messaging.