Hitachi

JP1 Version 12 JP1/Automatic Operation Service Template Developer's Guide 


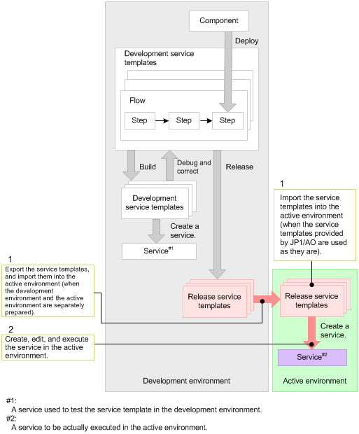
1.3.3 Content and structure of tasks performed when using an existing service template as is

The figure below shows the content and structure of tasks performed when using an existing service template as is. The numbers in the figure indicate the order in which each step is performed.

Figure 1‒13: Content and structure of tasks performed when using an existing service template as is

[Figure]