Hitachi

JP1 Version 12 JP1/Automatic Operation Service Template Developer's Guide 


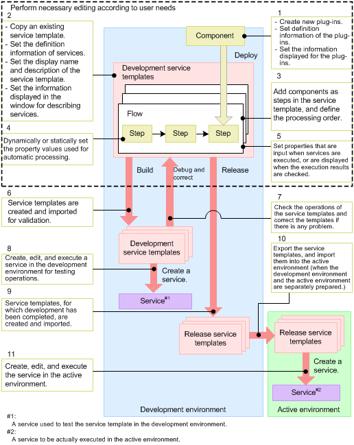
1.3.2 Contents and structure of tasks performed when editing and reusing a service template

The figure below shows the contents and structure of tasks performed when editing and reusing a service template. The numbers in the figure indicate the order in which each step is performed. Perform the tasks in the section enclosed by the dashed line only if they are needed.

Figure 1‒12: Contents and structure of tasks performed when editing and reusing a service template

[Figure]