Hitachi

JP1 Version 13 JP1/Integrated Management 3 - Manager GUI Reference


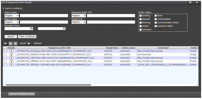
2.3.3 List of Response Action Results window

The List of Response Action Results window is a list window for checking the results of action execution. The List of Response Action Results window is launched in one of the following ways:

For response action associated with event-information
  • In the [Figure]Operation menu, click the Show Response Action Results button.

  • In the Event details dialog box, click the Show Response Action Results button.

When response action is not associated with the event-information
  • From Integrated Operation Viewer window View menu, select the List of Response Action Results menu.

Organization of this subsection

(1) Search conditions settings in the List of Response Action Results window

When you set a search condition in the Search conditions, you can filter and view response action results. If search conditions are specified for more than one item, the search is executed using AND conditions.

Figure 2‒22: Example of Search conditions setting

[Figure]

Search conditions

Click the Collapse menu to open or close the search criteria settings window. If you close the menu, you cannot set search conditions.

When transitioning from the display menu, the initial display is set to the "Display" state.

Action name

Specify the action name.

In the list box on the left, select either RegExp or ExactMatch as the condition for the specified string.

Response action SID

Specifies the name of response action SID.

In the list box on the left, select either RegExp or ExactMatch as the condition for the specified string.

Return value

Specifies the return value of the executed action.

In the list box on the left, select either RegExp or ExactMatch as the condition for the specified string.

Target host

Specifies the host name in which response action was executed.

In the list box on the left, select either RegExp or ExactMatch as the condition for the specified string.

Reception time

Specify response action entry time to be searched in the following format:

Specify in YYYY-MM-DD HH:MM:SS format.

Action status

Check the action state to be searched.

  • Sending

  • Ended

  • Unexecutable

  • Queued

  • Unknown

  • Communication failed

  • Running

  • None

  • Execution failed

Search button

Performs a search based on the specified search conditions.

Acquires the latest 100 events and displays them in the search result list.

Clear Conditions button

Clears the specified search condition.

[Figure] Oldest button

Displays 100 older response action results starting from the oldest response action results displayed in the search results list.

[Figure] Previous button

The 100 items on the previous page of the search result list are displayed.

[Figure] Next button

The 100 items on the next page of the search result list are displayed.

[Figure] Latest button

Displays 100 older response action results starting from the most recent response action results in the search results list.

Refresh button

Refreshes the display contents of the Search result list. Click this button to cancel the selected item.

[Figure]Select All/Clear All check box

Select the check box in the search results list header to select all response action results in the search results list. To deselect all, click to uncheck it.

If you want to select only certain response action findings, select the individual check boxes.

Search result list

Displays a list of response action searches. If there is no search result, NO DATA is displayed.

Search for target events button

Searches for the event that triggered the action of response action result selected in the execution result list. If you select more than one action result, this button is inactive.