Hitachi

JP1 Version 13 JP1/Integrated Management 3 - Manager Overview and System Design Guide


14.1.7 Operation in a multi-language environment of JP1/IM - Agent

When a JP1/IM - Agent is operated on more than one machine, a mixture of multi-language can be used. However, if the language settings of JP1/IM - Manager and JP1/IM - Agent are different, multi-byte characters cannot be used and are supported within the ASCII character range.

For details about the character codes that can be handled by the action execution function, see "■ Character codes" in 3.15.7(3)(g) Command execution function.

For details about the character codes that can be used in log monitoring function (Fluentd), see 3.15.3(3)(d) Character code of the log file that can be monitored.

The following figure shows a sample configuration for a system with a mix of JP1/IM - Agent languages.

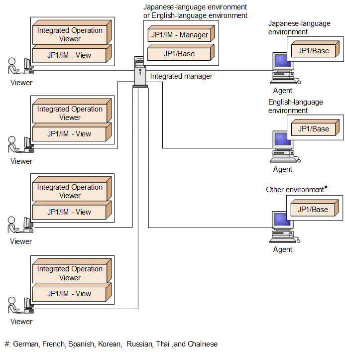
The following figure shows an example of a system configuration in which multiple language environments of JP1/IM - Agent are intermixed.

Figure 14‒2: Example of a system configuration in which multiple language environments are intermixed (JP1/IM - Agent)

[Figure]