Hitachi

JP1 Version 13 JP1/Integrated Management 3 - Manager Overview and System Design Guide


3.15.7 JP1/IM agent base

JP1/IM agent base manages agent, delegates communication between the Integrated manager host and integrated agent host, executes commands, and so on.

JP1/IM agent base consists of modules that run on the Integrated Manager host included with JP1/IM - Manager and modules that run on integrated agent host provided as a JP1/IM - Agent.

Organization of this subsection

(1) Common capabilities

JP1/IM agent base is built into the Integrated manager host and integrated agent host and can send integrated agent host operational information to the Integrated manager host or execute commands on integrated agent host at the direction of the Integrated manager host.

JP1/IM agent base running on the Integrated manager host side is called "JP1/IM agent management base". JP1/IM agent base running on integrated agent is called "JP1/IM agent control base".

JP1/IM agent base's common functions provides the following features that are commonly used by JP1/IM agent base functions (such as command-execution and agent administration):

The following are JP1/IM agent base process names and roles:

Base name

Process name

Role

JP1/IM agent management base

imbase

  • Managing the Enrollment agent

  • Relay Communication Between the Integrated manager host and integrated agent host

  • Transferring Files Between the Integrated manager host and integrated agent host

  • REST API with a small amount of data-forwarding (e.g. event-forwarding)

imbaseproxy

  • Relay Communication Between the Integrated manager host and integrated agent host

  • For transferring data-intensive REST API (transferring trend data (RemoteWrite))

JP1/IM agent control base

imagent

  • Relay Communication Between the Integrated manager host and integrated agent host

  • Transferring Files Between the Integrated manager host and integrated agent host

  • Command-Execution in integrated agent host

  • REST API proxies for services running on the Integrated manager host

  • REST API with a small amount of data-forwarding (e.g. event-forwarding)

imagentproxy

  • Relay Communication Between the Integrated manager host and integrated agent host

  • For transferring data-intensive REST API (transferring trend data (RemoteWrite))

imagentaction

Realize the command execution function

(a) HTTP authentication

JP1/IM agent base provides HTTP authentication (authentication by RFC 7235, HTTP authentication framework) with the following communications:

Communication

Authentication Info

Supported HTTP authentication schemes

From JP1/IM agent management bases (imagent, imagentproxy) to Between HTTP proxy server

User password registered on HTTP-Proxy server

Basic authentication

Refer to the individual Exporter description for HTTP authentication that Exporter performs.

(b) Authentication with initial secret

JP1/IM agent control base connects using initial secret when accessing JP1/IM agent management base for the first time. You should then have JP1/IM agent management base distribute agent client secret and then use the licensing credentials to access it.

JP1/IM agent control base manages initial secret and license information in secret obfuscation capabilities. For details about secret obfuscation capabilities, see 3.15.10 Secret obfuscation function.

If you have changed initial secret after you installed JP1/IM agent control base on integrated agent host and before the first boot of JP1/IM agent control base, you must uninstall and reinstall integrated agent.

(c) Encrypted communication

This section describes encrypted communication between JP1/IM agent management base (imbase, imbaseproxy) and JP1/IM agent control base (imagent, imagentproxy).

For details on the cryptographic communication performed by Exporter, see each Exporter specifications.

■ Supported certificate files

You provide a public key certificate for use with JP1/IM agent base.

The file format of the certificate and key file to be prepared is shown below.

File

Type

  • CA certificate file

  • Server certificate file

A X509 public key certificate in pkcs7 format, encoded in PEM format.

Server certificate key file

The private key in pkcs1 or pkcs8 format encoded in PEM format.

Password-protected items cannot be used.

For encrypted communication, the server certificate file and server certificate key file on JP1/IM agent management base side are required. If you are verifying the server certificate, JP1/IM agent control base must have a CA certificate file.

You obtain CA certificate from authentication authority (CA: Certificate Authority). For details on how to create a server certificate file and a server certificate key file, see the JP1/Base User's Guide.

The public key cryptographic algorithms supported by JP1/IM agent base listed in the certificate are as follows:

  • RSA

  • ECDSA

  • Ed25519

The signing algorithms that JP1/IM agent base supports for signed certificates are as follows:

Digital signature algorithm for the certificate

Assignment Code

Remarks

rsa_pss_rsae_sha256

0x0804

Cryptography: RSA(PSS) Hashing technology: SHA256

rsa_pss_rsae_sha384

0x0805

Cryptography: RSA(PSS) Hashing technology: SHA384

rsa_pss_rsae_sha512

0x0806

Cryptography: RSA(PSS) Hashing technology: SHA512

rsa_pkcs1_sha256

0x0401

Cryptography: RSA(PKCS1) Hashing technology: SHA256

rsa_pkcs1_sha384

0x0501

Cryptography: RSA(PKCS1) Hashing technology: SHA384

rsa_pkcs1_sha512

0x0601

Cryptography: ECDSA Hashing Technology: SHA512

ecdsa_secp256r1_sha256

0x0403

Cryptography: ECDSA Hashing Technology: SHA256

ecdsa_secp384r1_sha384

0x0503

Cryptography: ECDSA Hashing Technology: SHA384

ecdsa_secp521r1_sha512

0x0603

Cryptography: ECDSA Hashing Technology: SHA512

ed25519

0x0807

Cryptography: EdDSA Hashing Technology: SHA512

Server authentication cannot be performed using certificates that the host name is not listed in the Subject Alternative Name field.

■ Supported Cipher Suites

TLS Versioning

It supports 1.2~1.3.

It does not support 1.0 and 1.1.

Cipher suite
  • "TLS_AES_128_GCM_SHA256" (TLS 1.3 only)

  • "TLS_AES_256_GCM_SHA384" (TLS 1.3 only)

  • "TLS_CHACHA20_POLY1305_SHA256" (TLS 1.3 only)

  • "TLS_ECDHE_ECDSA_WITH_AES_128_CBC_SHA" (before TLS 1.2)

  • "TLS_ECDHE_ECDSA_WITH_AES_256_CBC_SHA" (before TLS 1.2)

  • "TLS_ECDHE_RSA_WITH_AES_128_CBC_SHA" (before TLS 1.2)

  • "TLS_ECDHE_RSA_WITH_AES_256_CBC_SHA" (before TLS 1.2)

  • "TLS_ECDHE_ECDSA_WITH_AES_128_GCM_SHA256" (TLS 1.2 only)

  • "TLS_ECDHE_ECDSA_WITH_AES_256_GCM_SHA384" (TLS 1.2 only)

  • "TLS_ECDHE_RSA_WITH_AES_128_GCM_SHA256" (TLS 1.2 only)

  • "TLS_ECDHE_RSA_WITH_AES_256_GCM_SHA384" (TLS 1.2 only)

  • "TLS_ECDHE_RSA_WITH_CHACHA20_POLY 1305_SHA256" (TLS 1.2 only)

  • "TLS_ECDHE_ECDSA_WITH_CHACHA20_POLY 1305_SHA256" (TLS 1.2 only)

■ TLS renegotiation

Re-negotiation of encrypted communication (TLS communication) is not accepted.

(d) Log output

Outputs the log to the specified directory according to the log definition settings.

When reached to the maximum file size specified in the log definition, the log file is switched rotating within the range of the number of file sectors specified in the log definition.

The following shows how to set the log level, maximum file size, and number of file sectors.

Host

Program

Setting method

Integrated manager host

JP1/IM agent management base (imbase)

Set in log of imbase configuration file (jpc_imbase.json) #.

JP1/IM agent management base (imbaseproxy)

Set in log of imbaseproxy configuration file (jpc_imbaseproxy.json) #.

Integrated agent host

JP1/IM agent control base (imagent)

Set in log of imagent configuration file (jpc_imagent.json) #.

JP1/IM agent control base (imagentproxy)

Set in log of imagentproxy configuration file (jpc_imagentproxy.json) #.

JP1/IM agent control base (imagentaction)

Set in log of imagentaction configuration file (jpc_imagentaction.json) #.

#

For details about configuration file, see the description of the appropriate file in Chapter 2. Definition Files in the JP1/Integrated Management 3 - Manager Command, Definition File and API Reference.

Every configuration file is loaded when the process starts.

(e) Command execution function

For details about the command execution function, see 3.15.7(3)(g) Command execution function in 3.15.7(3) Integrated agent Action Execution Function.

(f) Password obfuscation

Store the proxy server authentication passwords in JP1/IM agent control base definition-file obfuscated. For details, see 3.15.10 Secret obfuscation function.

(g) Communication function

- Communication through a HTTP proxy server

JP1/IM agent base allows JP1/IM agent management base (imbase, imbaseproxy) and JP1/IM agent control base (imagent, imagentproxy) to communicate through a HTTP proxy server.

HTTP Proxy authentication supports Basic authentication only. #

#

HTTP proxy authentication communication is outside the scope of encryption with HTTPS (TLS) communication, so it should be connected on a trusted network between JP1/IM agent control base (imagent,imagentproxy) and HTTP proxy.

Make the following settings on HTTP proxy server so that communication from JP1/IM agent control base (imagent, imagentproxy) can be received.

  • User stings for HTTP proxies available for HTTP authentication from JP1/IM agent control base

  • Allow the Integrated manager host to Communicate to JP1/IM agent management base Communication Ports

On HTTP proxy server, if you configure 80 or 443 ports as shown below, and if imbase and imbaseproxy communication ports are not allowed, or if communication to the Integrated manager host is not allowed, you need to configure the above settings.

- IP Address for Network Binding

All JP1/IM agent base processes listen for connectivity in listening status of TCP.

By default, listen ports use the ports listed in C.1(2) Port numbers used by JP1/IM - Agent". You can change which port to use in the settings.

IP address to bind, on the other hand, gets IP address from the hostname and binds it with IP address obtained. Therefore, you cannot change IP address to be bound.

JP1/IM agent base process obtains and binds IP address in the following way:

JP1/IM agent management base process works as follows:

Standard configuration (non-cluster configuration)
  1. Assuming that the hostname is JP1_DEFAULT, perform the steps from step 2 under "For a clustered configuration" below.

For a cluster configuration
  1. Obtain logical host names in the following order of precedence: If not set, assume JP1_DEFAULT as a logical hostname.

    • Obtain the logical host name using the program start parameter (command line option).

    • Gets the specified value of environment variable JPC_HOSTNAME as a logical hostname.

  2. Use the obtained hostname to obtain the binding method from JP1/Base common info definition.

  3. If the binding method is ANY, bind with ANY binding.

  4. If the binding method is IP, IP address-list is obtained program from the obtained host name (or if not obtained, the local host name is obtained from OS). Jp1hosts and jp1hosts2.conf are supported. If both are defined, jp1hosts2.conf takes precedence.

  5. IP binding is performed with IP address of the acquired IP address list. The numbers of IP addresses to be bound follow the common information definition.

The logical hostname is specified in the jco_start.cluster parameter or in the startup parameter of Windows service.

JP1/IM agent control base process works as follows:

Standard configuration (non-cluster configuration)
  1. Get JP1_BIND_ADDR of jpc_imagent.json, jpc_imagentproxy.json, and jpc_imagentaction.json.

  2. If JP1_BIND_ADDR is ANY, do ANY binding

  3. If JP1_BIND_ADDR is IP, the local hostname is obtained from OS and IP address list is obtained.

  4. Binds with IP address of the acquired IP address list. #1

For a cluster configuration
  1. Get JP1_BIND_ADDR of jpc_imagent.json, jpc_imagentproxy.json, and jpc_imagentaction.json.

  2. If JP1_BIND_ADDR is ANY, do ANY binding.

  3. If JP1_BIND_ADDR is IP, get the logical hostname in the program startup parameters (command line options).

  4. Get IP address list in the program from the obtained host name.

  5. Binds with IP address of the acquired IP address list. #

The logical hostname is specified in the jco_start.cluster parameter or in the startup parameter of Windows service.

#

When COM_LISTEN_ALL_ADDR of jpc_imagent.json, jpc_imagentproxy.json, or jpc_imagentaction.json is 1, IP address is bound with COM_MAX_LISTEN_NUM addresses from the beginning of the address list. Otherwise, bind with the first IP address in IP address list.

IP address to be bound is logged in the settings at integrated agent startup. For details, see 12.2.2(7)(b) Log of setting values at startup in the JP1/Integrated Management 3 - Manager Administration Guide.

- Host-name resolution

Integrated agent performs IP address-translation from the hostname as follows:

Programs running on the manager host (JP1/IM agent management base)

Find and retrieve IP address corresponding to the hostname in the following order:

Priority

Where to Refer

1

Jp1hosts2 definition file

2

Jp1hosts definition file

3

OS info (hosts files, DNS, etc.)

NOTE: The precedence follows OS specifications.

JP1/Base library is used for name resolution.

Programs running on agent host (JP1/IM agent control base, Prometheus server, and the other Exporter, Alertmanager, and Fluentd)

Find and retrieve IP address corresponding to the hostname from OS info (hosts file, DNS, etc.). Name resolution is done within Go library.

(2) Agent management function

The Integration Manager records information about integrated agent in integrated agent host managed database, including the host on which agent resides and the version and add-on program information.

Administrators can view a list of recorded integrated agent information in the List of Integrated Agents window that can be displayed from integrated operation viewer. You can do the following:

For details on the List of Integrated Agents window, see 2.2.1 List of Integrated Agents window in the JP1/Integrated Management 3 - Manager GUI Reference.

(3) Integrated agent Action Execution Function

Integrated agent action execution function is a function that executes the following actions and returns the results of executing the actions in the instructions of functions of where the action execution request sends (JP1/IM - Manager's auto response Action, manual response Action, or definition file manipulation function):

(a) Auto response Action

The following table shows the action types for auto response Action and whether actions can be executed concurrently.

Function Type

Action type

Action concurrency

Auto response Action

Command execution

No (default) / Yes

Accept Action Execution Request

If you are satisfied with the content of the action execution request, integrated agent host registered status, and integrated agent host connectivity status, you will accept the action regardless of the action max execution concurrency.

Execute action (action concurrency: No)

Actions are processed sequentially in the order in which they are accepted.

If the previously accepted action is terminated, the next accepted action is made executable.

If the previously accepted action is not finished, the later accepted action is not executed until the previous accepted action is finished executing. After the execution of the previously accepted action has finished, the action that was accepted later becomes ready for execution.

See 3.15.7(3)(e) Maximum concurrent actions for details on executing an action that has become ready.

Execute action (action concurrency: Yes)

Parallel processing of actions is performed in the order in which the actions are accepted.

Makes the action executable in the order in which the actions are accepted. See 3.15.7(3)(e) Maximum concurrent actions for details on executing an action that has become executable.

Unlike the executing actions not allow execute concurrently, the order in which the actions are executed is not guaranteed, because the results of the actions are returned in order, starting with the action that finished executing.

(b) Manual response Action

The following table shows the action types for manual response Action and whether actions can be executed concurrently.

Function Type

Action type

Action concurrency

Manual response Action

Command execution

Yes

Accept Action Execution Request

Same as auto response Action.

Performing Actions

This is the same as auto response Action (action concurrency: Yes).

(c) Action execution of the definition file manipulation function

The following table shows the action types and whether actions can be executed concurrently of the definition file manipulation function and:

Function Type

Action type

Action concurrency

Definition file manipulation function

Obtaining a list of definition files

Yes

Retrieving the definition file

Not possible

Deleting the definition file

Not possible

Updating the definition file

Not possible

Accept Action Execution Request

Same as auto response Action.

Execute action (action concurrency: No)

This is the same as auto response Action (action concurrency: No).

For example, the action accepted later (updating the definition file) is not executed until the action accepted earlier (deleting the definition file) has finished executing. After the execution of the previously accepted action (deleting the definition file) is completed, the lately accepted action (updating the definition file) is placed in the executable state. See 3.15.7(3)(e) Maximum concurrent actions for details on executing an action that has become executable.

Execute action (action concurrency: Yes)

This is the same as auto response Action (action concurrency: Yes).

Supplementary information

In addition to processing actions in the order they are accepted, there are no dependencies on concurrent executable and not concurrent executable actions.

(d) Changing the concurrency of actions in auto response Action

Set auto response Action concurrency (default: action concurrency: No) to integrated agent host units. To change auto response Action concurrency, in imagent configuration file (jpc_imagent.json), change auto response Action concurrency to disable (default) to Concurrency, and restart JP1/IM agent control base. For details about imagent configuration file (jpc_imagent.json), see imagent configuration file (jpc_imagent.json) in Chapter 2. Definition Files in the JP1/Integrated Management 3 - Manager Command, Definition File and API Reference.

Note that even if you change the action concurrency of auto response Action from concurrent execution to concurrent disabled, actions that become executable when the action concurrency is concurrent execution enabled are processed in parallel.

(e) Maximum concurrent actions

Executes an action that is in executable state, in up to the maximum number of concurrent actions. If the maximum concurrency executable actions is full, the action remains executable until the maximum concurrency executable action is free.

Sets the maximum concurrency executable action for the following per integrated agent host:

  • Max Concurrent of auto response Action and manual response Action

  • Max concurrent of the definition file manipulation function

The action max concurrency for integrated agent host is the sum of the following concurrency: Note that the number of concurrent executions for an action not with a concurrency is 1.

Max Concurrent auto response Action and manual response Action
  • Concurrent auto response Action Command-Execution Counts

  • Concurrent manual response Action Command Execution Counts

Maximum concurrent actions of the definition file manipulation function
  • Number of concurrent executions for acquiring a list of definition files for the definition file manipulation function

  • Number of Concurrent executions of acquiring definition files for the definition file manipulation function

  • Number of Concurrent executions of deleting definition files for the definition file manipulation function

  • Number of Concurrent executions of updating definition files for the definition file manipulation function

Action To change the max concurrency, in imagent configuration file (jpc_imagent.json), change the following settings and restart JP1/IM agent control base:

  • Max Concurrent auto response Action / manual response Action

  • Max Concurrent actions of the definition file manipulation function

For details about imagent configuration file (jpc_imagent.json), see imagent configuration file (jpc_imagent.json) in Chapter 2. Definition Files in the JP1/Integrated Management 3 - Manager Command, Definition File and API Reference.

(f) User performing the action

Here is the user who performs the action:

Action

User performing the action

Executing Commands from JP1/IM - Manager's auto response Action, or manual response Action

For each integrated agent host, one user that executes command can be defined. Set it on the imagent configuration file (jpc_imagent.json) in each integrated agent host.

For Windows:

  • Set user name, domain name, and password.

  • The password is registered using the jimasecret command.

  • The defined user is must be able to be signed in.

  • The home directory of the defined user has to exist. (The home directory is created once you sign in to Windows.)

  • Allow log on locally security policy setting for the defined user is necessary.

For Linux:

  • Set user name and shell.

  • The defined user is must be able to be signed in.

  • The home directory of the defined user has to exist.

Actions other than the above

For Windows: SYSTEM (fixed)

For Linux: root (fixed)

(g) Command execution function

When the action execution function receives the "Execute command" action execution request, the command on integrated agent is executed.

- Host where the command is executed

Specify integrated agent host as the target host for executing the command.

If the specified integrated agent host is not managed by JP1/IM agent management base, an error occurs, and the command-execution-request is not accepted.

If the connection of the specified integrated agent host cannot be confirmed, an error occurs, and the command-execution-request is not accepted.

If disconnection or deletion of integration agent host is detected after a command execution request has been received, the action execution status of the command that has not started is "execution failed", and a KNBC00612-E is output to the command execution result, the action execution status of the running command is unknown, and a KNBC00625-E is output to the command execution result.

- User executing the command

See 3.15.7(3)(f) User performing the action.

- Commands that can be executed

The following types of commands can be executed:

When the command-executing host is Windows
  • Executable file (.com,.exe)

  • Batch file (.bat)

  • JP1/Script script file (.spt) (but the association must be set so that .spt file can be executed)

  • A data file (such as .vbs) with a file type (extension) associated with an application that can be executed by an automated action

  • In the Japanese environment, a command that outputs the contents of the standard output or standard error output of the command in ShiftJIS character code.

  • In the Chinese environment, a command that outputs the contents of the standard output or standard error output of the command in GB18030 character code.

When the command-executing host is UNIX
  • UNIX Commands

  • Shell script

However, the following commands cannot be executed.

  • Commands that require interaction

  • Command to display the screen

  • Commands with escape sequences or control codes

  • Commands that do not terminate, such as daemons

  • Commands that require interaction with desktop, such as Windows messaging or DDE (for Windows)

  • Commands that shutdown OS, such as shutdown and halt

If the command that creates a child process is executed, the action execution become terminated no matter whether the child process terminated or nots.

- How to execute commands

The command execution function of integrated agent executes the command by the following processing.

For Windows
cmd.exe /c command to execute
For UNIX

Use OS user's login shell.

The following shows a sample for login shell is /bin/sh.

/bin/sh -c command to execute
Notes

When "/sbin/false", "/bin/false", "/bin/true", "/sbin/nologin" etc. are set as the login shell, it cannot be executed normally.

Commands that cannot be executed with the "cmd.exe /c Execute Command" or "Shell -c Execute Command" cannot be executed with integrated agent command executable function.

The current directory is home directory of executing user.

- Environment Variables

If Environment variable file is not specified when the command is executed, the following environment variables are used:

For Windows

Windows system environment variable is used as the environment variable when the command is executed. OS profile is not loaded.

For UNIX

The environment variable of the imagent process is used as the environment variable when the command is executed. OS profile is not loaded.

If Environment variable file is specified when the command is executed, the environment variable set by Environment variable file is used as the environment variable when the command is executed. For the environment variable file, see Environment variable file (any file name) in Chapter 2. Definition Files in the JP1/Integrated Management 3 - Manager Command, Definition File and API Reference.

If Environment variable file is specified when the command is executed, the specified Environment variable file on integrated agent host is read and set in the command execution environment variable. If Environment variable file does not exist, an error message (KNBC20032-E) is issued, and the command is not executed. If the content of the specified Environment variable file cannot be read, a warning message (KAVB2065-W) is displayed, and the command is executed. In this situation, the content of Environment variable file is not valid.

- About character codes

The character encoding for JP1/IM agent management base is UTF-8. The following character codes are supported by JP1/IM agent control base command-execution facility:

For details about changing the locale, see 2.10 Tasks to be performed when changing the locale of integrated agent host in the JP1/Integrated Management 3 - Manager Administration Guide.

OS

System locale

Character code

Windows

Japanese

SJIS

English

C (ISO-8859-1)

Chinese

GB18030

Other than the above

C (ISO-8859-1)

Linux

-

UTF-8

The following must operate with the character codes listed in the table above.

  • Command to execute

    The command to be executed must be output as standard output and standard error output using the character codes described in the above table.

  • Environment variable file

    Environment variable file must be defined using the character codes listed in the above table.

- The result of the command

The command execution results are managed by Response Action results-management database on JP1/IM agent management base (Integrated manager host or lower manager host) that accepts the command execution request. It is not managed on JP1/IM agent control base (integrated agent host). JP1/IM agent control base outputs command execution logs (command strings and command execution results that combine the command name and command arguments) in a format that can be referenced by users. It does not provide a function to check the contents of the log file as a command execution result.

If any of the problems in 3.15.7(3)(j) Troubleshooting occur, Response Action results-management database does not manage the outcome of executing the command. Outputs to the command execution log of JP1/IM agent control base that the command execution result could not be stored in Response Action results-management database (except when JP1/IM agent control base is terminated forcibly).

- Handling of the running command when the imagent service terminated

When imagent service terminated when a command process is executing action, the force termination of the command process is attempted to.

Even if the force termination failed, it is not retried.

(h) Definition file manipulation function

For details about the definition file manipulation function, see "3.6.5 Definition file manipulation function ".

(i) Action result saving function

Saves the execution status and execution results of the action to Response Action results-management database. For details on Response Action results-management database, see 2.7.7 Response Action results management database in JP1/IM - Manager. For response action SID, see the section describing "response action SID" in 7. Automatic execution and manual execution of response action (JP1/IM - Agent linkage).

■ Action common data

Table 3‒54: Action common data

Item number

Item

Description

1

Response action SID

Within Response Action results-management database, manage strings that uniquely identify actions.

2

Action acceptance date and time

Manages the date and time that JP1/IM agent management base accepted the action-request.

3

Action execution start date and time

JP1/IM agent control base manages the date and time that the action began executing.

4

Action execution end date and time

JP1/IM agent control base manages the date and time that the action finished executing.

5

Function Type

Manages the function type of the action execution request source function.

  • Identifier for auto response Action

  • Identifier for manual response Action

  • Identifier of the definition file manipulation function

6

Action type

Manage action types.

  • Identifier of the command execution

  • Identifier of the definition file list retrieval

  • Identifier for obtaining the definition file

  • Identifier for deleting the definition file

  • Identifier for the updating the definition file

7

Action execution destination host name

Manage integrated agent host that execute the action.

8

Action

Manages the contents of the action.

  • For command execution

    Command string that contains the command name and command argument

  • For acquiring a list of definition files

    None (blank)

  • For acquiring a definition file

    None (blank)

  • When deleting a definition file

    None (blank)

  • For updating a definition file

    None (blank)

9

Action execution state

Manages the execution state of an action.

  • Accepted identifier

  • Identifier of the waiting for previous end

  • Queuing identifier

  • Executing identifier

  • Identifier of the end of execution

  • Identifier of execution failure

10

End code

Manages the exit code for an action.

  • For command execution

    End code of the command / End code of the action

  • For acquiring a list of definition files

    End code of the action

  • For acquiring a definition file

    End code of the action

  • For deleting a definition file

    End code of the action

  • For updating the definition file

    End code of the action

11

Action execution request source host name

Manage the Integrated manager host name that requested you to perform the action.

12

JP1 Username

Reserved field

13

OS Username

Reserved field

■ Action details (command execution)

Table 3‒55: Action details (command execution)

Item number

Item

Description

1

Response action SID

Within Response Action results-management database, you manage strings that uniquely identify actions.

2

Environment variable file Name

Manages Environment variable file names.

3

Process ID

Process ID of the command.

■ Action details (Get list of definition files)

None

■ Action Details (Get Definition File)

None

■ Action details (delete definition file)

None

■ Action details (update definition file)

None

■ Execution result data

Table 3‒56: Execution result data

Item number

Item

Description

1

Response action SID

Within Response Action results-management database, you manage strings that uniquely identify actions.

2

Serial number

Manages message numbers.

3

Date and time the message occurred

Manage the date and time that the message was written to Response Action results-management database.

4

Message type

Manages message types.

  • Identifier for command execution request acceptance

  • Identifier representing the start of command execution

  • Identifier representing the standard output / standard error output of the command

  • Identifier representing the end of command execution

  • Identifier for others

5

Message

Manages the messages that are output when the action is executed.

  • For command execution

    Standard output / standard error output of the command or an action message

  • For acquiring a list of definition files

    Action message

  • For acquiring a definition file

    Action message

  • For deleting a definition file

    Action message

  • For updating the definition file

    Action message

(j) Troubleshooting

After receiving an action execution request from the action execution requester function, the following problems may occur in the Unified Agent action execution function. This section describes how to troubleshoot when such troubles occur.

Table 3‒57:  Possible troubles

Possible troubles

System Status

Case 1

Automatic response actions occurred more than expected at the time of system design, and many unnecessary countermeasure actions accumulated.

  • Situation at the time of the occurrence of the rubble

    Many queued and ongoing corrective actions are stagnant.

  • Situation after the trouble is resolved

    The stagnant response action becomes in the terminal state (execution failure from queuing, status unknown from execution), and the newly generated response action can be executed.

Case 2

The executed command process does not terminate.

  • You accidentally ran a command that you could not execute (see 3.15.7(3)(g) Command execution function), and the command did not exit while it was running.

  • The command executed by the auto-execute action function hangs or takes longer than expected, preventing subsequent action from being executed.

  • Situation at the time of the occurrence of the rubble

    The command process is running and does not terminate (the corrective action remains in progress).

  • Situation after the trouble is resolved

    The executing action becomes in the terminal state (running → execution ends) and subsequent action actions can be performed.

Case 3

A failover occurred on the cluster configuration integrated agent host (Integrated agent control base) while performing corrective actions. The JP1 event does not confirm the outage of the integrated agent control base.

  • Situation at the time of the occurrence of the rubble

    The execution action remains running.

    The JP1 event cannot confirm the outage of the integrated agent control base.

  • Situation after the trouble is resolved

    The action will be in the terminal state (execution failure from queuing, status unknown from execution), and the newly generated response action can be executed.

Case 4

The following event or system error occurred:

  • You have deleted the integrated agent host.

  • The integrated agent control base has stopped.

  • Network connectivity from the integrated agent control base to the integrated agent management base (network error).

  • Situation at the time of the occurrence of the rubble

    The response action is in the end state (queueing to execution failure, execution to unknown state).

  • Situation after the trouble is resolved

    You will be available to perform new response actions.

Case 5

The following system error occurred while performing the response action:

  • Integrated agent management base (JP1/IM - Manager) has stopped.

  • The Intelligent integrated management base has stopped.

  • Situation at the time of the occurrence of the rubble

    The response action will remain in progress.

  • Situation after the trouble is resolved

    After starting the integrated agent management base (JP1/IM - Manager), when the connection of the integrated agent control base can be confirmed, and the operation of the response action cannot be confirmed, the response action becomes an end state (the state is unknown from the execution) and subsequent response action can be executed. When the response action is in operation, it remains running.

After starting the integrated agent management base (JP1/IM - Manager), if the integrated agent management base cannot confirm the connection of the integrated agent control base, the response action becomes an end state (failed execution from queuing, state unknown from execution), and new response actions can be performed.

Describes the expected trouble and what to do with the user. In dealing with the user, it is necessary to check the status of the command process on the integration agent host to determine whether to rerun the command (response action) after the trouble is resolved.

- Case 1

Description

Users deal with problems by stopping the integrated agent control base on the integrated agent host.

When the integrated agent control base is stopped, the integrated agent management base detects the suspension of the integrated agent control base, and the execution state of the response action transitions as follows.

  • Transitions from running to state unknown.

  • Transitions from queuing to execution failure.

When the integrated agent control base is stopped, the execution state of CMD.EXE and running commands in Windows and shells in UNIX may remain running. In that case, wait for the process to terminate naturally, or kill the process manually.

User response
  1. On the List of Response Action Results window of the integrated operation viewer, narrow down the queueing and running actions to identify the integrated agent host that is in trouble.

  2. Log in to the integrated agent host and stop the integrated agent control base.

  3. On the List Response Action Results window of the integrated operation viewer, check the PID of the action that is running but not known.

  4. Check the step 3. PID process on the integrated agent host and wait for the process to terminate naturally, or kill the process manually.

  5. Launch the integrated agent control base on the integrated agent host.

- Case 2

Description

Deal with the problem by manually terminating the command process. When you kill a command process, the execution state of the response action transitions to the end of execution.

User response
  1. On the Response Action Results window of the integrated operations viewer, check the PID of the command process that does not terminate.

  2. Log in to the integrated agent host and kill the command process for the PID of step 1.

Supplement 1

Imagent executes user-defined command line as following:

  • For Linux

    /bin/sh -c user-specified command line

  • For Windows

    CMD C:\>"user-specified command line"

The process ID of the KNBC00622-I message output in the Message column of the Response Action Results window in the Integrated Operation Viewer window displays following contents:

  • For Linux

    When a user-specified command line runs one command, the PID of the command process is output.

    When a user-specified command line runs more than one command, the PID of /bin/sh is output.

  • For Windows

    The process ID of CMD process is output.

Therefore, there are cases in which it is necessary to check a parent-child relationship of the process in order to detect the command process.

Supplement 2

When the file that is not associated with file name extension is executed, the response action terminated, but there are cases in which the OpenWith.exe process remains.

When OpenWith.exe remains, force it to terminate manually.

Supplement 3

When you run a background execution of Linux or a BAT file that uses START command in Windows, the response action terminated, but there are cases in which the child process executed by command process.

When process remains, force it to terminate manually as needed.

- Case 3

Description

When a failover occurs on an integrated agent host (integrated agent control base) in a cluster configuration for reasons such as power down, the integrated agent management base cannot detect the outage of the integrated agent control base, and if the integrated agent control base is activated, the execution state of the response action remains in progress.

#

The JP1 event cannot confirm the outage of the integrated agent control base.

Users deal with problems by stopping the integrated agent control base on the integrated agent host.

User response
  1. On the List of Response Action Results window of the integrated operations viewer, narrow down the actions that are in progress to identify the integration agent host that is in trouble.

  2. Log in to the integrated agent host and stop the integrated agent control base.

  3. Launch the integrated agent control base on the integration agent host.

- Case 4

Description

When the integrated agent management base detects the deletion of the integrated agent host and the disconnection of the integrated agent host (integrated agent control base), the execution state of the response action transitions as follows.

  • Transitions from running to state unknown.

  • Transitions from queuing to execution failure.

In the case of Windows, CMD.EXE and running commands, in UNIX, the execution state of the shell and running commands may remain running. In that case, wait for the process to terminate naturally, or kill the process manually.

User response
  1. On the List of Response Action Results window of the Integrated Operations Viewer, narrow down the execution failure, execution, and unknown state actions to identify the integrated agent host that is in trouble.

  2. Address system errors

    In the case of a network error, we will deal with it so that the network can be connected from the integrated agent control base to the integrated agent management base.

  3. If you log in to the integrated agent host and the integrated agent control base is not stopped, stop the integrated agent control base.

  4. On the List of Response Action Results window of the Integrated Operations Viewer, check the PID of the action that is running but not known.

  5. Check the step 4. PID process on the integrated agent host and wait for the process to terminate naturally or kill the process manually.

  6. Launch the integrated agent control base on the integrated agent host.

- Case 5

Description

If you stop the Intelligent Integration Management database or the Integrated Agent Management base (JP1/IM - Manager) while the action is running, the execution state of the response action remains in progress.

Address the problem by starting the Integrated Agent Management base (JP1/IM - Manager).

After the system starts the integrated agent management base, it confirms the connection of the integrated agent control base and transitions the execution state of the response action according to the connection status.

When the integrated agent management base can confirm the connection of the integrated agent control base, the operation status of the action is inquired to the integrated agent control base for the action that is left running, and when the response action is not working, the execution state of the response action transitions as follows. When the response action is in operation, it remains running.

  • Transitions from running to state unknown.

When the integrated agent management base cannot confirm the connection of the integrated agent control base, the execution state of the response action transitions as follows.

  • Transitions from running to state unknown.

  • Transitions from queuing to execution failure.

User response
  1. If the Intelligent Integration Management database is stopped, start the Intelligent Integration Management database.

  2. Start JP1/IM - Manager

  3. On the List of Response Action Results window of the Integrated Operations Viewer, narrow down the actions that fail to execute, are running, and are not known, and identify the integrated agent host.

  4. On the List of Response Action Results window of the Integrated Operations Viewer, check the PID of the action that is running but not known.

  5. Log in to the integration agent host, check the process with the PID of step 4., wait for the process to terminate naturally, or kill the process manually.

(k) Planning outage of the integrated agent control base

Here is the flow of planned outages for the integrated agent control base:

  1. Define the planned down-to-plan integrated agent control base (integrated agent host) in the common exclusion conditions of JP1/IM -Manager to prevent response actions from being performed automatically.

  2. Verify that there are no actions being taken on the planned down integration agent control base (integrated agent host). If there is an action that has already been introduced, wait for the action to finish.

  3. Plan and stop the integrated agent control base.

(4) Event-forwarding relay function in JP1/Base

(a) Function Overview

Event-forwarding relay function is a feature that enables JP1/IM - Manager to manage JP1 events that occur in an on-premises deployment, running in the cloud.

Enabling event-forwarding relay function allows JP1 events that occur in your on-premises environment to be forwarded to JP1/Base in your cloud environment without using a dedicated line, such as a VPN.

JP1/IM - Manager (Intelligent Integrated Management Base) in a cloud environment creates a IM managed node for JP1/IM - Manager, JP1/Base, remote log monitoring in an on-premises environment and associates JP1 events that occur on-premises.

You can also use JP1/IM - Manager (Intelligent Integrated Management Base) in your cloud environment to centrally manage and monitor JP1 events that JP1/IM-EG for NNMi has converted to JP1 events, as well as NNMi incidents that JP1/AJS have retrieved, without using a dedicated line, such as VPN.

<Sample IM management node Tree View>

All Systems
 + Hosts in the cloud environment (hosts in JP1 Cloud Service)
 | + Other Applications
 |    + JP1/Base
 + Hosting an On-Premises Environment
   + Other Applications
      + JP1/Base

Note that only JP1 events can be displayed for IM management node created with event-forwarding relay function. You can't use any functionality that assumes IM configuration (you can't include JP1/Base in your on-premises deployment in IM configuration).

The following tables list the pre-existing JP1/IM - Manager features that are available for IM management node and forwarded JP1 events created with this feature when event-forwarding relay function is enabled. The items in this table are based on 2.4.1 JP1/IM - Manager function list.

Table 3‒58: Availability and scope of JP1/IM - Manager functions (when event-forwarding relay function is enabled)

Pre-Existing Features of JP1/IM - Manager

Availability

Functional scope

Intelligent Integrated Management Base

System management based on the system configuration information and JP1 events

N

When event-forwarding relay function is enabled, IM managed nodes for event-forwarding relay original JP1/IM - Manager, JP1/Base, and remote log monitoring are automatically created and associated with JP1 events.

For IM management node that is automatically created, you can determine the status by the colors displayed, and you can check the list of JP1 events.

However, you cannot check the Job flow tab, Related node tab, and Trends tab.

IM management node of the other components is not created in event-forwarding relay function.

Integrated system monitoring using IM management nodes

Y

Can be used without restriction.

Dashboard Visualizing IT SystemHealth

N

You can view the number of events, including events relayed in event-forwarding relay function, in the dashboard.

Performance data cannot be displayed.

Event display

Y

Can be used without restriction.

Related node indicator

Y

If JP1/IM - Manager exists on the event-forwarding relay host, JP1/IM - Manager of the source host is displayed as related node.

If JP1/IM - Manager not exists on the event-forwarding relay host, JP1/Base of the source host is displayed as related node.

Trend information indicator

--

Cannot be used.

Linkage with other products

N

You can monitor from JP1 events forwarded by event-forwarding relay function or launch custom user-defined UI.

However, you must be able to access the operation target from the operation terminal. If you start with an inaccessible operation terminal, a connection error may occur.

Response action

N

If you use suggestion function, you cannot execute commands from event-forwarding relay destination to event-forwarding relay source.

You can response action(auto) and manually run JP1/IM - Agent that are connected to JP1/IM - Manager of event-forwarding relay destination.

Managing integrated agent

Y

Event-forwarding relay destination can manage JP1/IM - Manager connected to JP1/IM - Agent.

Central Console

Centralized monitoring using JP1 events

N

The following functions can be used without restrictions:

  • Monitoring with the Central Console

  • Filtering JP1 Events

  • Issuing correlated events

  • Monitoring Repeating Events

  • Event guide function

  • Memo entries configuration features

  • Viewing user-defined event attributes

  • CSV out of JP1/IM-View view

The following functions are limited:

  • Event Search

    You can search for events stored in the integrated monitoring DB of the forwarding destination. Event-forwarding relay source for original event database cannot be searched.

    You cannot search for events in the event DB of the event-forwarding relay source.

  • Opening a monitor of linked products and integration function menu

    You can launch applications and Web windows from JP1 events forwarded by event-forwarding relay function.

    However, you must be able to access the operation target from the operation terminal. If you start with an inaccessible operation terminal, a connection error may occur.

  • Executing Commands from JP1/IM-View

    Cannot be used.

  • Referencing and restricting operations of business groups

    Events from the event-forwarding relay source cannot be restricted by business group.

JP1 event management

N

Same as described in Centralized monitoring using JP1 events.

JP1 event filtering

Y

Can be used without restriction.

Automated actions

--

You cannot perform an automated action from event-forwarding relay destination to event-forwarding relay source JP1/Base.

Issue of correlation events

Y

Can be used without restriction.

Event conversion

Y

Can be used without restriction.

Display of user-defined event attributes

Y

Can be used without restriction.

Event guide function

Y

Can be used without restriction.

CSV output of information displayed in JP1/IM - View

Y

Can be used without restriction.

System operation

N

Same as described in Centralized monitoring using JP1 events.

Central Scope

Tree monitoring

N

The monitoring tree cannot be automatically generated by collecting event-forwarding relay source host-information (including collaboration products) from event-forwarding relay destination.

You can create it manually.

Visual monitoring

Y

Can be used without restriction.

Guide function

Y

Can be used without restriction.

IM Configuration Management

Host management

--

You cannot perform event-forwarding relay source host management from event-forwarding relay destination.

System hierarchy management

--

You cannot manage event-forwarding relay source system hierarchy from event-forwarding relay destination.

Management of virtualization configuration information

--

You cannot manage event-forwarding relay source virtualization system configuration from event-forwarding relay destination.

Business group management

--

You cannot manage event-forwarding relay source business groups from event-forwarding relay destination.

Profile management

--

You cannot manage event-forwarding relay source profiles from event-forwarding relay destination.

Management of service activity information

--

You cannot manage event-forwarding relay source service activity information from event-forwarding relay destination.

Import/export of IM Configuration Management information

--

You cannot import/export administrative data from event-forwarding relay destination to event-forwarding relay source IM configuration management.

Core functionality

Process management

Y

Can be used without restriction.

Health check

--

You cannot perform health checks from event-forwarding relay destination to the services from which you event-forwarding relay.

Hitachi Network Objectplaza Trace Library (HNTRLib2)

Y

Can be used without restriction.

User management

--

You cannot perform event-forwarding relay source user-management from event-forwarding relay destination.

If your event-forwarding relay source uses JP1 authentication, you cannot share event-forwarding relay destination and event-forwarding relay original JP1 authentication servers.

Configuration management#2

--

You cannot manage event-forwarding relay source configuration from event-forwarding relay destination.

Service startup control

Y

Can be used without restriction.

Command execution#2

--

You cannot execute commands from event-forwarding relay destination to event-forwarding relay source JP1/Base.

Definition collection and distribution#2

--

You cannot collect or distribute event service-definition information from event-forwarding relay destination to event-forwarding relay sources.

Definition file manipulation

Y

You can use event-forwarding relay destination to manipulate definition files for JP1/IM - Manager connected JP1/IM - Agent.

Legend:

Y: Can be used without restrictions

N: Can be used with restrictions

--: Cannot be used

The event forwarding relay function of JP1/Base is disabled by default. To enable it, JP1/IM - Agent and JP1/IM - Manager settings are required. For details about each, see 1.21.2(2)(g) Configuring the event-forwarding relay function (for Windows) (optional) and 1.19.3(1)(b) Change settings of JP1/IM - Agent management base (for Windows) in the JP1/Integrated Management 3 - Manager Configuration Guide.

If you have at least one agent that uses this feature, JP1/IM - Manager you want to connect to must be version 13-10 or later.

If you do not use this feature, it supports connecting JP1/IM - Manager and JP1/IM - Agent in the following combinations:

  • Connecting JP1/IM - Manager versions earlier than 13-10 and JP1/IM - Agent versions later than 13-10

  • Connecting JP1/IM - Manager version 13-10 or later and JP1/IM - Agent version earlier than 13-10

(b) Prerequisites

The following are prerequisites for using JP1/Base of event-forwarding relay function:

■Event-forwarding relay destination host

<JP1/IM - Manager Prerequisites>

  • JP1/IM - Manager must be version 13-10 or later

  • Enabling event-forwarding relay function on a JP1/Base

<JP1/Base Prerequisites>

  • JP1/Base must be version 13-00 or later

  • Do not encrypt JP1/Base communication (disable SSL communication)

■Event-forwarding relay source host

<OS Prerequisites>

  • OS supported by all JP1/IM - Manager and JP1/Base, devices must be supported.

<JP1/IM - Manager Prerequisites>

  • If JP1/IM - Manager is present, then JP1/IM - Manager must be version 11-00 or later (does not need to be present)

<JP1/Base Prerequisites>

  • JP1/Base must be version 11-00 or later

  • Set the event forwarding destination to JP1/IM - Agent.

  • Do not encrypt JP1/Base communication (disable SSL communication)

  • Displayed by the jbsrt_get command if IM configuration is managed by event-forwarding relay source (Execute the jbsrt_distrib command and jbsrt_sync command as required)

    Important

    If JP1/Base installed on the event-forwarding relay source host is older than version 13-00, event-forwarding relay will not succeed after January 19, 2038. Upgrade JP1/Base to 13-00 or later by January 18, 2038.

<JP1/IM - Agent Prerequisites>

  • JP1/IM - Agent must be version 13-10 or later

  • Enabling event-forwarding relay function on a JP1/Base

  • Connect to a JP1/IM - Manager on a different host (you cannot connect to a JP1/IM - Manager on the same host)

  • Character code is UTF-8, SJIS, or GB18030 ambient

  • Run on the same host as JP1/Base that performs event-forwarding relay (the logical host must run on the same logical host).

(c) Use Case

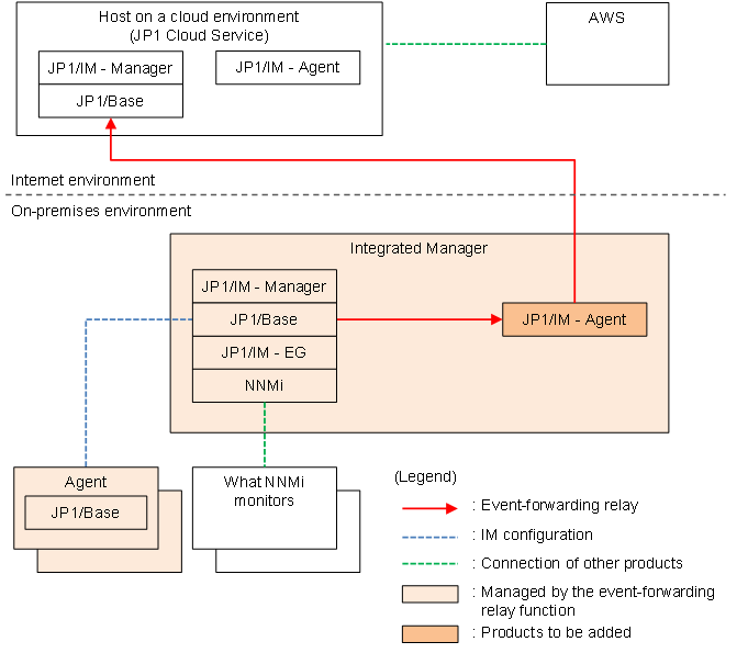
■ Pattern 1

Use an integrated manager with a single on-premises environment. Introduce a JP1 Cloud Service to monitor AWS and other Internet-based environments.

Use event-forwarding relay function to relay event forwarding for your on-premises environment because you need to monitor both your Internet environment and your on-premises environment.

Leave your on-premises JP1/IM - Manager intact for automated actions, for example.

[Figure]

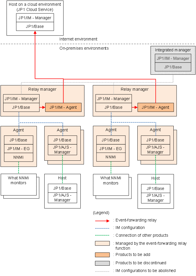
■ Pattern 2

Migrate only the integration manager from the multi-stage configuration of the on-premises environment to the cloud environment.

Use event-forwarding relay function to relay event forwarding for the on-premises environment because you need to monitor both the Internet environment and the on-premises environment.

Because response action and others run at different locations/relay managers, an integrated manager for the on-premises deployment is no longer required.

When a NNMi or JP1/AJS event occurs, the location is checked by opening GUI of the application by monitoring from the event.

[Figure]

■ Pattern 3

User an integrated manager with a single on-premises environment. Remote log monitoring is also implemented. Introduce Internet-based JP1 Cloud Service.

Use event-forwarding relay function to relay event forwarding for the on-premises environment because you need to monitor both the Internet environment and the on-premises environment.

Because remote log monitoring of hosts in the on-premises environment is not possible from JP1 Cloud Service of your Internet environment , the integrated manager in the on-premises environment remains.

[Figure]

■ Pattern 4

Use an integrated manager with a single on-premises environment. JP1/IM - Manager did not manage events. Introduce Internet-based JP1 Cloud Service and begin event-management.

[Figure]

Important

The Integration Manager host (the Integration Manager host that manages each base/relay manager) in a multi-stage configuration cannot be event-forwarding relay source host. In this case, set each base/relay manager host as event-forwarding relay source host.

(d) Restrictions

  • Configuration limitations for making manager hosts event-forwarding relay sources

    If you event-forwarding relay from the Integration Manager host or lower manager host, JP1/IM - Agent that runs on event-forwarding relay source is connected to JP1/IM - Manager of event-forwarding relay destination, not JP1/IM - Manager from which event-forwarding relay originated. In this situation, event-forwarding relay source JP1/IM - Agent is not considered to be co-resident with JP1/IM - Manager it originated from. Also, because only one JP1/IM - Agent can run on a single host, event-forwarding relay source cannot use all of JP1/IM - Manager features that are co-resident with JP1/IM - Agent.

  • Restrictions on Relay Destinations

    Configurations that make the relay destination the same JP1/Base services the relay source are not supported.