Hitachi

JP1 Version 12 JP1/Automatic Operation Service Template Reference


2.2.2 Usage example of Add operational user service template

This section describes an assumed system configuration and examples of properties to be specified when using the Add operational user service template.

By using this service template, you can add OS users and JP1 users related to those OS users to a specific server.

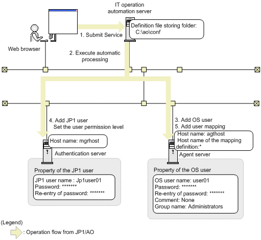
Assumed system configuration

This service template assumes the following system configuration:

Web browser

A terminal used to operate JP1/AO. The user uses this terminal to set property values in the service template.

IT operation automation server

A server with JP1/AO and JP1/Base installed. The file of user permission levels is stored on the local disk of the IT operation automation server.

Authentication server

A server with JP1/Base installed.

Agent server

A server with JP1/Base installed.

Assumed system configuration

Figure 2‒2: System configuration assumed for Add operational user service template

[Figure]

Processing flow

  1. A user enters property values in the Web browser and submits the service for execution.

  2. The IT operation automation server executes automatic processing on the authentication server and the agent server.

  3. An OS user is added to the agent server.

  4. A JP1 user and the corresponding user permission level are set on the JP1 authentication server.

  5. User mapping is set on the agent server.

Example of specifying property values

To use the Add operational user service template, a user must specify the appropriate property values for the user environment. Specify the property values in the Service Definition window and the Submit Service window.

Table 2‒3: Example of property values specified in the Service Definition window (Add operational user)

Property group

Property name

Property key

Description

Specification example

JP1 authentication server information

Host name of the JP1 authentication server

jp1base.certHost

Specify the host name of the JP1 authentication server. Specify the physical host name of primary server or the logical host name of JP1/Base (when using JP1/Base in a cluster configuration).

mgrhost

System environment information

Folder containing JP1/AO server definition files

ao.confPath

Specify the folder on the JP1/AO server containing the definition (configuration) files to be transferred to the JP1 authentication server, by the folder's full path.

C:\ao\conf

Table 2‒4: Examples of property values specified in the Submit Service window (Add operational user)

Property group

Property name

Property key

Description

Specification example

System environment information

Agent server host name

common.targetHost

Specify the host name or IP address of the agent server. You cannot specify an IPv6 address. Specify the physical host name of primary server or the logical host name of business server (when using business server in a cluster configuration).

agthost

OS user information

OS user name

OS.osUserName

Specify the name of the OS user to create on the agent server.

user01

OS user password

OS.osUserPassword

Specify the password of the OS user.

*******

Enter the OS user password again

OS.osUserPasswordReEnter

Enter the OS user password again.

*******

OS user group name

OS.osGroupName

Specify the name of the existing group to which the OS user belongs.

Administrators

JP1 user information

JP1 user name

jp1base.jp1UserName

Specify the name of the JP1 user you want to create on the JP1 authentication server.

jp1user01

JP1 user password

jp1base.jp1UserPassword

Specify the password of the JP1 user.

*******

Enter the JP1 user password again

jp1base.jp1UserPasswordReEnter

Enter the JP1 user password again.

*******

Mapping definition host name

jp1base.serverHostName

Specify the Target host to define in the user mapping of the agent server, or an asterisk (*). Do not specify an IP address. Note that the task will appear to succeed if you specify an IP address. In a cluster configuration, specify the physical host or logical host of the active server.

*