Job Management Partner 1 Version 10, Job Management Partner 1/Performance Management - Agent Option for Service Response Description, User's Guide and Reference

[Contents][Glossary][Index][Back][Next]

4.2.4 Notes on the navigation

The navigation is the page transition that is recorded by the operations in the IE Recorder. If the page transition occurs when the user does not operate in the pages or the page transition occurs in no relation to the user operations, the navigation is recorded.

This section describes the recording status of the navigation, how to replay the navigation and how to handle errors.

Organization of this subsection
(1) Recording status of the navigation and how to handle
(2) Behaviors when the navigation error occurs
(3) How to check the user operations when navigation errors occur
(4) How to handle the error There is no tag that will be operated although the Web page does not change

(1) Recording status of the navigation and how to handle

The following table shows the recording status of the navigation and how to handle the problems.

You may solve the problems if you handle these problems as the following table explains, but not all the problem can be solved. Also, since the multiple causes may lead to the problems, you may solve the problems by combining the proposed solutions in the following table.

Note that you back up the IE scenario in advance before you edit the Operation list. For details about how to back up the IE scenario, see 2.6.1 Backup.

Table 4-5 Recording status of the navigation and how to handle

No. Recording status after operation Recording status How to handle#1 Reference
1 The input operation is not recorded, only the navigation is recorded. The operations in the ActiveX control (such as Flash), the Java Applet, or the script's own window (such as the operations in the window created by createPopup) cannot be recorded.
But since the page transition occurs by these operations, only the navigation is recorded.#2
Specify the Wait time in the Operation Settings window. (a)
The IE Recorder sometimes may not be able to catch the input operations while the page transition occurs.
But since the page transition is recorded, only the navigation is recorded.
Re-execute to record. (b)
If you record the Web sites that perform page transitions automatically by using timers, only the navigation is recorded because the page transitions occur without the input operations. Specify the Wait time in the Operation Settings window. (c)
2 The input operation is recorded, and then the navigation is recorded. If the multiple page transitions occur (such as when some of its frame pages are displayed after the Web page is completely displayed), the second and later transitions are recorded as the navigation. Delete the operation. (d)
When the multiple page transitions occur, before the page transition to the operation target page occurs, the early page transitions are interrupted and the next page transitions occur. In this case, the second or later page transitions are recorded as the navigation. (e)
If the frame page transition occurs in parallel with another frame page transition (such as when the frame page transition occurs in parallel with the page transition of the frame page where you perform a click operation), the navigation is recorded without detecting the page transitions' completion.
  • Delete the operation.
  • For the next operation, specify the Wait time in the Operation Settings window.
(f)
3 The navigation is recorded, and then the input operation is recorded. If the script in the Web page catches the input operations earlier than the IE Recorder, the page transitions occur immediately and the navigation is recorded just before the input operations. Delete the operation. (g)

#1
For details about how to handle, see Table 4-6.

#2
Usually for the operations in the ActiveX control, the Java Applet, and the scripts' own window, only the navigations are recorded by the page transitions to occur. Note that the solutions described in the table 4-6 are to replay the recorded navigations correctly, not to record the operations correctly.

Table 4-6 How to handle the navigations

Type How to handle
Specify the wait time for operations In the Operation Settings window, change the wait time for the operation, if necessary, to adjust the time to complete the page transition.
You may replay correctly without adjusting the wait time, but when you monitor the pages that refreshes themselves every certain seconds or minutes, navigation errors occur and replaying is suspended because the page transitions forcedly occur due to the unmatched wait time. In this case, you may be able to replay the operations correctly if you increase the wait time.
Re-record Delete the navigation with a problem and the subsequent operations, and then re-record the operations.
Delete the operation If the replaying stops at the navigation or a replay error occurs when replaying, delete the navigate operation.
Specify the wait time for the next operation If an error occurs when replaying the operation next to the navigation operation, customize the wait time for the next operation in the Operation Settings window to adjust the timing of the page transition so that the operations may be replayed correctly.#

#
When the Wait to replay check box is specified in the Operation Settings window, the operation waits for the time specified in the Wait time to pass.
Since the navigation is performed forcedly after the time specified in the Wait time passes, errors may occur when replaying the subsequent operations. The error contents vary depending on the contents of the IE scenario and the monitoring target page. For example, the following errors occur: There is no tag that will be operated. , A popup dialog box which is not recorded while replaying the IE scenario appears. , or There is no tag that will be operated on specified position. (such as KAVK38753-E, KAVK38756-E, or KAVK38752-E).

(a) When the operations in Flash are not recorded and only the navigations are recorded (unmanageable)

Figure 4-5 Recording example of the page using Flash

[Figure]

Figure 4-6 Replaying example of the page using Flash

[Figure]

Commentary:
The operations in the Flash are not recorded as the [2. Navigation], but the page transition in no relation to the user operations is detected and recorded as the [2. Navigation].
<Replay error occurs at 4.> occurs frequently when the recorded URL of [2. Navigation] is dynamic.
(b) When the click operation is performed during the page transition, the click operation is not recorded but the navigation is recorded

Figure 4-7 Recording example of the page that takes time to display

[Figure]

Figure 4-8 Replaying example of the page that takes time to display

[Figure]

Commentary:
If the page displays the many large images or the multiple frames that take time to display at the same time, the IE Recorder may record only the navigation without catching the user operations when the timing is off.
The [2. Navigation] of the above example is assumed to be recorded when the timing is off.
When replaying [2. Navigation], waits for the time specified in <Wait time process of 3.> to pass and then the page transition to the recorded URL occurs (<Forceful page transition to 3.>). The example above is assumed to be a page transition to the static URL. As a result, although the click operation is not recorded, the target page is displayed. Yet, to correct the recording content, delete [2. Navigation] and re-record the operation of clicking the button in the IE scenario.
(c) The page transition occurs automatically after 10 seconds when recording, but when replaying the page transition occurs automatically after 30 seconds

Figure 4-9 Recording example of the page transition after a certain amount of time

[Figure]

Figure 4-10 Replaying example of the page transition after a certain amount of time

[Figure]

Commentary:
If you record the page that transits automatically to the target page by REFRESH parameter of the META tag, the automatic page transition is recorded as the navigation ([2. Navigation] (The wait time is set to 20 seconds when recording.)).
If the page setting of the elapsed time is not changed, the operations are replayed correctly. If the page setting of the elapsed time is changed longer than recorded time (change 10 seconds to 30 seconds), the page transition to the recorded URL is performed forcedly (<Forceful page transition to 3.>) because the page transition does not occur after 20 seconds pass at <Wait time process of 3.> after 3.Replay [2.Navigation].
Therefore, you may not measure the actual response time because the page transition forcedly occurs earlier than the page anticipates.
You can measure the anticipated response time if you specify longer than 30 seconds (such as 40 seconds) as the Wait time in the Operation Settings window on the IE Recorder.
(d) Although the frame page is displayed when recording, the frame page is not displayed when replaying

Figure 4-11 Recording example of the page transition after a certain amount of time

[Figure]

Figure 4-12 Replaying example of the page transition after a certain amount of time

[Figure]

Commentary:
The frame page may be displayed after the Web page transitions complete. The frames page displayed is detected as the page transition but since its transition occurs separately from the Web page transitions it is recorded as the navigation ([2.Navigation]).
This case assumes that the frames page may not be displayed depending on the situations.
If you replay the IE scenario when the frame page is not displayed, the page forcedly transits to the recorded URL (<Forceful page transition to 3.>) because the page transition does not occur when replaying the navigation.
The example above assumes that the URLs are dynamic, and as a result a navigation error occurs.
If you do not operate in the frame page, you do not have to wait for the frame page to complete displaying. In this case, delete [2.Navigation] and you can replay the IE scenario, not concerned about the frame pages.
(e) Although the page transitions are interrupted twice after clicking the link to move to the target page when recording, the page transition interrupted once to move to the target page due to the change of the Web system

Figure 4-13 Recording example of the interrupted page transitions

[Figure]

Figure 4-14 Replaying example of the interrupted page transitions

[Figure]

Commentary:
If [2.Click button] is performed and the target Web page is displayed in the third
transition after the two interrupted page transitions, the interrupted page transitions are
treated as one navigation. The first page transition is not recorded in relation to the
[2.Click button], but the second and the third page transitions are recorded as two
separate navigations.
This case assumes that the count of the interrupted page transitions decreases by one due to the Web system maintenance or so.
When replaying, since the page transition corresponding to 5.Replay
[4.Navigation] does not occur, the page transition to the recorded URL is performed
forcedly (<Forceful page transition to 5.>).
This example assumes that the URLs are dynamic and the navigation errors occur.
If the count of the page transitions decreases due to the Web system maintenance, delete
either [3.Navigation] or [4.Navigation] and you may be able to replay the IE
scenario correctly (i.e. you do not have to re-record the IE scenario to handle this problem).
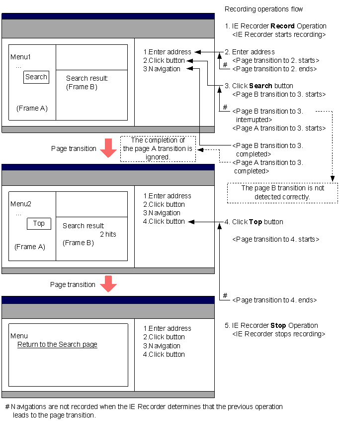
(f) When recording and replaying the Web page in which the page transitions of the menu frame and the result frame are parallel, the following message is displayed and replaying is suspended: There is no tag that will be operated.

Figure 4-15 Recording example of the page with two frame pages that transit in parallel with each other

[Figure]

Figure 4-16 Replaying example of the page with two frame pages that transit in parallel with each other

[Figure]

Commentary:
If the search result frame (Frame B) and the menu frame (Frame A) transit in parallel with each other by [2.Click button], each page transition cannot be detected correctly. The example above assumes that the transition of the frame A cannot be detected correctly.
(after 3.Replay [2.Click button]is replayed) the transition of the frame B is started (<Page B transition to 3. starts>) and then the transition of the frame A is started (<Page A transition to 3. starts>), but the IE Recorder cannot distinguish each frame. As a result, the IE Recorder mistakes that the transition of the frame B is interrupted (<Page B transition to 3. interrupted>) and treat it as the termination of the page transitions.
Therefore, since the IE Recorder does not wait for the page transition of the frame A to finish and judges that all the page transitions are completed (<Page B transition to 3. completed>), the IE Recorder replays the next operation (5.Replay [4.Click button]). Yet, since the page transition of the frame A does not terminated yet, a replay error occurs.
In this case, you cannot replay the operations correctly if you delete [3.Navigation]. If you can estimate the approximate transition time of the frame A, specify the Wait time in the Operation Settings window for the operation [4.Click button] subsequent to [3.Navigation] (i.e. wait for the next operation to be performed until the page transition of the frame A terminates) so that you can replay the IE scenarios.
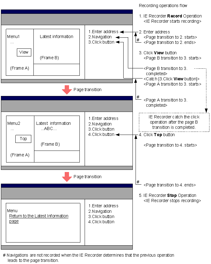
(g) After the click operation, the script catches the click event and performs the page transition forcedly before the IE Recorder catches the click event

Figure 4-17 Recording example of the page transitions earlier than the click operation

[Figure]

Figure 4-18 Replaying example of the page transitions earlier than the click operation

[Figure]

Commentary:
If the script catches the click operation in the Web page and transits the page immediately, the IE Recorder determines that this page transition has nothing to do with the click operation. Then, the IE Recorder records the click operation, but the operations are recorded separately because the IE Recorder cannot recognize the relationship between the previously recorded navigation and the click operation. As a result, when replaying this IE scenario, the forced page transition to the recorded URL occurs because the click operation leading to the page transition is not performed (<Forceful page transition to 3.>). This example assumes that the URLs are dynamic and the navigation errors occur.
In this case, you can replay this IE scenario if you delete [2.Navigation].

(2) Behaviors when the navigation error occurs

The navigation error occurs when the monitoring target server responds error status codes because that the requested Web page is not found or when the Web page cannot be displayed because that the monitoring target server does not start.

The following table shows the IE Recorder's and the IE probe's behavior when the navigation errors occur.

Table 4-7 IE Recorder's and IE probe's behavior when the navigation error occurs

Status when the navigation error occurs Behavior when the navigation error occurs Mode after the navigation error occurs
IE Recorder Editing mode The IE Recorder displays the error pages in the same way as the Internet Explorer. Editing mode
Recording Mode The IE Recorder stops recording and displays the message dialog box (KAVK38760). The IE scenarios are saved that are recorded until the navigation error occurs.
Measurement Test The IE Recorder stops replaying and displays the message dialog box (KAVK38757).
Recording Mode --
Replay Report The IE Recorder stops replaying and displays the replay report (KAVK38757).
IE probe Measuring The IE Recorder stops replaying and outputs to the report and the PL record (Result Code 89102). The IE Probe Daemon is waiting the measurement request from the IE Master Daemon.

(3) How to check the user operations when navigation errors occur

If navigation errors occur while you create or replay IE scenarios, check in advance whether the user operations can lead to the navigation errors. The following describes how to check the user operations:

  1. Check whether the user operations lead to no errors in the Internet Explorer window.
  2. If you cannot check the errors in the IE Recorder window, during the operations in the Internet Explorer check whether the error status codes of the HTTP protocol are not output to one of the following logs:
    • The communication trace between the Internet Explorer and the Web server
    • Log of the Web server

(4) How to handle the error There is no tag that will be operated although the Web page does not change

Follow the procedures described below if you do not change the monitoring target page but the errors occur such as KAVK38752-E There is no tag that will be operated on specified position. or KAVK38753-E There is no tag that will be operated.

  1. Back up the IE scenario file.
  2. Specify the Wait time in the Operation Settings window of the operation where an error occurred, and check to replay the IE scenario.

Use as a standard the time to complete the page transitions after the very operation leading to the page transitions of the multiple child frames, and specify the Wait time. After specifying, perform measurement tests and make sure that the IE scenarios are replayed correctly. If the IE scenarios are not replayed correctly, increase the Wait time.

This specified wait time is included in the replay time of the IE scenario by the IE probe or the measurement test.

Supplement:
If you can replay the IE scenarios by the IE Recorder but the error above occurs when you perform the measurement test, you may be able to replay the scenarios by the above procedure:

The following shows the example that if you do not change the monitoring target page but the errors occur such as KAVK38752-E There is no tag that will be operated on specified position.

Example:
The IE scenario where you record the HTML operations in the transited pages after the operation for the multiple child frame transitions to occur at the same time

Figure 4-19 Example of the IE scenario that contains the operations for the page transitions of the multiple child frames to occur at the same time

[Figure]

Operation 31
Click the link operation (the page transitions of the frame 2 and the frame 3 occur at the same time by this operation)

Operation 32
Navigation

Operation 33
Click the link operation (the operation in the frame 2') -> The error KAVK38752-E occurs.