Hitachi

Job Management Partner 1 Version 10 Job Management Partner 1/Integrated Management - Manager Overview and System Design Guide


3.8.1 Overview of mapping

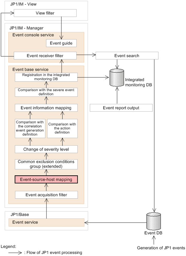
Mapping of event source hosts is provided by the event base service. The following shows the relationship between the processing of main functions and event-source-host mapping.

Figure 3‒79: Relationship between the processing of main functions and event-source-host mapping

[Figure]

After JP1 events are acquired from the JP1/Base event service, host information is mapped with JP1 event extended attribute Event source host name (E.JP1_SOURCEHOST). The JP1 events to be mapped are the events issued from JP1 products. For the JP1 events for which log file trapping is set in JP1/Base, however, individual settings are required. If you also map events for log file trapping or events of a product other than JP1 products, use the event-source-host mapping definition file to define information about JP1 event attributes and attributes to be mapped. For details about the event-source-host mapping definition file, see Event-source-host mapping definition file (user_hostmap.conf) in 2. Definition Files in the manual Job Management Partner 1/Integrated Management - Manager Command and Definition File Reference.

If an acquired event does not match any of the conditions in the event-source-host mapping definition file, the value of Source host (B.SOURCESERVER) is mapped. If a value has already been set for the extended attribute for acquired JP1 event Event source host name (E.JP1_SOURCEHOST), the event source host is not mapped even if the event matches the conditions in the event-source-host mapping definition file.

If overwrite installation is performed for JP1/IM - Manager, the definitions set in the event-source-host mapping definition file are inherited. Also, the setting as to whether to enable or disable the mapping function of the event source hosts is inherited.