Job Management Partner 1/Performance Management Planning and Configuration Guide

[Contents][Glossary][Index][Back][Next]


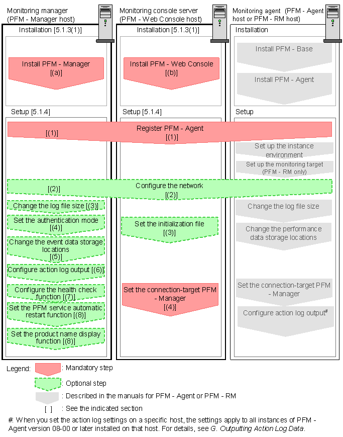
5.1.2 Process flow for installation and setup

The following figure shows the process flow for Performance Management installation and setup.

Figure 5-2 Process flow for installation and setup

[Figure]

This subsection describes the procedures to install and set up PFM - Manager and PFM - Web Console. The installation and setup procedures of PFM - Agent or PFM - RM depend on the product. For details, see the appropriate PFM - Agent or PFM - RM manual.

[Contents][Back][Next]


[Trademarks]

All Rights Reserved. Copyright (C) 2009, Hitachi, Ltd.