uCosminexus Service Platform, Basic Development Guide

[Contents][Glossary][Index][Back][Next]

1.2 Relationship Between the Overall System and the Development Environment

A Cosminexus Service Platform consists of a development environment, an operating environment, and an execution environment, which are interrelated. The positioning of the development environment is explained below.

Organization of this section
(1) Positioning in terms of operation
(2) Positioning within network

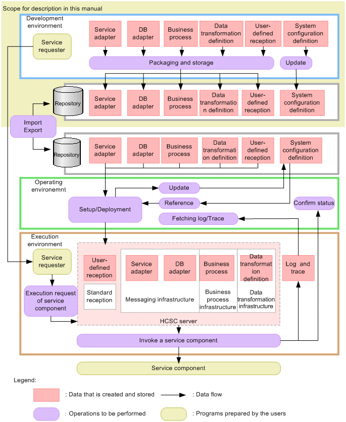
(1) Positioning in terms of operation

The following figure shows how the development environment is positioned in the context of the overall system operations.

Figure 1-2 Positioning in terms of operation

[Figure]

In the development environment, the newly created HCSC components and deployment definitions are stored in a repository, and data is transferred to the operating environment. Data that is created in the development environment and stored in the repository is deployed from the operating environment to the execution environment.

To create a deployment definition, you need the information on the HCSC server that has been set up in the operating environment. You need to use the repository to obtain this information from the operating environment. For details about how to use a repository to exchange information with the operating environment, see "3.2 Managing a Repository".

(2) Positioning within network

The development environment, the operating environment, and the execution environment are linked together using a network, such as the Internet and an intranet, to configure a system.

The following figure shows the positioning of the development environment within a network in the overall system.

Figure 1-3 Positioning within network

[Figure]