uCosminexus Service Platform, Basic Development Guide

[Contents][Glossary][Index][Back][Next]

1.1 Flow from Development up to Actual Operation

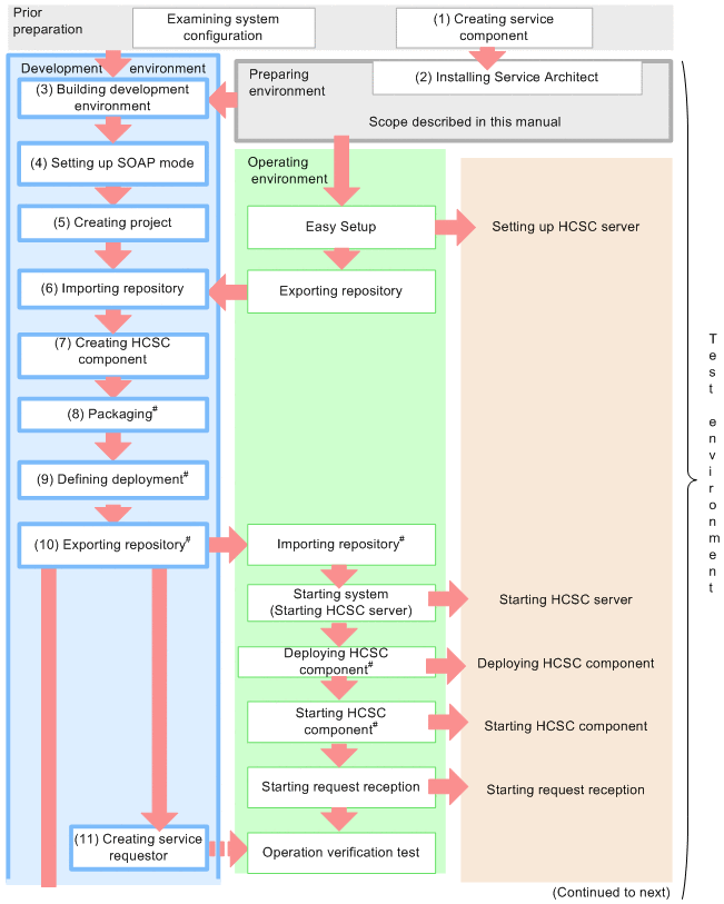
The following figure shows the workflow from system development using a Cosminexus Service Platform to the actual application.

Figure 1-1 Flow from development to actual application

[Figure]

[Figure]

Note#
In the development environment, you can also perform these operations in a batch; however, you perform the batch execution when developing a system or during the unit testing and the integration testing. For details, see "7.5 Batch execution of processes for deploying HCSC components on the HCSC Server and then starting".

This manual explains the workflow and tasks to be performed in the development environment shown in the figure. For details about the tasks to be performed in the operating environment and execution environment, see "Service platform System Setup and Operation Guide".

The following subsections provide overviews of the individual tasks shown in the figure.

Organization of this section
(1) Creating a service component
(2) Installing Service Architect
(3) Setting up the development environment
(4) Setting up the SOAP mode
(5) Creating a project
(6) Importing a repository
(7) Creating HCSC components
(8) Packaging
(9) Deployment definition
(10) Exporting the repository
(11) Creating a service requester

(1) Creating a service component

Create the service components to be used on the Cosminexus Service Platform. The interface information needs to be defined in a service component. For details on the types of available services, see "2.6 Types of Available Service Components and Their Application Scopes".

(2) Installing Service Architect

Install Service Architect on the machine to be used as development environment.

For details on installing, see "2.1.2 Installation".

(3) Setting up the development environment

Set up the development environment by procuring the archive file of Eclipse.

For details, see Step 2 and 3 in "2.1 Setup for Using the Development Environment".

(4) Setting up the SOAP mode

Set up the SOAP mode to be used in the system. The SOAP mode includes the SOAP1.1 mode and the SOAP1.1/1.2 combined mode.

For details about the overview and setup methods of SOAP modes, see "2.2.2 SOAP mode to be used".

(5) Creating a project

Create an HCSCTE project with HCSCTE embedded Eclipse. Create a project and set up properties before developing HCSC components.

For details on creating a project, see "3.1.1 Creating a Project" and for details on setting up properties, see " 3.1.2 Setting up Properties".

(6) Importing a repository

Import a repository that is set up in the operating environment with easy setup, into the development environment.

Import a repository set up with easy setup in operating environment, to the development environment. Import the repository that was set up with easy setup in operating environment, to the development environment.

For details on how to import a repository, see "3.2.3 Importing a Repository".

(7) Creating HCSC components

Create HCSC components such as the service adapter for invoking the already created service components, business process for invoking multiple service components and user-defined reception for receiving the execution request from the service adapter.

Also, you must create a message format, which is the format of the message for invoking service components, before defining the respective HCSC components.

(a) Creating a message format

Create a format (message format) of a message for invoking service components. The method of creating message format differs depending on the type of service component to be invoked and the type of message to be used.

For creating a message format, see "4. Creating Message Formats". For the screen to be used in creating a message format (binary format definition file), see "1.2.1 Binary Format Definition Window" in "Service Platform Reference Guide". For the dialogs to be used when creating a message format (binary format definition file), see "1.3 Dialog Boxes Related to Binary Format Definition" in "Service Platform Reference Guide".

You must use a command, to create message format for using DB adapter (service adapter for operating database). For details on the command, see "csamkxmls (Creating XML format definition file for DB adapter)" in "Service Platform Reference Guide".

(b) Defining adapters

Create adapters for invoking service components (including database manipulation) and define their details. The following two types of adapters are available: service adapters for invoking service components and database adapters for manipulating databases.

Create a service adapter for invoking service components (including database operations) and define the details.

For details on defining the service adapter, see "3. Defining Adapters" in "Service Platform Reception and Adapter Definition Guide". For the details on screens and dialogs to be used when defining the service adapter, see "1.2.2 Service Adapter Definition Window" in "Service Platform Reference Guide".

(c) Defining business processes

Create business processes and define their details.

For details on defining a business process, see "5. Defining Business Processes".

Also, for the details on screens and dialogs to be used when defining a business process, see "1.2.3 Business Process Definition window" in "Service Platform Reference Guide".

(d) Creating a data transformation definition

Crate data transformation definition when message format of the request message for invoking service component differs than the message format of the service component to be invoked.

For the details on creating the data transformation definition, see " 6. Defining Data Transformation".

Also, for the details of screens and dialogs used when creating data transformation definition, see "1.2.5 Data Transformation Definition Window" in "Service Platform Reference Guide".

(e) Defining a user-defined reception

Define user-defined reception, when you want to define any format as an interface that receives the service component execution request and returns the response. Note that the business process is the only HCSC component that can receive request with user-defined reception.

For details on defining the user-defined reception, see "2. Defining User-Defined Reception" in "Service Platform Reception and Adapter Definition Guide".

Also, for details on screens and dialogs to be used when defining the user-defined reception, see "1.2.6 User-Defined Reception Definition Window" in "Service Platform Reference Guide".

(8) Packaging

Enable packaging to the EAR file and deployment from operating environment to the execution environment for the created HCSC component.

For details on packaging of HCSC component, see "7. Packaging HCSC Components and Defining Deployment".

(9) Deployment definition

Define how to deploy the packaged HCSC components from the operating environment to the execution environment (create a deployment definition), and update the system configuration definition.

For details on the method of deployment definition, see "7. Packaging HCSC Components and Defining Deployment".

(10) Exporting the repository

Export repository for which creation, packaging and deployment definition of HCSC component has been executed, to the operating environment.

For details on method of exporting repository, see "3.2.2 Exporting a Repository".

(11) Creating a service requester

Create a service requester for receiving a service component execution request from a task owner in the execution environment and sending the execution request to the HCSC component.

For details on creating a service requester, see " 8. Creating Service Requesters".