uCosminexus Application Server, System Design Guide

[Contents][Glossary][Index][Back][Next]

3.7.2 Load balancing with the load balancer when using in-process HTTP server (for Servlet/JSP)

This subsection describes the configuration where load balancing is executed by load balancer (layer 5 switch). This method is used when servlets or JSPs are the access points.

This subsection describes the in-process HTTP server function.

Organization of this subsection
(1) Features of system configuration
(2) Required software and process to be started on each machine

(1) Features of system configuration

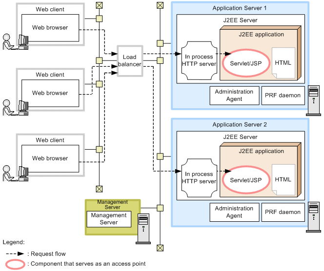
This configuration can be used when servlets or JSPs are the access points of the applications running on J2EE servers.

The load balancing can be implemented by registering the Application Server instance that is the target of the load balancer. You can register multiple Application Server instances to reduce the distribute the load created by access from the clients.

The following figure shows the configuration of load balancing using the load balancer:

Figure 3-38 Example of the configuration of load balancing using the load balancer (for using in-process HTTP server)

[Figure]

Note: For other legend items, see 3.2 Description of the system configuration.

Features
  • The scalability and the availability of servlets and JSPs can be secured.
  • If an error occurs on a particular Application Server, or if maintenance is required, you can stop accessing the relevant Application Server with the load balancer and can execute the degeneration operation of the system.
  • As J2EE servers can be directly accessed from a Web browser without using Web servers, the performance is high in this configuration. Moreover, the operation is simple because you need not start Web servers. However, you must take care of the functions and the configuration that you can use. When connecting to the Internet, set up the deployment of the web server embedded with the reverse proxy at the front-end. For details, see 3.4.2 Configuration where servlets and JSPs are used as access points (when using in-process HTTP server).

Request flow
The request is sent from the Web browser to the access point servlets and JSPs on the J2EE server through the load balancer. In such cases, the load balancer distributes the access from the Web browser to J2EE servers running on the respective Application Server machines. Note that the load balancer also controls the correlation of Sticky and Afinity of HTTP.
Reference note
When you use HTTPS, you must set up the deployment of the SSL accelerator at the front-end of load balancer.

(2) Required software and process to be started on each machine

If you are using load balancer, the required software and processes to be started on the respective machines is same as in configurations where servlets and JSPs are the access points. For details, see 3.4.2 Configuration where servlets and JSPs are used as access points (when using in-process HTTP server).