uCosminexus Application Server, System Design Guide

[Contents][Glossary][Index][Back][Next]

3.7.1 Load balancing with a load balancer in case of Web server integration (in the case of servlet or JSP)

This subsection describes the configuration where the load balancer (layer 5 switch) balances the load. You can use this method when the servlets or JSPs are the access points.

This subsection describes Web server integration.

Organization of this subsection
(1) Features of the system configuration
(2) Required software and the processes to be invoked in the respective machines

(1) Features of the system configuration

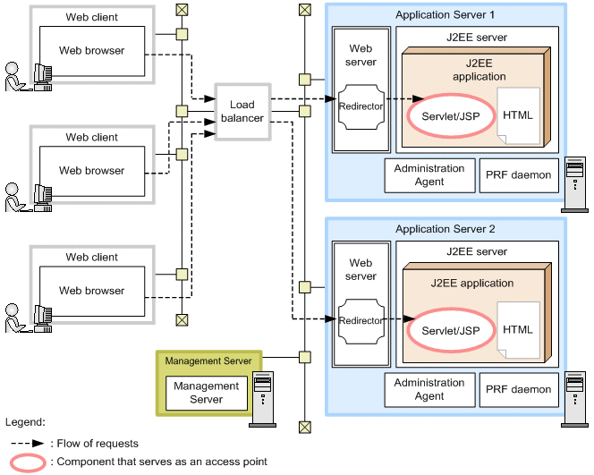
You can use this configuration when the access point of the application running on the J2EE server is either a servlet or JSP.

You can implement load balancing by registering the target Application Server in a load balancer. You can distribute the client access load by registering multiple Application Server instances.

The following figure shows an example configuration of load balancing using a load balancer:

Figure 3-37 Example configuration of load balancing using a load balancer (in the case of Web server integration)

[Figure]

Note: For other legend items, see 3.2 Description of the system configuration.

Features
  • Scalability and availability of servlets and JSPs can be ensured.
  • When a problem occurs in a specific Application Server or when maintenance is required, system fall back is possible by stopping the access from the load balancer to the corresponding Application Server.

Flow of requests
Requests are sent from the Web browser to the servlets and JSPs forming the access points on the J2EE server through the load balancer and the Web server. At this point, the load balancer distributes the access from the Web browser to the Web servers running on the respective Application Server machines. The load balancer also controls the relationship between the Sticky and Affinity HTTP sessions.
Reference note
  • When using HTTPS, you need to deploy an SSL accelerator in front of the load balancer when using the contents (such as a header) of the request to sort out the requests in the load balancer.
  • When using the Smart Composer functionality, you can also deploy the load balancer in a redundant configuration.

(2) Required software and the processes to be invoked in the respective machines

The required software and the processes to be invoked in the respective machines when you use a load balancer are same as in the configuration with servlets and JSPs as the access points. See 3.4.1 Configuration with servlets and JSPs as access points (for Web server integration).