Job Management Partner 1/Integrated Management - Manager Overview and System Design Guide
Event consolidation is implemented through JP1/IM - View. Each JP1 event received from JP1/IM - Manager is compared with the consolidation start event. When the contents of a JP1 event match those of the consolidation start event, the JP1 event is judged to be a repeated event and is aggregated into the consolidation event.
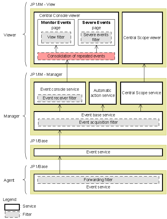
The consolidation event resulting from the repeated events passes through the view filter or severe events filter in JP1/IM - View and appears on the Monitor Events page or Severe Events page of the Event Console window.
The following figure shows the relationships between consolidated display of repeated events and each of the JP1 event filters.
Figure 3-27 Relationships between consolidated display of repeated events and JP1 event filters
- Organization of this subsection
- (1) Event comparison attribute
- (2) Conditions for completion of event consolidation
(1) Event comparison attribute
On receipt of a new JP1 event, JP1/IM - View compares its contents with the consolidation start event, based on the attribute values of the JP1 event. If all attribute values match, the new JP1 event is judged to have the same contents as the consolidation start event.
JP1 event attributes consist of the following detailed information: Source host, event level, object type, object name, root object type, root object name, occurrence, user name, message, product name, action, type, and event ID. You cannot compare event contents based on specific JP1 event attributes only. If you changed the event level of a JP1 event using the function for changing the severity level, the new event level applies when the JP1 event contents are compared.
(2) Conditions for completion of event consolidation
Event consolidation ends when any one of the following conditions is satisfied:
- The contents of the received JP1 event do not match the consolidation start event.
- The difference between the arrival times of the consolidation start event and received JP1 event exceeds the set timeout value.
- The number of repeated events exceeds the maximum repeat count (100).
- The user clicks the OK button in the Preferences window.
- The event being consolidated was not defined as a severe event, but becomes so due to a change in the severe event definition.
- The event being consolidated was defined as a severe event, but is no longer so due to a change in the severe event definition.
For details about the conditions for completing event consolidation, see 11.1.5 Considerations for consolidated display of repeated events.
All Rights Reserved. Copyright (C) 2009, Hitachi, Ltd.