Hitachi

For Linux(R) (x86) Systems HA Monitor Cluster Software


8.6.3 Examples of environment settings for a VMware ESXi-based virtualization environment

When a VMware ESXi-based virtualization environment is used, the settings to be specified in the definition files depend on the resources and functions that are used. This subsection explains typical examples of system configurations for VMware ESXi-based virtualization environments and the settings to be specified in the definition files for each system configuration.

Organization of this subsection

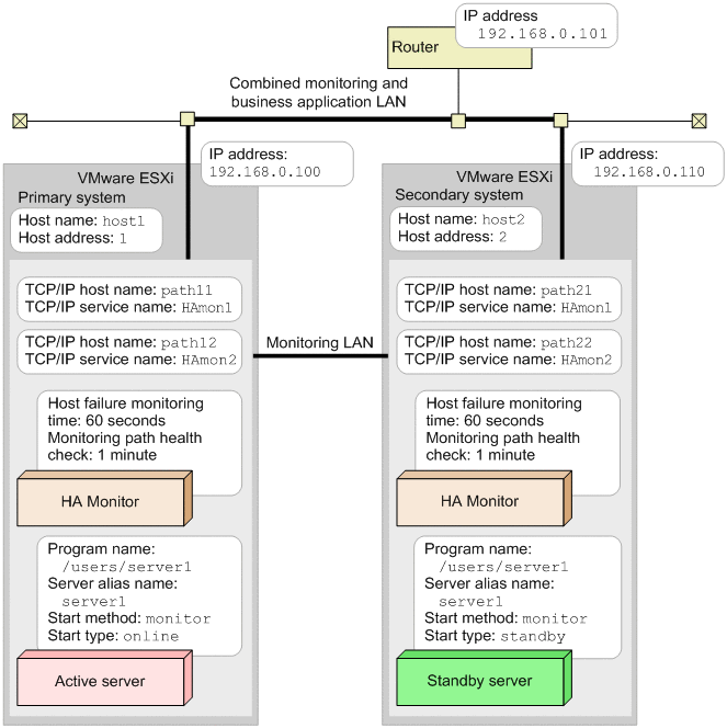
(1) Example of environment settings when resetting hosts

The following figure shows a system configuration for an example of environment settings when resetting hosts.

Figure 8‒15: System configuration when resetting hosts

[Figure]

The following shows an example of the environment settings for the primary system and the secondary system in this system configuration.

Environment settings for the primary system (when resetting hosts)
HA Monitor environment settings (definition file: /opt/hitachi/HAmon/etc/sysdef)
/*  HA Monitor environment settings  */
environment  name             host1,
             address          1,
             patrol           60,
             lan              path11:path12,
             lanport          HAmon1:HAmon2;
function     pathpatrol       1,
             pathpatrol_retry 3:3,
             vmware_env       use,
             fence_reset      use,
             fence_scsi       nouse;
Server environment definition (definition file: /opt/hitachi/HAmon/etc/servers)
/*  server environment definition  */
server  name        /users/server1,
        alias       server1,
        acttype     server,
        patrol      60,
        initial     online,
        disk        /dev/vg01;
Environment settings for the secondary system (when resetting hosts)
HA Monitor environment settings (definition file: /opt/hitachi/HAmon/etc/sysdef)
/*  HA Monitor environment settings  */
environment  name             host2,
             address          2,
             patrol           60,
             lan              path21:path22,
             lanport          HAmon1:HAmon2;
function     pathpatrol       1,
             pathpatrol_retry 3:3,
             vmware_env       use,
             fence_reset      use,
             fence_scsi       nouse;
Server environment definition (definition file: /opt/hitachi/HAmon/etc/servers)
/*  server environment definition  */
server  name        /users/server1,
        alias       server1,
        acttype     server,
        patrol      60,
        initial     standby,
        disk        /dev/vg01;

(2) Example of environment settings when using SCSI reservation for shared disk (redundant configuration using multipath software)

The following figure shows a system configuration for an example of the environment settings when using SCSI reservation for shared disk in a redundant configuration using multipath software.

Figure 8‒16: System configuration when using SCSI reservation for shared disk (redundant configuration using multipath software)

[Figure]

The following shows an example of the environment settings for the primary system and the secondary system in this system configuration.

Environment settings for the primary system (when using SCSI reservation for shared disk (redundant configuration using multipath software))
HA Monitor environment settings (definition file: /opt/hitachi/HAmon/etc/sysdef)
/*  HA Monitor environment settings  */
environment  name             host1,
             address          1,
             patrol           60,
             lan              path11:path12,
             lanport          HAmon1:HAmon2;
function     pathpatrol       1,
             pathpatrol_retry 3:3,
             vmware_env       nouse,
             fence_reset      nouse,
             fence_scsi       use;
Server environment definition (definition file: /opt/hitachi/HAmon/etc/servers)
/*  server environment definition  */
server  name        /users/server1,
        alias       server1,
        acttype     server,
        patrol      60,
        initial     online,
        disk        /dev/vg01,
        scsi_device /dev/disk/by-id/scsi-360060e8010462fe004f2b6ae00000065;
Environment settings for the secondary system (when using SCSI reservation for shared disk (redundant configuration using multipath software))
HA Monitor environment settings (definition file: /opt/hitachi/HAmon/etc/sysdef)
/*  HA Monitor environment settings  */
environment  name             host2,
             address          2,
             patrol           60,
             lan              path21:path22,
             lanport          HAmon1:HAmon2;
function     pathpatrol       1,
             pathpatrol_retry 3:3,
             vmware_env       nouse,
             fence_reset      nouse,
             fence_scsi       use;
Server environment definition (definition file: /opt/hitachi/HAmon/etc/servers)
/*  server environment definition  */
server  name        /users/server1,
        alias       server1,
        acttype     server,
        patrol      60,
        initial     standby,
        disk        /dev/vg01,
        scsi_device /dev/disk/by-id/scsi-360060e8010462fe004f2b6ae00000065;

(3) Example of environment settings using the function for controlling hot standby based on the availability of LAN communications

The following figure shows a system configuration for an example of environment settings when using the function for controlling hot standby based on the availability of LAN communications.

Figure 8‒17: System configuration using the function for controlling hot standby based on the availability of LAN communications

[Figure]

The following shows an example of the environment settings for the primary system and the secondary system in this system configuration.

Environment settings for the primary system (when using the function for controlling hot standby based on the availability of LAN communications)
HA Monitor environment settings (definition file: /opt/hitachi/HAmon/etc/sysdef)
/*  HA Monitor environment settings  */
environment  name             host1,
             address          1,
             patrol           60,
             lan              path11:path12,
             lanport          HAmon1:HAmon2;
function     pathpatrol       1,
             pathpatrol_retry 3:3,
             fence_reset      nouse,
             fence_scsi       nouse,
             fence_lan        use,
             lanfailswitch    use,
             lancheck_patrol  15;
            :
Server environment definition (definition file: /opt/hitachi/HAmon/etc/servers)
/*  server environment definition  */
server  name         /users/server1,
        alias        server1,
        acttype      monitor,
        initial      online,
        switch_judge eth1,
        switchbyfail eth1,
            :
LAN monitor definition file

LAN monitor definition file (definition file: /opt/hitachi/HAmon/etc/eth1.conf)

192.168.0.110
192.168.0.101
Environment settings for the secondary system (when using the function for controlling hot standby based on the availability of LAN communications)
HA Monitor environment settings (definition file: /opt/hitachi/HAmon/etc/sysdef)
/*  HA Monitor environment settings  */
environment  name             host2,
             address          2,
             patrol           60,
             lan              path21:path22,
             lanport          HAmon1:HAmon2;
function     pathpatrol       1,
             pathpatrol_retry 3:3,
             fence_reset      nouse,
             fence_scsi       nouse,
             fence_lan        use,
             lanfailswitch    use,
             lancheck_patrol  15;
            :
Server environment definition (definition file: /opt/hitachi/HAmon/etc/servers)
/*  server environment definition  */
server  name         /users/server1,
        alias        server1,
        acttype      monitor,
        initial      standby,
        switch_judge eth1,
        switchbyfail eth1,
            :
LAN monitor definition file

LAN monitor definition file (definition file: /opt/hitachi/HAmon/etc/eth1.conf)

192.168.0.100
192.168.0.101