Hitachi

For Linux(R) (x86) Systems HA Monitor Cluster Software


4.7.4 Processing flow of UAP monitoring

When UAPs are monitored, the processing flow during server start and termination processing and in the event of a server failure differs from the normal situation. This subsection explains the differences from the processing flow described in 4.8 Processing flows when APIs are issued from UAPs. This subsection also explains the processing flow in the event of a UAP failure.

Organization of this subsection

(1) Flow of server startup processing (when UAPs are monitored)

When UAPs are monitored, the processing flow from the beginning of active server startup processing to the completion of active server startup processing differs from that described in (2) Processing flow for starting a server (in the case where the active server is monitored in the monitor mode). The following figure shows the flow of server startup processing when UAPs are monitored.

Figure 4‒41: Flow of server startup processing (monitor mode: UAPs are monitored)

[Figure]

(2) Flow of server termination processing (when UAPs are monitored)

When UAPs are monitored, the processing flow from the beginning of active server termination processing to the completion of active server normal termination processing differs from that described in (2) Processing flow for terminating a server (in the case where the active server is monitored in the monitor mode). The following figure shows the flow of server termination processing when UAPs are monitored.

Figure 4‒42: Flow of server termination processing (monitor mode: UAPs are monitored)

[Figure]

(3) Flow of hot standby processing in the event of a server failure (when UAPs are monitored)

When UAPs are monitored, the processing flow from the occurrence of a server failure to completion of active server hot standby processing differs from that described in (2) Processing flow for hot-standby switchover if a server failure occurs (in the case where the active server is monitored in the monitor mode). The following figure shows the flow of hot standby processing in the event of a server failure when UAPs are monitored.

Figure 4‒43: Flow of hot standby processing in the event of a server failure (monitor mode: UAPs are monitored)

[Figure]

[Figure]

[Figure]

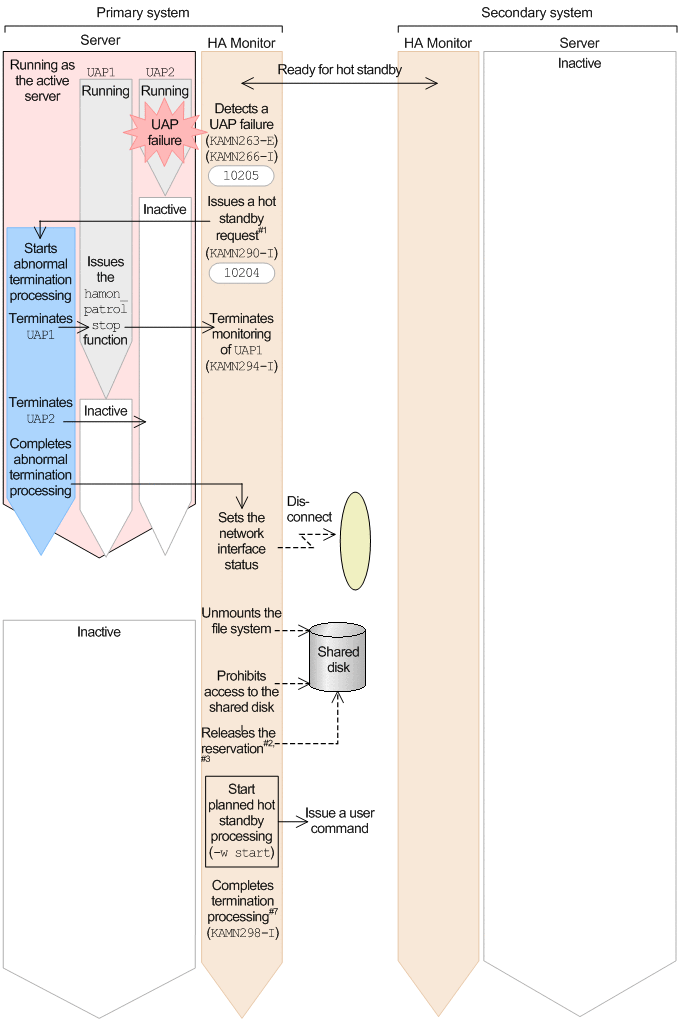
(4) Flow of hot standby processing in the event of a UAP failure (when UAPs are monitored)

The following figure shows the flow of hot standby processing in the event of a UAP failure. In this example, a failure occurs in UAP2. As a result, the server in the primary system is terminated and operation is switched over to the server in the secondary system.

Figure 4‒44: Processing flow in the event of a UAP failure (monitor mode: UAPs are monitored)

[Figure]

[Figure]

[Figure]