Hitachi

For Linux(R) (x86) Systems HA Monitor Cluster Software


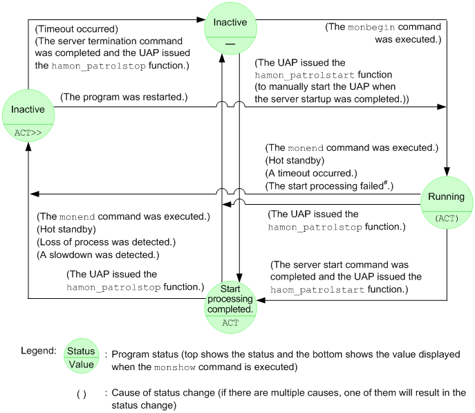
4.7.3 Program status transitions

Specifying the -u option in the server and host status display command (monshow command) enables you to check the status of programs that are using the monitor-mode program management function. For details about the server and host status display command (monshow command) and the program statuses, see 9.23 monshow (displays the status of servers and hosts) in 9. Commands.

The figure below shows the status transitions for a program that is using the monitor-mode program management function. The program shown in this figure belongs to the active server. The standby server's program is inactive.

Figure 4‒40: Program status transitions

[Figure]

#: The server start command's return value is not 0.