3.2.3 Grouped-system switchover achieved by grouping servers
This subsection explains the function for using the batch mode to switch over multiple servers all at once in the event of a failure. This function, which is called grouped-system switchover, is used when multiple servers are running in the active system. Grouped-system switchover is achieved by grouping multiple servers. A grouping of servers is called a server group. When at least two servers in a server group become available for hot-standby switchover, the server group is ready for grouped-system switchover. If a job uses multiple servers and you group its servers into a server group, you can switch all them in the batch mode when a failure occurs on one of the servers. A maximum of 128 servers can be placed in a group per host.
- Organization of this subsection
(1) Overview of grouped-system switchover
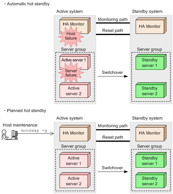
If a failure occurs on one of the servers in a server group in the active system, all servers in that group are switched over to the standby system. Planned hot standby is performed for the servers that have not failed.
Grouped-system switchover supports two types of hot-standby switchover: automatic hot-standby switchover and planned hot-standby switchover. With the former type, the host is switched automatically if a failure occurs. With the latter type, the host is switched by executing the server hot-standby switchover command (monswap command) with the -g option specified.
The following figure provides an overview of grouped-system switchover.
|
|
If a host failure occurs in the active system, or if a server failure occurs on one of the servers in a server group, or when the operator performs the planned hot standby operation, HA Monitor switches all the servers in the server group over to the standby system. For servers in the server mode, you can specify individually for each server in the server group either to perform grouped-system switchover if this server fails or to continue job processing on the server group without the hot standby operation being performed, even if this server fails. Because this function enables you to decide whether or not switchover is to be performed for the server group depending on the importance of individual servers, you can prevent the hot standby operation from occurring unnecessarily. For details about the settings required in order to use this function, see 4.4.1 Server switchover type during grouped-system switchover.
Normally, grouped servers are switched over individually. For details about how to control the switchover order for the servers in a group, see 3.2.4 Controlling the server switchover order.
If you want to share resources among multiple servers, include a resource server in the server group. A maximum of 64 resource servers can be placed in groups per host. For details about resource servers, see 3.5.1 Using a resource server to share shared resources.
If use is specified in the servcomplete_msg operand in the HA Monitor environment settings, the KAMN496-I message is output when the grouped-system switchover is completed.
(2) Required environment settings
In order to group servers, you must specify the group operand in the server environment definition. This operand is required for all servers that are to be run in a group.
If you run the servers in a server group in the monitor mode, you must create a server termination command and then specify that command in the termcommand operand in the server environment definition (in addition to specifying the group operand). Additionally, if you create a server monitoring command (and specify the command in the ptrlcmd_ex or patrolcommand operand in the server environment definition), you can perform grouped-system switchover in the event of a server failure occurs in a server in the monitor mode.
Before HA Monitor can perform a grouped-system switchover, the conditions listed below must be satisfied. Specify the system configuration and environment settings in such a manner that these conditions will be satisfied:
-
The same group name is specified for each active server and its corresponding standby server.
-
The hot-standby target servers must be on the same host for all the servers in the same server group.
-
The same start type must be specified for all the servers in the same server group.
-
Each and every server in the server group is a member of a pair (and the standby server corresponding to the active server has been started).
Grouping of servers is determined when the servers are started. If a single host contains both active and standby servers, only the active servers can be grouped. On a host in which servers have already been grouped, if a new server is started that does not satisfy the conditions, that server will not be subject to grouping.