Hitachi

For Linux(R) (x86) Systems HA Monitor Cluster Software


4.4.1 Server switchover type during grouped-system switchover

For servers in the server mode, you can specify for each server in a server group whether grouped-system switchover is to be performed in the event of a failure on that server. This specification is called the server switchover type. This subsection explains the relationship between the specification of the server switchover type and HA Monitor processing.

If you specify for the server switchover type for a server that grouped-system switchover is to be performed if a server failure occurs on that server, HA Monitor will perform grouped-system switchover in the event of a server failure on the server. If you specify that grouped-system switchover is not to be performed, HA Monitor will terminate abnormally that server if it suffers a server failure and will place the corresponding standby server in grouped-system switchover wait state.

If you use TP1/Server Base or HiRDB as a server in the server mode, you can specify the settings so that grouped-system switchover is not performed even when a failure occurs on the server. In this case, you can select how the system behaves if the server slows down from the following two types: 1) abnormally terminate the server and wait for grouped-system switchover, and 2) continue server monitoring without abnormally terminating the server.

You specify the server switchover type in the group operand in the server environment definition. Specify exchange to perform grouped-system switchover in the event of a server failure and no_exchange to not perform grouped-system switchover. Specify cancel to terminate the server abnormally without performing grouped-system switchover in the event of a server slowdown and no_cancel to continue monitoring even if a server slowdown is detected.

Notes

Even if no_exchange is specified, grouped-system switchover is performed in the following case:

  • A server group includes a resource server and all the resource server's child servers fail.

If you do not want grouped-system switchover to occur when a server failure occurs even if no_exchange is specified, use either of the following server configurations:

  • Do not use a resource server. Instead, use a monitor-mode server for which only resources are defined.

  • Define a monitor-mode server as a child server of the resource server in the server group.

    In the environment definition for the monitor-mode server, specify either of the following settings:

    • Set no server monitoring command.

    • Set 9999 for the servexec_retry operand in the server environment parameter so that an attempt to restart the server can be performed indefinitely if a failure occurs.

If the server group already includes a monitor-mode server for which the preceding settings have been specified, you do not need to add a new server.

If either of the preceding server configurations is used, grouped-system switchover occurs only when a host failure occurs or when server planned hot-standby switchover is performed (monswap -g).

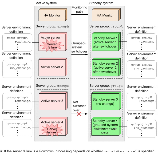
The figure below shows the relationship between the specification of the server switchover type and grouped-system switchover. In this example, there are two server groups, A and B.

Figure 4‒26: Relationship between the specification of the server switchover type and grouped-system switchover

[Figure]

In server group groupA, HA Monitor performs grouped-system switchover because a failure occurred on active server 1 for which exchange is specified. Active servers 1 and 2 continue job processing in the standby system.

In server group groupB, HA Monitor does not perform switchover because a failure occurred on active server 4 for which no_exchange is specified. Active server 3 continues job processing as is in the active system.