3.2.9 Hot-standby switchover in the online serverless mode
The online serverless mode is a function that allows only standby servers to start in advance on a remote host on which no active server exists. If you use this function in a system with a disaster recovery configuration consisting of an original site and a subsite, the time required for starting the active server in the subsite is reduced.
- Notes
-
-
For servers in the monitor mode, the time required for starting the active server cannot be reduced by using the online serverless mode. However, the following operations are available during hot-standby switchover:
- Group the servers in the monitor mode with servers in the server mode.
- Control the server switchover order of the servers in the monitor mode and those in the server mode.
-
You cannot use the online serverless mode if you are using the multi-standby function that allows deployment of multiple standby systems.
-
The online serverless mode is applicable when hot-standby switchover is performed for sites in the following conditions:
-
The active server and standby server are running in the original site, and they are ready for hot-standby switchover.
-
No active server exists in the subsite.
When you use the online serverless mode in such conditions, you can start the standby servers in the subsite before switching over the site.
- Organization of this subsection
(1) Flow of tasks for hot-standby switchover in the online serverless mode
The following describes the flow of tasks for performing planned hot-standby switchover for sites by using the online serverless mode in the following three steps:
-
Setting the online serverless mode
-
Hot-standby switchover in the online serverless mode
-
Releasing the online serverless mode
- Setting the online serverless mode
-
The following figure shows the flow of tasks for setting the online serverless mode.
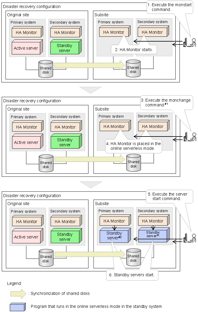
Figure 3‒12: Flow of tasks for setting the online serverless mode The following describes the flow of tasks for setting the online serverless mode. The numbers correspond to the numbers in the figure.
-
Execute the HA Monitor start command (monstart command) for the subsite.
-
HA Monitor in the subsite starts.
-
Execute the command for changing the settings and operations while HA Monitor and servers are running (monchange command) for the subsite.
-
HA Monitor is placed in the online serverless mode.
-
Execute the server start command for the subsite.
-
The standby servers in the subsite start.
- #1
-
All servers run in the online serverless mode no matter whether the server mode or monitor mode is set.
- #2
-
In the online serverless mode, you can start a standby server on each host regardless of the value of the initial operand in the server environment definition. When startup of a standby server finishes, the status of the server changes to +SBY+ (startup completed as a standby server in the online serverless mode).
-
- Hot-standby switchover in the online serverless mode
-
The following figure shows the flow of tasks for hot-standby switchover in the online serverless mode.
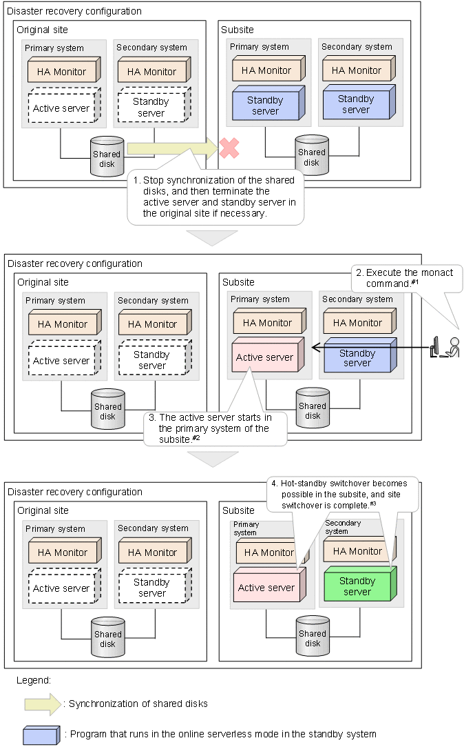
Figure 3‒13: Flow of tasks for hot-standby switchover in the online serverless mode The following describes the flow of tasks for hot-standby switchover in the online serverless mode. The numbers correspond to the numbers in the figure.
-
Stop synchronization of the shared disks, and then terminate the active server and standby server in the original site if necessary.
-
Execute the wait-state server start command (monact command) for the subsite.
-
The active server starts in the primary system of the subsite.
-
Hot-standby switchover becomes possible in the subsite, and site switchover is complete.
- #1
-
To start the active server in the +SBY+ state (startup completed as a standby server in online serverless mode), execute the wait-state server start command (monact command). To normally terminate the standby server in the +SBY+ state, execute the standby server termination command (monsbystp command).
- #2
-
Hot-standby switchover processing is performed, which allows the active server to be started in the +SBY+ state by using the wait-state server start command (monact command). For the following operands, the same processing as for hot-standby switchover is performed, rather than the processing to be performed when the active server starts.
- usrcommand operand in the HA Monitor environment settings
- termcmd_at_abort operand in the HA Monitor environment settings
- servcomplete_msg operand in the HA Monitor environment settings
- parent operand in the server environment definition
- uoc_pairdown operand in the server environment definition
- dev_timelimit operand in the server environment definition
- dev_onlimit operand in the server environment definition
- #3
-
The online serverless mode allows a standby server to start on each host. This enables a configuration in which a standby server exists on each of the primary system and the secondary system in the subsite. A server started as the active server in the primary system is ready for hot-standby switchover within the site.
-
- Releasing the online serverless mode
-
The following figure shows the flow of tasks for releasing the online serverless mode.
Figure 3‒14: Flow of tasks for releasing the online serverless mode The following describes the flow of tasks for releasing the online serverless mode. The numbers correspond to the numbers in the figure.
-
Execute the command for changing the settings and operations while HA Monitor and servers are running (monchange command) for the subsite.
-
The online serverless mode is released.
-
For details about the status transition of a standby server in the online serverless mode, see (3) Standby server's status transitions in the online serverless mode under 4.1.3 Server status transitions.
(2) Operating the online serverless mode
The following describes the operation of the online serverless mode.
- Important
-
To use the online serverless mode in the server mode, note the following.
To start a server standing by in the online serverless mode as the active server, make sure that the server can restart in the same manner as for hot-standby switchover. To perform switchover to the subsite for which the online serverless mode is enabled in a system with a disaster recovery configuration, take either of the following actions:
-
Stop synchronization of the shared disks from the original site to the subsite, and then switch over the site.
-
Forcibly terminate the server in the original site, and then switch over the site.
Unless either of these actions is taken, execution of the wait-state server start command (monact command) fails. If the monact command fails, restarting a server in the switchover destination site fails and hot-standby switchover for the server is not possible.
-
- Releasing the online serverless mode
-
When hot-standby switchover has finished, release the online serverless mode by using the monchange command, which changes the settings and operations while HA Monitor and servers are running.
If the online serverless mode is not released after all servers started in the online serverless mode are placed in either of the following statuses, a KAMN549-W message is output every hour:
-
Startup of the server as the active server is complete.
-
The server in the online serverless mode has terminated.
-
- Operation after the active server failed to start in the online serverless mode
-
Resolve the cause of the failure in starting the active server, and then take either of the following actions:
-
Retry to start the active server on the host on which the failure occurred.
Restart the standby server, and then execute the wait-state server start command (monact command) to start the active server.
-
Start the active server on another host on which the failure did not occur.
Terminate all servers on the host on which the failure occurred, and then release the online serverless mode. Then, start the active server by executing the wait-state server start command (monact command) on another host on which a standby server is running in the online serverless mode.
-
(3) Required environment settings
To use the online serverless mode, you must execute the monchange command while HA Monitor is running. This command changes the settings and operations while HA Monitor and servers are running. For details about the monchange command, see 9.6 monchange (changes settings and operations while HA Monitor and servers are running).