Hitachi

For Linux(R) (x86) Systems HA Monitor Cluster Software


4.1.3 Server status transitions

HA Monitor controls server status. This subsection explains the server status transitions.

The server transition status depends on whether the server is started as the active server or a standby server.

Organization of this subsection

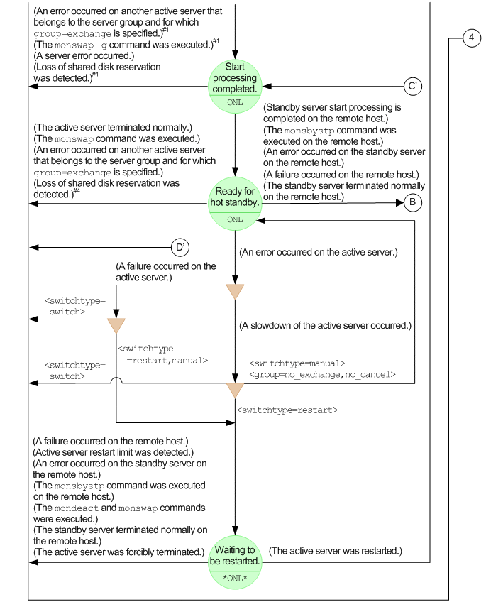
(1) Server status transitions when the server is started as the active server

The following figure shows the server status transitions when the server is started as the active server.

Figure 4‒1: Active server's status transitions

[Figure]

[Figure]

[Figure]

#1: The status changes only if the server belongs to a server group to which server switchover order control is applied.

#2: Indicates a connection error on a shared resource used by the server, such as a volume group, LAN, or file system. The status changes only if an operand such as vg_neck or ip_neck is specified in the server environment definition.

#3: Indicates that a user command issued when the server startup processing started or the hot standby operation started has failed. The status changes only if the uoc_neck operand is specified in the server environment definition.

#4: The status changes only when SCSI reservation for shared disk is used.

#5: During normal startup processing, the status changes only if all shared disk reservations have failed. During the hot standby operation, the status changes if any of the shared disk reservations has failed.

#6: The status changes only on the server to which the KAMN310-I message is output.

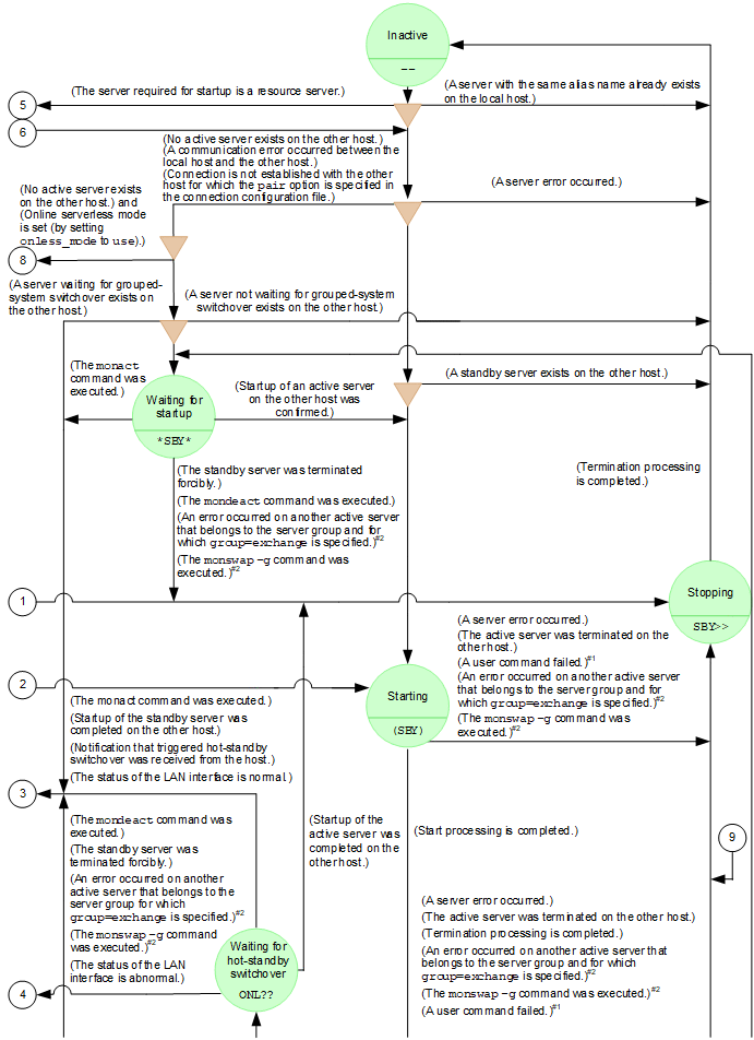
(2) Server status transitions when the server is started as a standby server

The following figure shows the server status transitions when the server is started as a standby server.

Figure 4‒2: Standby server's status transitions

[Figure]

[Figure]

[Figure]

#1: Indicates that a user command issued when the server startup processing started or the hot standby operation started has failed. The status changes only if the uoc_neck operand is specified in the server environment definition.

#2: The status changes if the server belongs to a server group to which server switchover order control is applied.

#3: The status might change only in a multi-standby configuration.

#4: The status changes only if there is no standby server whose priority level is higher than that of the local system.

#5: The status changes only if the multi-standby function is used and host resets are suppressed.

(3) Standby server's status transitions in the online serverless mode

The following figure shows the status transitions of a standby server in the online serverless mode.

Figure 4‒3: Standby server's status transitions in the online serverless mode

[Figure]

[Figure]

#: Indicates that a user command issued when the server startup processing started has failed. The status changes only if the uoc_neck operand is specified in the server environment definition.