Scalable Database Server, HiRDB Version 8 System Operation Guide

[Contents][Index][Back][Next]

25.2.3 System configuration examples of standby-less system switchover (1:1)

This section describes typical system configuration examples of standby-less system switchover (1:1).

Organization of this subsection
(1) Mutual alternating configuration
(2) One-way alternating configuration
(3) System configuration example combining standby-less (1:1) and standby system switchover

(1) Mutual alternating configuration

In this configuration, two back-end servers become each other's alternate BESs. Figure 25-22 shows a system configuration example of a mutual alternating configuration.

Figure 25-22 System configuration example of a mutual alternating configuration

[Figure]

* When the cluster software being used is HA monitor, Hitachi HA Toolkit Extension is not required.

Explanation
  • BES1 is the alternate BES for BES2. When an error occurs in BES2, the alternate portion of BES2 takes over the BES2 processing.
  • BES2 is the alternate BES for BES1. When an error occurs in BES1, the alternate portion of BES1 takes over the BES1 processing.

(2) One-way alternating configuration

This configuration alternates only in a single direction in 1:1 standby-less system switchover. Figure 25-23 shows a system configuration example of a one-way alternating configuration (2-node configuration).

Figure 25-23 System configuration example of a one-way alternating configuration (2-node configuration)

[Figure]

* When the cluster software being used is HA monitor, Hitachi HA Toolkit Extension is not required.

Explanation
BES2 is the alternate BES for BES1. When an error occurs in BES1, the alternate portion of BES1 takes over the BES1 processing. When an error occurs in BES2, BES1 does not take over the BES2 processing.

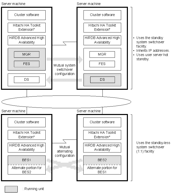
(3) System configuration example combining standby-less (1:1) and standby system switchover

Figure 25-24 shows a system configuration example combining standby-less (1:1) and standby system switchover. For example HiRDB system definitions for this system configuration, see the manual HiRDB Version 8 System Definition.

Figure 25-24 System configuration example combining standby-less (1:1) and standby system switchover

[Figure]

* When the cluster software being used is HA monitor, Hitachi HA Toolkit Extension is not required.

Explanation
  • The standby system switchover facility (mutual system switchover configuration) is applied to the MGR, FES, and DS units. To facilitate operation after system switchover, a configuration that inherits IP addresses is used. Also, user server hot standby is applied.
  • The standby-less system switchover (1:1) facility (mutual alternate configuration) is applied to BES units.
  • HiRDB Advanced High Availability must be installed on all server machines. Server machines that do not apply the standby-less system switchover facility and server machines that do not apply the system switchover facility must also run HiRDB Advanced High Availability.