Hitachi

Cosminexus V11 BPM/ESB基盤 サービスプラットフォーム 開発ガイド 基本開発編


7.10.1 変換ファンクション定義ファイルの作成

変換ファンクション定義ファイルとは,カスタムファンクションから呼び出す変換ファンクションの構成を定義したファイルです。変換ファンクション定義ファイルは次のことに使用します。

変換ファンクション定義ファイルの記述例を次に示します。斜体部分がユーザの指定するデータです。

<?xml version="1.0" encoding="UTF-8"?>
<func:customFunc xmlns:func="http://www.hitachi.co.jp/soft/xml/cosminexus/cscdt/functions">
 <func:jar name="sample.jar">
  <func:package name="jp.co.Hitachi.soft.sample">
   <func:class name="SampleClass">
    <func:method name="sampleFunction">
     <func:comment>sampleFunction の説明</func:comment>
     <func:arguments>
      <func:argument name="arg1">
       <func:comment>arg1の説明</func:comment>
      </func:argument>
      <func:argument name="arg2">
       <func:comment>arg2の説明</func:comment>
      </func:argument>
      <func:argument name="arg3">
       <func:comment>arg3の説明</func:comment>
      </func:argument>
     </func:arguments>
    </func:method>
    <func:method name="sampleStringFunction">
     <func:comment>sampleStringFunctionの説明</func:comment>
     <func:arguments>
      <func:argument name="arg1" type="String">
       <func:comment>arg1の説明</func:comment>
      </func:argument>
     </func:arguments>
     <func:return type="String"/>
    </func:method>
    <func:method name="sampleNodeListFunction">
     <func:comment>sampleNodeListFunctionの説明</func:comment>
     <func:arguments>
      <func:argument name="arg1" type="Object">
       <func:comment>arg1の説明</func:comment>
      </func:argument>
     </func:arguments>
     <func:return type="NodeList"/>
    </func:method>
   </func:class>
  </func:package>
 </func:jar>
</func:customFunc>

変換ファンクション定義ファイルは,ユーザがXMLエディタを使って作成します。ここでは,EclipseのXMLエディタを使って変換ファンクション定義ファイルを作成する方法を説明します。

  1. Eclipseのメニューから,[ファイル]−[新規]−[その他]を選択します。

    [新規]ダイアログが表示されます。

  2. [XML]−[XML File]を選択し,[次へ]ボタンをクリックします。

    [XMLファイル]ページが表示されます。

  3. 変換ファンクション定義ファイルを保存するディレクトリ,および変換ファンクション定義ファイル名を指定して,[次へ]ボタンをクリックします。

    [次からXMLファイルを作成]ページが表示されます。

  4. [XMLスキーマ・ファイルからXMLファイルを作成]ラジオボタンを選択し,[次へ]ボタンをクリックします。

    [XMLスキーマ・ファイルの選択]ページが表示されます。

  5. [ファイルのインポート]ボタンをクリックします。

    [インポート]ダイアログが表示されます。

  6. [次のディレクトリーから]に次のディレクトリを指定します。

    <サービスプラットフォームのインストールディレクトリ>\CSCTE\resources\customfunc
  7. [customfunc]チェックボックスおよび[customfunction_XMLSchema.xsd]チェックボックスにチェックします。

  8. [インポート先フォルダ]にスキーマファイルをインポートするフォルダを指定します。

  9. [終了]ボタンをクリックします。

    再度[XMLスキーマ・ファイルの選択]ページが表示されます。

  10. [次へ]ボタンをクリックします。

    [ルート要素の選択]ページが表示されます。

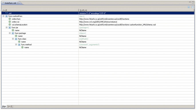
  11. [ルート要素]に[customFunc]を指定し,[終了]ボタンをクリックします。

    変換ファンクション定義ファイルの雛形が生成されます。

    [図データ]

  12. 変換ファンクション定義ファイルの雛形に必要な要素を追加し,変換ファンクション定義ファイルを作成します。

    変換ファンクション定義ファイルで使用するタグを次に示します。

    表7‒8 変換ファンクション定義ファイルで使用するタグ一覧

    項番

    要素・属性名

    内容

    種別

    個数

    文字数

    最小

    最大

    最小

    最大

    1

    customFunc

    変換ファンクション定義

    要素

    1

    1

    2

     jar

    jarファイル情報

    要素

    1

    255

    3

      name

    jarファイル名

    属性

    1

    1

    1

    100

    4

      package

    パッケージ情報

    要素

    1

    255

    5

       name

    パッケージ名

    属性

    1

    1

    1

    255

    6

       class

    クラス情報

    要素

    1

    255

    7

        name

    クラス名

    属性

    1

    1

    1

    100

    8

        method

    メソッド情報

    要素

    1

    255

    9

         name

    メソッド名

    属性

    1

    1

    1

    100

    10

         comment

    メソッドコメント

    要素

    0

    1

    0

    1,024

    11

         arguments

    引数情報

    要素

    0

    1

    12

          argument

    引数

    要素

    1

    255

    13

           name

    引数名

    属性

    1

    1

    1

    100

    14

           type

    引数の型(StringまたはObject)

    属性

    0

    1

    15

           comment

    引数コメント

    要素

    0

    1

    0

    1,024

    16

         return

    戻り値

    要素

    0

    1

    17

          type

    戻り値の型(StringまたはNodeList)

    属性

    1

    1

    (凡例)

    −:文字数に制限はありません。

    また,変換ファンクション定義ファイルを作成する際は,次のことに注意してください。

    • クラス名とメソッド名を同じ名称にしないでください。

    • クラス名にStringを指定しないでください。

    • コメントは指定された文字列をそのまま1行に埋め込むため,内容によっては,Javaの構文エラーになるなど,意図しない結果になることがあります。意図しない結果になった場合は,生成されたJavaファイルを直接修正してください。