Hitachi

Cosminexus V11 アプリケーションサーバ 機能解説 基本・開発編(コンテナ共通機能)


16.3.1 cosminexus.xmlとは

cosminexus.xmlは,アプリケーションに関するアプリケーションサーバ独自の定義情報を記載する属性ファイルです。cosminexus.xmlは,アプリケーションごとに作成できます。

cosminexus.xmlをアーカイブ形式のアプリケーションに含めてインポートまたはリデプロイしたり,展開ディレクトリ形式のアプリケーションに含めてアプリケーションを開始したりすることで,アプリケーションサーバ独自の定義情報を設定した状態でアプリケーションを実行できます。

cosminexus.xmlを含むアプリケーションの場合,DDの情報とアプリケーションサーバ独自の情報が別々に管理されます。そのため,アプリケーションサーバ独自の情報を編集したときに,DDの情報を編集する必要がありません。cosminexus.xmlを含むアプリケーションでは,J2EEサーバ上でのコマンドによるアプリケーションの属性の設定が不要です。

cosminexus.xmlを含むアプリケーションの概念を図に示します。

図16‒1 cosminexus.xmlを含むアプリケーションの概念図

[図データ]

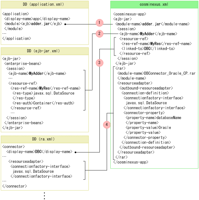
cosminexus.xmlとDDの定義を関連づける例を次の図に示します。

図16‒2 cosminexus.xmlとDDの定義を関連づける例

[図データ]

図について説明します。この例では,cosminexus.xmlによって,EJB-JARからのリソースの参照を解決して,リソースのプロパティを設定します。なお,説明の番号は図中の番号と対応しています。

  1. <module-name>で対象とするEJB-JARを特定します。ここでは,adder.jarが対象になります。

  2. adder.jarのDD(ejb-jar.xml)とcosminexus.xmlを関連づけます。ここでは,<ejb-name>で対象となるSession Bean(MyAdder)を特定します。

  3. Session Bean(MyAdder)で参照しているリソース(MyRef)のリソース参照を解決します。<res-ref-name>に指定した名称に対する参照先として,リソースの表示名(DBC)を<linked-to>に指定します。

  4. リソース(DBC)に対するプロパティを設定します。なお,cosminexus.xmlで設定できるのは,J2EEアプリケーションに含まれるリソースアダプタのプロパティです。

このcosminexus.xmlをJ2EEアプリケーションに含めてインポートすることで,J2EEサーバ上でのリソース参照解決やリソースアダプタのプロパティ設定が不要になります。