1.1.1 電文フォーマットの作成機能
電文フォーマットとは,サービスリクエスタ,サービスアダプタ,およびサービス部品の間でやり取りされる電文の形式です。利用するデータの形式がXML形式の場合はXML形式の電文フォーマットを,バイナリ形式(XML形式以外)の場合はバイナリ形式の電文フォーマットを作成します。バイナリ形式の電文フォーマットの場合は,画面を利用して作成できます。
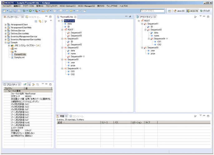
バイナリ形式の電文フォーマットの作成に利用する画面の例を次の図に示します。
|
|
バイナリ形式の電文フォーマットは,ウィザードで新規追加したあと,バイナリ形式の電文フォーマットを作成する画面で,電文フォーマットを構成する要素の詳細な内容を定義できます。
なお,すでに作成されているバイナリ形式の電文フォーマットを流用して,新たなバイナリ形式の電文フォーマットを作成する場合には,既存のバイナリ形式の電文フォーマットを複製して使用することもできます。