Cosminexus ビジネスプロセス管理/エンタープライズサービスバス V8 サービスプラットフォーム 開発ガイド

[目次][用語][索引][前へ][次へ]

7.9.1 変換ファンクション定義ファイルの作成

変換ファンクション定義ファイルとは,カスタムファンクションから呼び出す変換ファンクションの構成を定義したファイルです。変換ファンクション定義ファイルは次のことに使用します。

変換ファンクション定義ファイルの記述例を次に示します。斜体部分がユーザの指定するデータです。

 
<?xml version="1.0" encoding="UTF-8"?>
<func:customFunc xmlns:func="http://www.hitachi.co.jp/soft/xml/cosminexus/cscdt/functions">
 <func:jar name="sample.jar">
  <func:package name="jp.co.Hitachi.soft.sample">
   <func:class name="SampleClass">
    <func:method name="sampleFunction">
     <func:comment>sampleFunction の説明</func:comment>
     <func:arguments>
      <func:argument name="arg1">
       <func:comment>arg1の説明</func:comment>
      </func:argument>
      <func:argument name="arg2">
       <func:comment>arg2の説明</func:comment>
      </func:argument>
      <func:argument name="arg3">
       <func:comment>arg3の説明</func:comment>
      </func:argument>
     </func:arguments>
    </func:method>
   </func:class>
  </func:package>
 </func:jar>
</func:customFunc>
 

変換ファンクション定義ファイルは,ユーザがXMLエディタを使って作成します。ここでは,MyEclipseのXMLエディタを使って変換ファンクション定義ファイルを作成する方法を説明します。

  1. Eclipseのメニューから,[ファイル]−[新規]−[その他]を選択します。
    [新規]ダイアログが表示されます。
  2. [MyEclipse]−[XML]−[XML(基本テンプレート)]を選択し,[次へ]ボタンをクリックします。
    [XMLファイル]ページが表示されます。
  3. 変換ファンクション定義ファイルを保存するディレクトリ,および変換ファンクション定義ファイル名を指定して,[次へ]ボタンをクリックします。
    [次からXMLファイルを作成]ページが表示されます。
  4. [XMLスキーマ・ファイルからXMLファイルを作成]ラジオボタンを選択し,[次へ]ボタンをクリックします。
    [XMLスキーマ・ファイルの選択]ページが表示されます。
  5. [ファイルのインポート]ボタンをクリックします。
    [インポート]ダイアログが表示されます。
  6. [次のディレクトリーから]に次のディレクトリを指定します。
     
    <uCosminexus Service Architectのインストールディレクトリ>\CSCTE\resources\customfunc
     
  7. [customfunc]チェックボックスおよび[customfunction_XMLSchema.xsd]チェックボックスにチェックします。
  8. [インポート先フォルダ]にスキーマファイルをインポートするフォルダを指定します。
  9. [終了]ボタンをクリックします。
    再度[XMLスキーマ・ファイルの選択]ページが表示されます。
  10. [次へ]ボタンをクリックします。
    [ルート要素の選択]ページが表示されます。
  11. [ルート要素]に[customFunc]を指定し,[終了]ボタンをクリックします。
    変換ファンクション定義ファイルの雛形が生成されます。

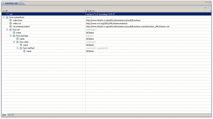
    [図データ]

  12. 変換ファンクション定義ファイルの雛形に必要な要素を追加し,変換ファンクション定義ファイルを作成します。
    変換ファンクション定義ファイルで使用するタグを次に示します。

    表7-7 変換ファンクション定義ファイルで使用するタグ一覧

    項番 要素・属性名 内容 種別 個数 文字数
    最小 最大 最小 最大
    1 customFunc 変換ファンクション定義 要素 1 1
    2  jar jarファイル情報 要素 1 255
    3   name jarファイル名 属性 1 1 1 100
    4   package パッケージ情報 要素 1 255
    5    name パッケージ名 属性 1 1 1 255
    6    class クラス情報 要素 1 255
    7     name クラス名 属性 1 1 1 100
    8     method メソッド情報 要素 1 255
    9      name メソッド名 属性 1 1 1 100
    10      comment メソッドコメント 要素 0 1 0 1,024
    11      arguments 引数情報 要素 0 1
    12       argument 引数 要素 1 255
    13        name 引数名 属性 1 1 1 100
    14        comment 引数コメント 要素 0 1 0 1,024

    (凡例)
    −:文字数に制限はありません。

    また,変換ファンクション定義ファイルを作成する際は,次のことに注意してください。
    • クラス名とメソッド名を同じ名称にしないでください。
    • クラス名にStringを指定しないでください。
    • コメントは指定された文字列をそのまま1行に埋め込むため,内容によっては,Javaの構文エラーになるなど,意図しない結果になることがあります。意図しない結果になった場合は,生成されたJavaファイルを直接修正してください。