Hitachi

uCosminexus Service Platform Setup and Operation Guide


7.7.15 Troubleshooting when executing the HTTP adapter

The information for checking system performance and analyzing causes of failure is output in log files and trace files in HTTP adapter. The following table describes the log files and trace files which are output in HTTP adapter:

Table 7‒143:  Types of logs and traces (in HTTP adapter)

Logs and traces

Output information

Description

Message log

All type of information that occurs in HTTP adapter is output as messages.

You can check operating information (Start, Stop and Failure) as messages. Note that the output destination of message log is common for Application Server and Service Platform as a whole and therefore, you can check system operating status in a batch.

Maintenance log

The following information is output as the maintenance information inside HTTP adapter.

  • Date

  • Time

  • Execution class name

  • Internal method name

  • Exception that occurred

  • Information of the specified argument

You can check the time of publication and sequence of internal method.

Performance analysis trace

The following information is output in the performance analysis trace collection point of the entire Service Platform system.

  • Date

  • Time

  • Request information

  • Trace collection source information

HTTP adapter specific information is output in the performance analysis trace collection point of HTTP adapter.

Based on the performance analysis information which is output from a series of processes, right from receiving request from service requester to returning the execution result, you can check the performance of Service Platform system.

Exception log

Information of exception which occurred in HTTP adapter (stack trace) is output.

You can check the information of exceptions in HTTP adapter. You can use it to analyze the cause of failure.

Communication log

Messages sent and received in HTTP communication are output.

Used for checking the sent and received contents such as when investigating failure.

Message log for user-authentication information management commands

The runtime information (such as cautions and errors) for user-authentication information management commands is output in the form of messages.

You can view the messages that provide the runtime information (such as cautions and errors) for user-authentication information management commands. Because this log is shared by all components of the service platform, you can check the failure information and operation information about the commands that were executed in the past.

See the following points for details about the collection method and output contents of logs and trace.

Organization of this subsection

(1) Message log

The message log of HTTP adapter outputs the operating log of J2EE server from among the message log outputted by Service Platform.

For details about the messages that are output to the message log, see 2.8 Messages from KDEC81000 to KDEC81499 in the manual Service Platform Messages.

For details about output contents and output destination of message log, see "7.4.1 Message log".

(2) Maintenance log

(a) Output format

The following figure shows the output format of maintenance log:

Figure 7‒120:  Output format of maintenance log (HTTP adapter)

[Figure]

(b) Output contents

The following table describes the contents that are output in maintenance log:

Table 7‒144:  Contents output in maintenance log (HTTP adapter)

Item

Description

Number

The output serial number of maintenance log is displayed.

Date

The maintenance log collection date is displayed in yyyy/mm/dd format.

  • yyyy: Year

  • mm: month

  • dd: Day

Time

The maintenance log collection time is displayed in hh:mm:ss.SSS format.

  • hh: Hour

  • mm: Minutes

  • ss: Seconds

  • SSS: Milliseconds

Product ID

"ADPHTTP" indicating HTTP adapter and version information is output as the identifier to identify the product.

Version information format is as follows:

  • Regular version: VV-RR

  • Fixed version: VV-RR-SS

pid

ID to identify process is output.

tid

ID to identify thread is output.

Message ID type

Not displayed.

Output type

Maintenance log trace collection point information (collection position) is displayed.

  • BGN: Start method

  • END: End method

  • CAL: Invoke method

  • RET: Return method

  • THR: Throw exception

  • CTH: Catch exception

Class name

Class name to collect maintenance log is output.

Method name

Method to name to collect maintenance log is output.

Input and output information

Input and output information of method to collect maintenance log is output.

CRLF

Record end code is output.

(c) Output destination

The output destination of maintenance log is as follows:

<Path specified in the adphttp.config.trace.path property>\CSCADP\ADPHTTP\maintenance\<Service ID>
Note #

Specify the adphttp.config.trace.path property in HTTP adapter execution environment property file or HTTP adapter execution environment common property file.

The following table shows the log file name of maintenance log:

Table 7‒145:  Log file name of maintenance log (HTTP adapter)

Output mode of log file

Log file name

For wrap around mode

cscadphttpmnt_<HCSC server name>_<number of files>.log

For shift mode

cscadphttpmnt_<HCSC server name>_.log

Specify the number of log files with the adphttp.config.methodtrace.filenum property and specify the log file size with the adphttp.config.methodtrace.file size property in HTTP adapter execution environment property file or HTTP adapter execution environment common property file.

For details about the HTTP adapter execution environment property file, see "6.14.1 HTTP-adapter runtime-environment property file" in "Service Platform reference Guide". For details about the HTTP adapter execution environment common property file, see "6.14.2 HTTP-adapter runtime-environment common property file" in "Service Platform Reference Guide".

(3) Performance analysis trace

Settings are required for collecting performance analysis trace. For details about these settings, see "7. Performance Analysis by Using Trace Based Performance Analysis" in "Application Server Maintenance and Migration Guide".

(a) Output format

The format which is output in performance analysis trace file is similar to that of performance analysis trace of J2EE server. For details, see "7.3 Collecting the trace based performance analysis file by using Management Server" in "Application Server Maintenance and Migration Guide".

(b) Output contents

The following table describes the contents that are output in performance analysis trace file:

Table 7‒146:  Contents output in performance analysis trace file (HTTP adapter)

Item

Description

Event ID

Event ID of collection point id output.

For details about the collection point, see "(c) Performance analysis trace collection point".

Return code

Collection point type is output.

  • 0: Normal end

  • 1: Abnormal end

Interface name

Class name is output.

Operation name

Method name is output.

Option information

Service ID

Service ID of HCSC component is output.

Operation

Operation name defined in HTTP adapter is output.

Request ID#1

The request ID which is specified in request message (header) is output.

Nanoseconds from any time

Return value of the nanoTime method of java.lang.System class is output.

Exception class name

Class name where exception occurred is output.

Transfer sixe#2#3

The received data size is output (unit: bytes).

HTTP method#4

HTTP method of the invoked HTTP request is output.

URI#4#5

The URI at the time of sending request is output.

Note #1

Nothing is output if request ID is not specified in request message (header) or if an error occurs before collection of value.

Note #2

If the event ID is 0x9894, the value collected from HTTP response header is output as is. The number may be 0 or less than 0, if system is unable to collect a value from HTTP response header, or if the value is in an invalid format. Nothing is output when value cannot be collected due to an error.

Note #3

If the event ID is 0x9893, the value received by HTTP adapter is output. Nothing is output when a value cannot be collected due to an error.

Note #4

If nothing is specified in request message (header), HTTP adapter execution environment property file and HTTP adapter execution environment common property file, or if an error occurs before collection of value, nothing is output.

Note #5

Only the path part and schema and authority (except user information), which is specified in request message (header), HTTP adapter execution environment property file and HTTP adapter execution environment common property file is output.

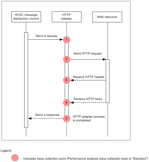
(c) Performance analysis trace collection point

The following figure shows the performance analysis trace collection point:

Figure 7‒121:  Performance analysis trace collection point (HTTP adapter)

[Figure]

The following table describes the event ID, trace collection point and performance analysis trace collection level. The "Number in figure" corresponds to the numbers in the above figure.

Table 7‒147:  Performance analysis trace collection point (HTTP adapter)

Event ID

Number in figure

Trace collection point

Level

0x9890

1

When receiving request

A

0x9891

2

When sending response

A

0x9892

3

When sending HTTP request

A

0x9893

4

When HTTP response is received

A

0x9894

5

When HTTP response header is received.

A

Legend:

A: Indicates that the process/level is "Standard".

(4) Exception log

Exception log starts/stops at the same time of maintenance log, and then, captures exception information (stack trace) and outputs the same to a file. As the output destination of exception log is the same directory as that of HTTP adapter maintenance log, you cannot change it separately.

(a) Output format

The following figure shows the output format of exception log:

Figure 7‒122:  Output format of exception log (HTTP adapter)

[Figure]

(b) Output contents

The following table describes the contents output in exception log:

Item

Description

Number

The output serial number of exception log is displayed.

Date

The exception log collection date is output in format yyyy/mm/dd.

  • yyyy: Year

  • mm: Month

  • dd: Day

Time

The exception log collection time is output in format hh:mm:ss.SSS.

  • hh: Hour

  • mm: Minutes

  • ss: Seconds

  • SSS: Milliseconds

Product ID

"ADPHTTP" indicating HTTP adapter and version information is output as the identifier to identify the product.

Version information format is as follows:

  • Regular version: VV-RR

  • Fixed version: VV-RR-SS

pid

ID to identify process is output.

tid

ID to identify thread is output.

ID

Blank

Stack trace information

Stack trace information is output.

CRLF

Record end code is output.

(c) Output destination

Following is the output destination of exception log. The path is same as that of maintenance log.

<Path specified in the adphttp.config.trace.path property#>\CSCADP\ADPHTTP\maintenance\<Service ID>
Note #

Specify the adphttp.config.trace.path property in HTTP adapter execution environment property file or HTTP adapter execution environment common property file.

The following table shows the log file name of exception log:

Table 7‒148:  Log file name of exception log (HTTP adapter)

Output mode of log file

Log file name

For wrap around mode

cscadphttpexp_<HCSC server name>_<number of files>.log

For shift mode

cscadphttpexp_<HCSC server name>_.log

Specify the number of log files with the adphttp.config.exptrace.filenum property and specify the log file size with the adphttp.config.exptrace.file size property in HTTP adapter execution environment property file or HTTP adapter execution environment common property file.

For details about the HTTP adapter execution environment property file, see "6.14.1 HTTP-adapter runtime-environment property file" in "Service Platform reference Guide". For details about the HTTP adapter execution environment common property file, see "6.14.2 HTTP-adapter runtime-environment common property file" in "Service Platform reference Guide".

(5) Communication log

HTTP adapter processes HTTP communication using the JAX-RS function of application server. The data which is sent and received in HTTP communication is output as communication log by Jax-RS function.

You can set the output level, number of files, maximum size and character encoding of communication log, in the application server common definition file. For details about communication log settings, see "13.1.2 Setting items in common definition file" in "Application Server Web Service Development Guide".

(6) Message log for user-authentication information management commands

When user-authentication information management commands are executed, the runtime information (such as cautions and errors) is output to this log.

For details about the messages that are output, see 2.8 Messages from KDEC81000 to KDEC81499 in the manual Service Platform Messages.

For details about the output items and output destination for the message log data, see 7.4.8 Message log for user-authentication information management commands.