Hitachi

uCosminexus Service Platform Setup and Operation Guide


7.7.11 Troubleshooting in FTP linkage system

This section describes the types of information that you can acquire for a failure which occurred at the time of FTP linkage operations.

Organization of this subsection

(1) Acquiring failure information (FTP inbound adapter)

The failure information of the FTP inbound adapter can be classified as follows:

The following is the description of the above mentioned failure information:

Note#

The following table describes the log file size required when you execute file transfer, or start and stop the FTP inbound adapter once for these logs. Reference values in this table and calculate the required log file size depending on the used environment:

Table 7‒92:  Required log file size

Type of log

Log file size required for single file transfer

Log file size required for single start and stop

Message log

1.0KB

1.5KB

Maintenance log

0.5KB

0.5KB

Protocol trace

2.0KB

0.0KB

Transfer history log

0.5KB

0.0KB

Common log between resource adapters

0.5KB

1.5KB

Furthermore, the FTP inbound adapter also includes the material output by the J2EE server and JavaVM on which the FTP inbound adapter is running other than the failure information described in this manual. For details on material output by the J2EE server and JavaVM, see "4. Output Destinations and Output Methods of Data Required for Troubleshooting" in "Application Server Maintenance and Migration Guide".

(a) Message log (FTP inbound adapter)

In the message log, a message showing the error information of the FTP inbound adapter and operating information is output. The message log in FTP inbound adapter is described here.

Output format of message log

Output format of message log is as follows:

<Date> <Time> <pid> <tid> <Transfer ID> <Message ID> <Message text>
Output contents

The following table lists and describes the contents output to the Message log:

Table 7‒93:  Contents output to the Message log (FTP inbound adapter)

Item

Contents

Date

The collection date of the Message log is output in the yyyy/mm/dd format.

  • yyyy: Christian year

  • mm: Month

  • dd: Day

Time

The collection time of the Message log is output in hh:mm:ss.SSS format.

  • hh: Hour

  • mm: Minute

  • ss: Second

  • SSS: Millisecond

pid

The ID to identify the process is output.

tid

The ID to identify the thread is output.

Transfer ID

Transfer ID is output.

Message ID

Message ID is output.

Message text

The content of the message is output.

Output destination of message log
<Log output directory of J2EE server>\csc\inbound-adapter\ftp\FTP_Inbound_Resource_Adapter

The following table describes the log file name of the message log:

Table 7‒94:  Log file name of the Message log (FTP inbound adapter)

Type of file

Log file name

Current file

message.log

Backup file#

message<Count>.log

Note#

If the size of current file exceeds the size for each file, it is renamed to the backup file.

The number of backup files is included in the backup file name. The number increases for new log files. Once the log file is created, it cannot be deleted. Line feed code of file is "LF".

You can change <Log output directory of J2EE server> in the ejb.server.log.directory key of usrconf.cfg (Option definition file for J2EE server). Default is <Installation directory of Service Platform>\ejb\<server name>\logs. For details on usrconf.cfg, see "2.2.2 usrconf.cfg (Option definition file for J2EE servers)" in "Application Server Definition Reference Guide".

Furthermore, you can change the output level of the message log, file size, and number of files in the following properties of the connector property file that sets the property of RAR file:

  • server_message_logLevel=output level of message log

  • server_message_maxFileSize=file size of message log

  • server_message_maxBackupIndex= number of backup files

For details on the procedure for setting, see "3.2.3(3) Setting up the FTP inbound adapter".

(b) Maintenance log (FTP inbound adapter)

In the maintenance log, the log when an error has occurred in the FTP inbound adapter is output. You need this log when you contact Maintenance Service. The log required for maintenance in the FTP inbound adapter is described here.

Output format of the maintenance log

Output format of the maintenance log is as follows:

<Date> <Time> <pid> <tid> <Maintenance information>
Output contents

The following table lists and describes the contents output to the maintenance log:

Table 7‒95:  Contents output to the maintenance log (FTP inbound adapter)

Items

Contents

Date

The collection date of the maintenance log is output in the yyyy/mm/dd format.

  • yyyy: Christian year

  • mm: Month

  • dd: Day

Time

The collection time of the maintenance log is output in the hh:mm:ss.SSS format.

  • hh: Hour

  • mm: Minute

  • ss: Second

  • SSS: Millisecond

pid

The ID to identify the process is output. It is different from the process ID managed by OS.

tid

The ID to identify the thread is output. It is different from the thread ID managed by OS.

Maintenance information

Maintenance information is output when you contact system administrator or maintenance service.

Output destination of Maintenance log
<Log output directory of J2EE server>\csc\inbound-adapter\ftp\FTP_Inbound_Resource_Adapter

The following table describes the log file name of the maintenance log:

Table 7‒96:  Log file name of the maintenance log (FTP inbound adapter)

Type of file

Log file name

Current file

maintenance.log

Backup file#

maintenance<Count>.log

Note#

If the size of current file exceeds the size for each file, it is renamed to backup file.

The number of backup files is included in the backup file name. The number increases for new log files. Once the log file is created, it cannot be deleted. Line feed code of file is "LF".

You can change <Log output directory of J2EE server> in the ejb.server.log.directory key of usrconf.cfg (Option definition file for J2EE server).Default is <Installation directory of Service Platform>\ejb\<server name>\logs. For details on usrconf.cfg, see "2.2.2 usrconf.cfg(Option definition file for J2EE servers)" in "Application Server Definition Reference Guide".

Furthermore, you can change the output level of the maintenance log, file size, and number of files in the following properties of the connector property file that sets the property of RAR file:

  • server_maintenance_logLevel= Output level of maintenance log

  • server_maintenance_maxFileSize= File size of maintenance log

  • server_maintenance_maxBackupIndex= Number of backup files

For details on procedure for settings, see "3.2.3(3) Setting up the FTP inbound adapter".

(c) FTP protocol trace (FTP inbound adapter)

In the FTP protocol trace, trace of the FTP protocol message which is sent and received from the FTP client is output. The FTP protocol trace of the FTP adapter is described here.

Output format of FTP protocol trace

Output format of FTP protocol trace is as follows:

<Date> <Time> <pid> <tid> <Transfer ID> <Send and receive direction> <protocol message>
Output Contents

The following table lists and describes contents output to the FTP protocol trace:

Table 7‒97:  Contents output to the FTP protocol trace (FTP inbound adapter)

Item

Contents

Date

The send and receive date of the protocol message is output in the yyyy/mm/dd format.

  • yyyy: Christian year

  • mm: Month

  • dd: Day

Time

The send and receive time of the protocol message is output in hh:mm:ss.SSS format.

  • hh: Hour

  • mm: Minute

  • ss: Second

  • SSS: Millisecond

pid

The ID to identify the process is output.

tid

The ID to identify the thread is output.

Transfer ID#

Transfer ID is output. However, it is not output to trace of first connection.

Direction of send and receive

Send and receive direction of protocol message is output.

--->: when received from FTP client

<---: when sent to FTP client

Protocol message

When character string of password which is argument of PASS command is output to the FTP protocol trace, "*****" is displayed instead of the character string of password.

Note#

You can understand the corresponding process thread (tid) from the record that outputs the transfer ID. You can refer the series of the FTP protocol trace for the transfer process by searching tid.

Output destination of FTP protocol trace
<Log output directory of J2EE server>\csc\inbound-adapter\ftp\FTP_Inbound_Resource_Adapter

The following table describes the trace file name of FTP protocol trace:

Table 7‒98:  File name of FTP protocol trace (FTP inbound adapter)

Type of file

Trace file name

Current file

protocol.log

Backup file#

protocol<Count>.log

Note #

If the size of current file exceeds the size for each file, it is renamed to the backup file.

The number of backup files is included in the backup file name. The number increases for new log files. Once the log file is created, it cannot be deleted. Line feed code of file is "LF".

You can change <Log output directory of J2EE server> in the ejb.server.log.directory key of usrconf.cfg (Option definition file for J2EE server). Default is <Installation directory of Service Platform>\ejb\<server name>\logs. For details on usrconf.cfg, see "2.2.2 usrconf.cfg(Option definition file for J2EE servers)" in "Application Server Definition Reference Guide".

You can change the output level of the FTP protocol trace, file size, and number of files in the following properties of the connector property file that sets the property in the RAR file.

  • server_protocol_logLevel= Output level of FTP protocol trace

  • server_protocol_maxFileSize= File size of FTP protocol trace

  • server_protocol_maxBackupIndex=Number of backup files

For details on procedure of setting, see "3.2.3(3) Setting up the FTP inbound adapter".

Example of output of FTP protocol trace

Example of executing RETR command and output of FTP protocol trace when acquiring file from server is as follows:

2010/10/29 21:50:15.346    <pid>    <tid>                     ---> connection from 10.209.12.244
2010/10/29 21:50:15.346    <pid>    <tid> <Transfer ID>            ---> OPENED
2010/10/29 21:50:15.346    <pid>    <tid> <Transfer ID>            <--- 220 Service ready for new user.
2010/10/29 21:50:15.346    <pid>    <tid> <Transfer ID>            ---> USER admin
2010/10/29 21:50:15.346    <pid>    <tid> <Transfer ID>            <--- 331 User name okay, need password for admin.
2010/10/29 21:50:15.346    <pid>    <tid> <Transfer ID>            ---> PASS *****
2010/10/29 21:50:15.346    <pid>    <tid> <Transfer ID>            <--- 230 User logged in, proceed.
2010/10/29 21:50:15.346    <pid>    <tid> <Transfer ID>            ---> TYPE A
2010/10/29 21:50:15.346    <pid>    <tid> <Transfer ID>            <--- 200 Command TYPE okay.
2010/10/29 21:50:15.346    <pid>    <tid> <Transfer ID>            ---> PORT 10,209,12,244,17,28
2010/10/29 21:50:15.346    <pid>    <tid> <Transfer ID>            <--- 200 Command PORT okay.
2010/10/29 21:50:15.346    <pid>    <tid> <Transfer ID>            ---> RETR /sample1/hoge.txt
2010/10/29 21:50:15.361    <pid>    <tid> <Transfer ID>            <--- 150 Opening ASCII mode data connection for /sample1/hoge.txt.
2010/10/29 21:50:15.533    <pid>    <tid> <Transfer ID>            <--- 226 Transfer Complete.
2010/10/29 21:50:15.533    <pid>    <tid> <Transfer ID>            ---> QUIT
2010/10/29 21:50:15.533    <pid>    <tid> <Transfer ID>            <--- 221 Goodbye.
2010/10/29 21:50:15.533    <pid>    <tid> <Transfer ID>            ---> CLOSED

(d) Transfer history log (FTP inbound adapter)

In the transfer history log, the transfer history in FTP linkage system is output to following location:

<Log output directory of J2EE server>\csc\inbound-adapter\ftp\FTP_Inbound_Resource_Adapter

The following table describes the log file name of the transfer history log:

Table 7‒99:  File name of transfer history log (FTP inbound adapter)

Type of file

Log file name

Current file

history.log

Backup file#

history<Count>.log

Note#

If the size of current file exceeds the size for each file, it is renamed to the backup file.

The number of backup files is included in the backup file name. The number increases for new log files. Once the log file is created, it cannot be deleted. Line feed code of file is "LF".

You can change <Log output directory of J2EE server> in the ejb.server.log.directory key of the usrconf.cfg (option definition file of J2EE server). Default is <Installation directory of Service Platform>\ejb\<server name>\logs. For details on usrconf.cfg, see "2.2.2 usrconf.cfg(Option definition file for J2EE servers)" in "Application Server Definition Reference Guide".

Furthermore, you can change the output level of the transfer history log, file size, and number of files in the following properties of connector property file that sets the property in the RAR file.

  • server_history_logLevel=output level of transfer history log

  • server_history_maxFileSize= file size of transfer history log

  • server_history_maxBackupIndex= number of backup files

For details on procedure for setting, see "3.2.3(3) Setting up the FTP inbound adapter".

(e) Common log between resource adapters (FTP inbound adapter)

The information regarding the process from the start of the FTP inbound adapter till the decision regarding the resource adapter name and the process of the network control and log output is output in the common log between resource adapters. The common log between the resource adapters of the FTP inbound adapter is described here.

Output format of the common log between resource adapters and output contents

The common log between resource adapters is output as the message and maintenance information.

Output format

The output format of the common log between resource adapters is as follows:

  • For message

    <Date> <Time> <pid> <tid> <Transfer ID> <Message ID> <Message text>
  • For Maintenance information

    <Date> <Time> <pid> <tid> <Maintenance information>
Output contents

The following table list and describes output contents to the common log between resource adapters:

  • For message

    Table 7‒100:  Output contents to the common log between resource adapters (FTP inbound adapter) (For message)

    Item

    Contents

    Date

    The collection date of the common log between resource adapters is output in the yyyy/mm/dd format.

    • yyyy: Christian year

    • mm: Month

    • dd: Day

    Time

    The collection time of the common log between resource adapters is output in hh:mm:ss.SSS format.

    • hh: Hour

    • mm: Minute

    • ss: Second

    • SSS: Millisecond

    pid

    The ID to identify the process is output.

    tid

    The ID to identify the thread is output.

    Transfer ID

    Transfer ID is output.

    Message ID

    Message ID is output

    Message text

    Content of the message is output.

  • For Maintenance information

    Table 7‒101:  Output contents to the common log between resource adapters (FTP inbound adapter) (For maintenance information)

    Items

    Contents

    Date

    The collection date of the common log between resource adapters is output in yyyy/mm/dd format.

    • yyyy: Christian year

    • mm: Month

    • dd: Day

    Time

    The collection time of the common log between resource adapters is output in hh:mm:ss.SSS format.

    • hh: Hour

    • mm: Minute

    • ss: Second

    • SSS: Millisecond

    pid

    The ID to identify the process is output.

    tid

    The ID to identify the thread is output.

    Maintenance information

    Maintenance information required when you contact system administrator and maintenance service is output.

Output destination of the common log between resource adapters
<Log output directory of J2EE server>\csc\inbound-adapter\ftp\common

The following table describes the log file name of the common log between resource adapters:

Table 7‒102:  File name of the common log between resource adapters (FTP inbound adapter)

Type of file

Log file name

Current file

ftpd.log

Backup file#

ftpd<Count>.log

Note#

If the size of current file exceeds the size for each file, it is renamed to the backup file.

The number of backup files is included in the backup file name. The number increases for new log files. Once the log file is created, it cannot be deleted. Line feed code of file is "LF".

You can change <Log output directory of J2EE server> in the ejb.server.log.directory key of usrconf.cfg (option definition file for J2EE server) Default is <Installation directory of Service platform>\ejb\<server name>\logs. For details on usrconf.cfg, see "2.2.2 usrconf.cfg (Option definition file for J2EE servers)" in "Application Server Definition Reference Guide".

You can change the output level of the common log between resource adapters, file size and number of files in properties of the connector property file that sets property in RAR file.

  • server_common_logLevel=Output level of the common log between resource adapters

  • server_common_maxFileSize= File size of the common log between resource adapters

  • server_common_maxBackupIndex= number of backup files

For details on procedure of settings, see "3.2.3(3) Setting up the FTP inbound adapter"

(f) Maintenance log when executing the operations command (FTP inbound adapter)

The log at the time of error occurrence is output to the maintenance log when you execute the operations command. This log is required when you contact maintenance service.

Output destination of the maintenance log when executing operations command
<Installation directory of Service platform>\CSC\inbound-adapter\ftp\logs\FTP_Inbound_Resource_Adapter

When you execute the operations command, to change the output destination of the log, specify the output destination directory after making the change in the environment variable (CSCFTP_CMD_LOG) with a full path. If a specified path does not exist, the directory is created when you execute the operations command. When an environment variable is not set or when null character is specified as the value of the environment variable, the default output destination is output.

Output destination of log when specifying environment variable CSCFTP_CMD_LOG

<Specified value of environment variable CSCFTP_CMD_LOG>\logs\FTP_Inbound_Resource_Adapter

The path that fulfills the following conditions can be specified in the environment variable (CSCFTP_CMD_LOG):

  • "Path should not contain "//", "/./", or "/../"

  • Use one-byte alphanumeric character, single byte space, file separator ("\" or "/") and ":".

  • Length of the path must be128 bytes (128 single byte characters) or less

For Linux, when there is space in the directory path, you must to enclose the path with double quotation (").

Log file name of maintenance log when executing the operations command

The following table lists and describes log file names of the maintenance log when executing the operations command. Note that the maximum file size and maximum number of files of these maintenance logs are fixed and cannot be changed.

Table 7‒103:  File name of maintenance log when executing operations command (FTP inbound adapter)

File type

Log file name

Maximum file size

Maximum number of files

Message log

  • Current file

    message.log

  • Backup file#

    message<Count>.log

5MB

7

Maintenance log

  • Current file

    maintenance.log

  • Backup file#

    maintenance<Count>.log

Common log

  • Current file

    ftpd.log

  • Backup file#

    ftpd<Count>.log

Note#

If the size of current file exceeds the size for each file, it is renamed to the backup file.

The number of backup files is included in the backup file name. The number increases for new log files. Once the log file is created, it cannot be deleted. Line feed code of file is "LF".

(g) Performance analysis trace (FTP inbound adapter)

The performance analysis trace in the FTP inbound adapter is described here.

Output format of performance analysis trace

The format output in the performance analysis trace is same as the performance analysis trace of the J2EE server. For details, see "7.3 Collecting the trace based performance analysis file by using Management Server" in "Application Server Maintenance and Migration Guide".

Output contents

The following table lists and describes contents output to the performance analysis trace file:

Table 7‒104:  Contents output to the Performance analysis trace file (FTP inbound adapter)

Item

Contents

Event ID

The Event ID of collection point is output.

For details on the collection point, see "Performance analysis trace collection point".

Return code

The type of the collection point is output.

  • 0:Normal end

  • 1:Abnormal end

Interface name

Class name is output.

Operation name

Method name is output.

Option information

Maintenance information is output. In some cases, collection point is not used to perform output.

Performance analysis trace collection point
Figure 7‒97:  Performance analysis trace collection point (FTP inbound adapter)

[Figure]

The following table lists the event ID, trace collection point, and the performance analysis trace collection level. The numbers in the Number in figure column of the table correspond to the numbers in the above figure.

Table 7‒105:  Performance analysis trace collection point (FTP inbound adapter)

Event ID

Number in figure

Trace collection point

Level

0x9950

1

Location where a new request is received from FTP client

A

0x9951

2

Location wherein series of requests from FTP client are completed and session ends

A

0x9952

3

Prior to the location where a transfer request is received, and request for sorting to FTP reception is done

A

0x9953

4

After the location where a transfer request is received, and request for sorting to FTP reception is done

A

0x9954

5

Location before the transfer process is executed in FTP reception

A

0x9956

Location before the list data transfer process is executed in FTP reception

A

0x9955

6

Location after the transfer process is executed in FTP reception

A

0x9957

Location after the list data transfer process is executed in FTP reception

A

Legend:

A: Indicates the "Standard" level.

How to acquire performance analysis trace and output destination

Settings are required to acquire performance analysis trace. For details on settings, see "7. Performance Analysis by Using Trace Based Performance Analysis" in "Application Server Maintenance and Migration Guide".

(2) Acquiring the failure information (FTP adapter)

The failure information of the FTP adapter can be classified as follows:

The following is the description of the above mentioned failure information:

(a) Message log (FTP adapter)

For details on the message log, see "7.4.1 Message log".

(b) Maintenance log (FTP adapter)

The maintenance log of the FTP adapter is described here.

Output format of Maintenance log

The following figure shows the output format of the maintenance log:

Figure 7‒98:  Output format of Maintenance log (FTP adapter)

[Figure]

Output contents to be output

The following table lists and describes the contents output to the Maintenance log:

Table 7‒106:  Contents output to the Maintenance log (FTP adapter)

Item

Contents

Number

The output serial number of the Maintenance log is output.

Date

Collection date of maintenance log is output in yyyy/mm/dd format.

  • yyyy: Christian year

  • mm: Month

  • dd: Day

Time

The collection time of the Maintenance log is output in hh:mm:ss.SSS format.

  • hh: Hour

  • mm: Minute

  • ss: Second

  • SSS: Millisecond

Product ID

"FTPADP" indicating the FTP adapter is output as the identifier used for identifying the product. Version information is output.

pid

The ID to identify the process is output.

tid

The ID to identify the thread is output.

ID,type

Not displayed.

Output type

Collection point information of the Maintenance log (Collection location) is output.

  • BGN: Start method

  • END: End method

  • CAL: Invoke method

  • RET: Return method

  • THR: Throw exception

  • CTH: Catch exception

Class name

Class name to acquire Maintenance log is output.

Method name

Method name to acquire Maintenance log is output.

I/O information

I/O information of the method to acquire the Maintenance log (value of argument, return value, and exception name) is output.

CRLF

Record end code is output.

Output destination of maintenance log
<Path specified in ftpadp.methodtrace.filepath property of FTP-adapter runtime-environment property file>\<Service ID>

The following table describes the log file name of the maintenance log:

Table 7‒107:  File name of maintenance log (FTP adapter)

Output mode of log file

Log file name

For Wraparound mode

cscftpadpmtd_<HCSC server name>_<Count>.log

For shift mode

cscftpadpmtd_<HCSC server name>_.log

Specify the number of log files in the ftpadp.methodtrace.filenum property of the FTP-adapter runtime-environment property file. Specify the log file size in the ftpadp.methodtrace.filesize property of the FTP-adapter runtime-environment property file.

For details on the FTP-adapter runtime-environment property file, see "6.8.3 FTP-adapter runtime-environment property file" in "Service Platform Reference Guide".

(c) Performance analysis trace (FTP adapter)

The performance analysis trace of the FTP adapter is described here.

Output format of Performance analysis trace

The format output in the performance analysis trace file is same as the performance analysis trace of the J2EE server. For details, see "7.3 Collecting the trace based performance analysis file by using Management Server" in "Application Server Maintenance and Migration Guide".

Output contents

The following table lists and describes contents output to the performance analysis trace file:

Table 7‒108:  Contents output to performance analysis trace file (FTP adapter)

Item

Contents

Event ID

The Event ID of the collection point is output.

For details on the collection point, see the item "Performance analysis trace collection point".

Return code

The type of the collection point is output.

  • 0:Normal end

  • 1:Abnormal end

Interface name

Class name is output.

Operation name

Method name is output.

Option information

Service ID

Service ID of HCSC components is output

Operation

Any of the following is output:

  • PUT

  • GET

  • GETINFO

FTP command name

STOR, APPE, RETR, LIST, NLST, TYPE are output.

Transfer file name or path

Local file name is output when the FTP command name is STOR or APPE.

Remote file name is output when the FTP command name is RETR.

Remote path is output when the FTP command name is LIST or NLST.

Transfer size

Size of the transfer file and the list data is output in bytes.

Nano seconds from any time

Return value of nano time method of java.lang.System class is output.

Exception class name

Class name when exception occurred is output.

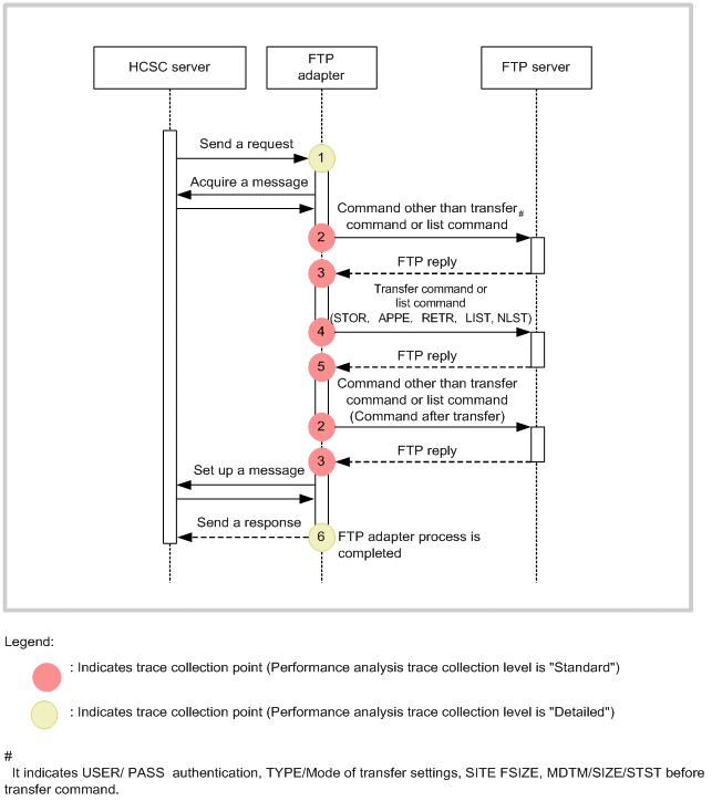
Performance analysis trace collection point

The following figure shows the performance analysis trace collection point:

Figure 7‒99:  Performance analysis trace collection point (FTP adapter)

[Figure]

The following table lists and describes the event ID, trace collection point, and performance analysis trace collection level. The numbers in the Number in figure column of the table correspond to the numbers in the above figure.

Table 7‒109:  Performance analysis trace collection point (FTP adapter)

Event ID

Number in figure

Trace collection point

Level

0xAB00

1

At the time of request reception

B

0xAB02

2

When executing FTP commands other than transfer or list

A

0xAB03

3

When replying to an FTP command other than transfer or list

A

0xAB04

4

When executing a transfer command or a list command (STOR, APPE, RETR, LIST, or NLST)

A

0xAB05

5

When replying to a transfer command or a list command (STOR, APPE, RETR, LIST, or NLST)

A

0xAB01

6

When sending a response

B

Legend:

A: Indicates the "Standard" level.

B: Indicates the "Detailed" level.

How to acquire performance analysis trace collection and output destination

Settings are required to acquire performance analysis trace. For details on settings, see "7. Performance Analysis by Using Trace Based Performance Analysis" in "Application Server Maintenance and Migration Guide".

(d) FTP protocol trace (FTP adapter)

The protocol trace of the FTP adapter is described here.

Output format of FTP protocol trace

The following figure shows the output format of the FTP protocol trace:

Figure 7‒100: Output format of FTP protocol trace (FTP adapter)

[Figure]

Output contents

The following table lists and describes the contents output in the FTP protocol trace:

Table 7‒110: Contents output in the FTP protocol trace (FTP adapter)

Item

Contents

Number

The output serial number of the FTP protocol trace is output.

Date

The collection date of the FTP protocol trace is output in the yyyy/mm/dd format.

  • yyyy: Christian year

  • mm: Month

  • dd: Day

Time

The collection time of the FTP protocol trace is output in hh:mm:ss.SSS format.

  • hh: Hour

  • mm: Minute

  • ss: Second

  • SSS: Millisecond

Product ID

"FTPADP" indicating the FTP adapter is output as the identifier used for identifying the product.

pid

The ID to identify the process is output.

tid

The ID to identify the thread is output.

ID

Not output.

Type

FTP protocol trace type is output:

  • CMD: Command execution

  • REP: Response row

Request ID

The request ID created on reception is output. If you are using a common folder, "****" will be output since the request ID does not exist. Note that an IPv4-based request ID is a maximum of 49 characters long including halfwidth spaces embedded at the end.

Trace information

If the type is CMD, FTP command name is output.

If the type is REP, the command message is output.

CRLF

Record end code is output.

Output destination of the FTP protocol trace
<Log output directory of J2EE server>\CSCADP\FTPADP\<Service ID>

The following table lists trace file names of the FTP protocol trace:

Table 7‒111:  Trace file names of the FTP protocol trace (FTP adapter)

Output mode of trace file

Trace file name

For Wraparound mode

ftpprotocoltrace_<number of files>.log

For Shift mode

ftpprotocoltrace_.log

The log data output directory on the J2EE server can be specified by using the ejb.server.log.directory key in the option definition file (usrconf.cfg) for the J2EE server on which the HCSC server operates. For details on usrconf.cfg, see "2.2.2 usrconf.cfg (option definition file for J2EE servers)" in "Application Server Definition Reference Guide".

Specify the number of log files with the ftpadp.ftpprotocoltrace.filenum property of the FTP-adapter runtime-environment property file. Specify the log file size with the ftpadp.ftpprotocoltrace.filesize property of the FTP-adapter runtime-environment property file.

For details, see "6.8.3 FTP-adapter runtime-environment property file" in "Service Platform Reference Guide".

Output example of FTP protocol trace

The following is an output example of the FTP protocol trace in the FTP adapter:

CMD RCP01---0102000300000420100602144121012000/HCSC Connected to 10.208.180.254.
REP RCP01---0102000300000420100602144121012000/HCSC 220 (vsFTPd 2.0.1)
CMD RCP01---0102000300000420100602144121012000/HCSC USER user1
REP RCP01---0102000300000420100602144121012000/HCSC 331 Please specify the password.
CMD RCP01---0102000300000420100602144121012000/HCSC PASS ********
REP RCP01---0102000300000420100602144121012000/HCSC 230 Login successful.
CMD RCP01---0102000300000420100602144121012000/HCSC TYPE I
REP RCP01---0102000300000420100602144121012000/HCSC 200 Switching to Binary mode.
CMD RCP01---0102000300000420100602144121012000/HCSC PORT 10,210,182,27,8,173
REP RCP01---0102000300000420100602144121012000/HCSC 200 PORT command successful. Consider using PASV.
CMD RCP01---0102000300000420100602144121012000/HCSC STOR test.txt
REP RCP01---0102000300000420100602144121012000/HCSC 150 Ok to send data.
REP RCP01---0102000300000420100602144121012000/HCSC 226 File receive OK.
CMD RCP01---0102000300000420100602144121012000/HCSC QUIT
REP RCP01---0102000300000420100602144121012000/HCSC 221 Goodbye.

(e) Exception log (FTP adapter)

The exception information that has occurred after the start of the trace (stack trace) is output to a different file as an exception log. In the exception log, you can set the size and numbers of the output file without setting the path and output level of the output file,. In addition, the exception log file will be output to the same directory as the Maintenance log

The exception logs of the FTP adapter are described here:

Output format of Exception log

The following figure shows the output format of the Exception log:

Figure 7‒101: Output format of the Exception log (FTP adapter)

[Figure]

Output contents

The following table lists and describes the contents output in the exception log:

Table 7‒112:  Contents output in the exception log (FTP adapter)

Item

Contents

Number

The output serial number of the Exception log is displayed.

Date

The collection date of the Exception log is output in the yyyy/mm/dd format.

  • yyyy: Christian year

  • mm: Month

  • dd: Day

Time

The collection time of the Exception log is output in hh:mm:ss.SSS format.

  • hh: Hour

  • mm: Minute

  • ss: Second

  • SSS: Millisecond

Product ID

"FTPADP" indicating the FTP adapter is output as the identifier used for identifying the product.

pid

The ID to identify the process is output.

tid

The ID to identify the thread is output.

ID

Blank

Stack trace information

Stack trace information is output.

CRLF

Record end code is output.

Output destination of Exception log

The following is the output destination of Exception log. The path is same as Maintenance log.

< Path specified in the ftpadp.methodtrace.filepath property of the FTP-adapter runtime-environment property file>\<Service ID>

The following table lists the log file names of the Exception log:

Table 7‒113:  Log file names of the Exception log (FTP adapter)

Output mode of log file

Log file name

For Wraparound mode

cscftpadpexp_<HCSC server name>_<number of files>.log

For Shift mode

cscftpadpexp_<HCSC server name>_.log

Specify the log file number with the ftpadp.exptrace.filenum property of the FTP-adapter runtime-environment property file. Specify the log file size, with the ftpadp.exptrace.filesize of the FTP-adapter runtime-environment property file.

For details on the FTP-adapter runtime-environment property file, see"6.8.3 FTP-adapter runtime-environment property file" in "Service Platform Reference Guide".

(f) FTP command message log (FTP adapter)

The FTP command message log of the FTP adapter is described here.

The information at the time of starting and stopping the cscpasswd command of the FTP adapter, error messages when a failure occurs during command execution is output to the FTP command message log as a log file. By referencing the FTP command message log, you can check the failure information and the running information of the command that was executed in the past.

Output format of the FTP command message log

The following figure shows the output format of the FTP command message log:

Figure 7‒102: Output format of the FTP command message log (FTP adapter)

[Figure]

Output contents

The following table lists and describes the contents output to the FTP command message log:

Table 7‒114:  Contents output to the FTP command message log (FTP adapter)

Item

Contents

Number

The output serial number of the Command message log is displayed.

Date

The collection date of the Command message log is output in the yyyy/mm/dd format.

  • yyyy: Christian year

  • mm: Month

  • dd: Day

Time

The collection time of the Command message log is output in hh:mm:ss.SSS format.

  • hh: Hour

  • mm: Minute

  • ss: Second

  • SSS: Millisecond

Product ID

"add","del", or "ls" indicating the name of executed command is output after "FTPADP" indicating the FTP adapter is output as the identifier used for identifying the product.

  • FTPADP:add

  • FTPADP:del

  • FTPADP:ls

pid

The ID to identify the process is output.

tid

The ID to identify the thread is output.

Message ID

Message ID is output in the "KDEKnnnnn-X" format.

Message text

Content of the message is output.

CRLF

Record end code is output.

Output destination of the FTP command message log

The output destination and file name of FTP command message log data are as follows:

< Path specified in the ftpadp.command.messagelog.filepath key of the FTP adapter command definition file>\message<number of files>.log

Specify the number of log files with ftpadp.command.messagelog.filenum key of the FTP adapter command definition file. Specify the log file size, with the ftpadp.command.messagelog.filesize key of the FTP adapter command definition file.

(3)  Acquiring failure information (file operations adapter)

The failure information of the file operations adapter can be classified as follows:

The types of failure information are described here.

(a) Message log (file operations adapter)

The message log of the file operations adapter is described here.

Output format of Message log

The following figure shows the output format of the Message log:

Figure 7‒103: Output format of Message log (file operations adapter)

[Figure]

Output contents

The following table lists and describes the contents output to the Message log:

Table 7‒115: Contents output to the Message log (file operations adapter)

Item

Contents

Number

The output serial number of the Message log is displayed.

Date

The collection date of the Message log is output in the yyyy/mm/dd format.

  • yyyy: Christian year

  • mm: Month

  • dd: Day

Time

The collection time of the Message log is output in hh:mm:ss.SSS format.

  • hh: Hour

  • mm: Minute

  • ss: Second

  • SSS: Millisecond

Product ID

"HEJB" indicating Component Container is output as the identifier used for identifying the product.

pid

The ID to identify the process is output.

tid

The ID to identify the thread is output.

Message ID

Message ID is output in the "KDECnnnnn-X" format.

Message text

Content of the message is output.

CRLF

Record end code is output.

Output destination of the Message log

The message log is output to the path specified in the output destination of the activity log of the J2EE server.

Specify the output destination of the activity log of the J2EE server with the ejb.server.log.directory key of usrconf.cfg (option definition file for J2EE server).The default output destination is <Installation directory of Service Platform>\CC\server\public\ejb\<J2EE server name>\logs. For details on usrconf.cfg, see "2.2.2 usrconf.cfg (option definition file for J2EE servers)" in "Application Server Definition Reference Guide".

The following table lists the Log file name of the Message log:

Table 7‒116:  Log file name of Message log (file operations adapter)

Output mode of log file

Log file name

For Wraparound mode

cjmessage<number of files>.log

For Shift mode

cjmessage.log

Specify the number of log files with the ejbserver.logger.channels.define.<channel name>.filenum key of the user property file (usrconf.properties) for the J2EE server that is operating on the HCSC server. Specify the log file size with the ejbserver.logger.channels.define.<channel name>.filesize key of the user property file (usrconf.properties) for the J2EE server that is operating on the HCSC server.

(b) Maintenance log (file operations adapter)

The maintenance log of the file operations adapter is described here.

Output format of Maintenance log

The following figure shows the output format of the maintenance log:

Figure 7‒104: Output format of Maintenance log (File operations adapter)

[Figure]

Output contents

The following table lists and describes the contents output to the Maintenance log:

Table 7‒117: Contents output to the Maintenance log (File operations adapter)

Item

Contents

Number

The output serial number of the Maintenance log is output.

Date

The collection date of the Maintenance log is output in the (yyyy/mm/dd format).

  • yyyy: Christian year

  • mm: Month

  • dd: Day

Time

The collection time of the Maintenance log is output in hh:mm:ss.SSS format.

  • hh: Hour

  • mm: Minute

  • ss: Second

  • SSS: Millisecond

Product ID

"FOPADP" indicating the File operations adapter is output as the identifier used for identifying the product.

Also, the version information is output.

pid

The ID to identify the process is output.

tid

The ID to identify the thread is output.

ID, Type

Not displayed.

Type of output

Collection point information of the Maintenance log (Collection location) is output.

  • BGN: Start Method

  • END: End Method

  • CAL: Invoke method

  • RET: Return method

  • THR: Throw exception

  • CTH: Catch exception

Class name

Class name to acquire Maintenance log is output.

Method name

Method name to acquire Maintenance log is output.

Input output information#

Input and output information of the method to acquire the Maintenance log (value of argument, return value, and exception name) is output.

CRLF

Record end code is output.

Note#
  • At the time of starting the file conversion operation

    The information is output in the following format:

    <Input file path> , file type = < Input file format> , file size = < Input file size>

    The following table describes the meaning of each item:

    Information to be added

    Description

    <Path of Input file>

    Absolute path of the Input file

    <Input file format>

    For binary format: non-xml

    For XML format: xml

    <Input file size>

    Output in bytes

  • At the time of completion of the output of file conversion operation

    The information is output in the following format:

    <Path of Output file> , file type = <Output file format> , file size = <Output filesize> , record count = <Number of input records>

    The following table describes the meaning of each item:

    Information to be added

    Description

    <Path of Output file>

    Absolute path of the Output file

    <Output file format>

    For binary format:non-xml

    For XML format: xml

    <Output file size>

    Output in bytes

    <Number of input records>

    For segmentation method: Outputs the input records

    For batch processing method: Normally outputs "-1"

Output destination of Maintenance log
<Log output directory of J2EE server>\CSCADP\ADPFOP\maintenance\<Service ID of File operations adapter>

The following table lists Log file name of the Maintenance log:

Table 7‒118: Log file name of Maintenance log(File operations adapter)

Output mode of log file

Log file name

For Wraparound mode

cscadpfopmnt_<HCSC server name>_<number of files>.log

For Shift mode

cscadpfopmnt_<HCSC server name>_.log

Specify the number of log files with the methodtrace-filenum property of the HCSC server runtime definition file. Specify the log file size with the methodtrace-filesize property of the HCSC server runtime definition file.

For details on the HCSC server runtime definition file, see "6.5.6 HCSC server runtime definition file" in "Service Platform Reference Guide".

(c) Performance analysis trace(file operations adapter)

The performance analysis trace of the file operations adapter is described here.

Output format of Performance analysis trace

The format output in the performance analysis trace file is same as the performance analysis trace of J2EEserver. For details, see "7.3 Collecting the trace based performance analysis file by using Management Server" in "Application Server Maintenance and Migration Guide".

Output contents

The following table lists and describes contents output to the performance analysis trace file.

Table 7‒119: Contents output to the Performance analysis trace file (File operations adapter)

Item

Contents

Event ID

The Event ID of the collection point is output.

For details on the collection point, seethe item "Performance analysis trace collection point".

Return code

The type of the collection point is output.

  • 0:Normal end

  • 1:Abnormal end

Interface name

Class name is output.

Operation name

Method name is output.

Additional information

Data (Hexadecimal format)

The information (hexadecimal format) that differs for each collection point is output. Data in excess of 512 characters is truncated.

Data (ASCII format)#

Contents of Data (Hexadecimal format) are output in the ASCII format. Data in excess of 512 characters is truncated.

Note#

The example of the output format of Data (ASCII format) is as follows:

Service ID=<Service ID>, Operation Name=<Service operation name>, Time=<Nano seconds from any time>, Exception=<Exception class name>
Performance analysis trace collection point

The following figure shows the performance analysis trace collection point:

Figure 7‒105: Performance analysis trace collection point(file operations adapter)

[Figure]

The following table lists the event ID, trace collection point, and the performance analysis trace collection level. The numbers in the Number in figure column of the table correspond to the numbers in the above figure.

Table 7‒120: Performance analysis trace collection point(File operations adapter)

Event ID

Number in figure

Trace collection point

Level

0x9B80

1

Entry to File operations adapter

A

0x9B81

2

Exit from File operations adapter

A

0x9B82

3

Invocation of the operations of file operations adapter

A

0x9B83

4

Point of receiving the results of the operations of file operations adapter

A

Legend:

A:Indicates the "Standard" level.

How to acquire Performance analysis trace and output destination

Settings are required to acquire performance analysis trace. For details on settings, see "7. Performance Analysis by Using Trace Based Performance Analysis" in "Application Server Maintenance and Migration Guide".

(d) Exception log(File operations adapter)

Exception information is output to the exception log. For the overview of the exception log, see "7.4.7(1) Exception log".The output contents of the exception log are same as the Maintenance log.

Output destination

The output destination of the exception log is as follows:

<Log output directory of J2EE server >\CSCADP\ADPFOP\maintenance\<Service ID of File operations adapter>

The following table lists the log file names of the Exception log:

Table 7‒121: Log file name of the Exception log(File operations adapter)

Output mode of log file

Log file name

For Wraparound mode

cscadpfopexp_<HCSC server name>_<number of files>.log

For Shift mode

cscadpfopexp_<HCSC server name>_.log

Number of files

The default number of files of the output file is 8. You can change the number of files with the exptrace-filenum key of the File operations adapter runtime-environment property file. Specify the size of the log file with the exptrace-filesize property of the File operations adapter runtime-environment property file.

For details on the File operations adapter runtime-environment property file, see "6.8.7 File operations adapter runtime-environment property file" in "Service Platform Reference Guide".

(4) Acquiring the failure information (FTP reception)

Performance analysis trace is output in the FTP reception as the failure information.

The method to notify an error that has occurred at the time of executing FTP reception and performance analysis trace is described here:

(a)  Method to notify an error that has occurred at the time of executing FTP reception

The method to notify the error when you invoke the business process using the FTP reception from the FTP client is described here. Note that the method of notification depends on the type of error.

When the response message indicating an error in the FTP reception is returned

The following figure shows the method to notify an error when the response message indicating an error in the FTP reception is returned:

Figure 7‒106:  Method to notify an error when the response message indicating an error in the FTP reception is returned

[Figure]

The fault message returned from the service adapter is notified to the fault processing of business processes. In the fault processing of business processes, the error information is converted to a response message (response message that was set to false in the <success> tag of response message) ,and is returned to the FTP reception. At this time, the response message indicating the error is returned to the FTP reception via the message delivery infrastructure and custom reception framework.

In the FTP reception, the message text set in the response message is returned as-is to the FTP inbound adapter. In the FTP inbound adapter, the received message text responds to the FTP client as the transfer command of FTP or response of the list command.

When the custom reception framework returns an error

The following figure shows the method to notify an error when the custom reception framework returns an error. Note that when a fault message is returned from a service adapter that is invoked from the business process, even if the fault process corresponding to this fault is not defined in the business process, the flow will be same as the flow shown in the following figure.

Figure 7‒107: Method to notify an error when the custom reception framework returns an error

[Figure]

The causes for the occurrence of Error 1~ Error 5 shown in Figure 7-107 are as follows:

  • Error 1:Invalid request parameter

  • Error 2: Address (Location) not found, service adapter has stopped

  • Error 3:Data transformation failed

  • Error 4:Invalid address, Service component has stopped, Communication failure

  • Error 5:Exception error in processing the business process

When any of the errors mentioned in Error 1~ Error 5 occur, the custom reception framework that has caught the exception throws CSCMsgServerException to the reception processing of the FTP reception.

In the reception processing of the FTP reception, a message text of KDEC00386-E~KDEC00410-W is generated on the basis of the caught exception, and a response is sent to the inbound FTP adapter. In the FTP inbound adapter, the received message text is sent as a response of the transfer command or the list command of FTP to the FTP client.

For details on CSCMsgServerException, see "AppendixA.3 APIs of the custom adapter development framework" in "Service Platform Reception and Adapter Definition Guide".

When the FTP reception detects an error

The following figure shows the method to notify an error when the FTP reception detects an error:

Figure 7‒108:  Method to notify an error when the FTP reception detects an error

[Figure]

The causes for the occurrence of Error 1 and Error 2 shown in the Figure 7-108 are as follows:

  • Error 1:Failure in creation of working folder

  • Error 2: Occurrence of failure during the transfer of file data or list data in the FTP inbound adapter

In the FTP reception, the message text of KDEC00386-E~KDEC00410-W is generated on the basis of the detected failure, and a response is sent to the inbound FTP adapter. In the FTP inbound adapter, the received message text is sent as a response of the transfer command or list command of FTP to the FTP client.

(b) Performance analysis trace (FTP reception)

The performance analysis trace in the FTP reception is described here:

Output format of Performance analysis trace

The format that is output to the performance analysis trace file is same as the performance analysis trace of the J2EE server. For details, see "7.3 Collecting the trace based performance analysis file by using Management Server" in "Application Server Maintenance and Migration Guide".

Output contents

The following table lists and describes contents output to the performance analysis trace file:

Table 7‒122: Contents output to the Performance analysis trace file (FTP reception)

Item

Content

Event ID

The Event ID of the collection point is output.

For details on the collection point, see the item "Performance analysis trace collection point"

Return code

The type of the collection point is output.

  • 0:Normal end

  • 1:Abnormal end

Interface name

Class name is output.

Operation name

Method name is output.

Option information

Message common ID

Request identification information (parent ID) is output. If this information is not set, the string null is output.

Service request ID

Request identification information (child ID) is output. If this information is not set, the string null is output.

Additional information

The following option information is output:

  • Reception name

  • Reception ID

  • Request ID

  • Service name

  • Service operation name

  • Exception name (only at the time of failure occurrence)

Performance analysis trace collection point

The following figure shows the performance analysis trace collection point:

Figure 7‒109: Performance analysis trace collection point (FTP reception)

[Figure]

The following table lists the event ID, trace collection point, and the performance analysis trace collection level. The numbers in the Number in figure column of the table correspond to the numbers in the above figure.

Table 7‒123: Performance analysis trace collection point (FTP reception)

Event ID

Number in figure

Trace collection point

Level

0x9870

1

Entry to custom reception

A

0x9871

2

Exit from custom reception

A

0x9872

3

Invocation of custom reception framework

B

0x9873

4

Point for receiving response of custom reception framework

B

0x9874

5

For PUT operation

After invoking business process and before deleting working directory

For GET operation

After transferring file data to FTP client and before deleting working directory

For GETINFO operation

After transferring list data to FTP client and deleting working directory

A

0x9860

6

Entry to custom reception framework

A

0x9861

7

Exit from custom reception framework

A

0x9864

8

Invocation of HCSC message delivery control

A

0x9865

9

Point for receiving response of HCSC message delivery control

A

Legend:

A: Indicates the "Standard" level.

B: Indicates the "Detailed" level.

How to acquire Performance analysis trace and output destination

Settings are required to acquire performance analysis trace. For details on settings, see "7. Performance Analysis by Using Trace Based Performance Analysis" in "Application Server Maintenance and Migration Guide".