Hitachi

uCosminexus Service Platform Setup and Operation Guide


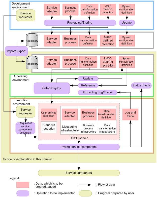
1.2.1 Positioning in operations

The following figure shows the positioning of the operating environment and the execution environment in the operations of the entire system:

Figure 1‒2: Positioning in operations

[Figure]

In the operating environment, read the (service adapters, business processes, and user-defined receptions) from HCSC components created in the development environment, and deploy to the execution environment. In addition, you can set up an HCSC server to use in the execution environment.

Monitor the starting and stopping status of the system after you start the operation.

In the execution environment, invoke service components and business processes through the HCSC server and execute business according to the request message received by the service requester.