4.5.2 Output Destination of the EJB Client Application System Log
The EJB client application system log is output to the directory specified in the following keys:
-
Directory specified in the ejb.client.log.directory key and ejb.client.ejb.log key of option definition file (usrconf.cfg) for Java applications
-
Directory specified in the ejbserver.client.log.directory key and ejbserver.client.ejb.log key in system properties
When different values are specified in both, the Java application option definition file (usrconf.cfg) and system properties, system property settings are valid.
Note that in system properties, you can set the output destination for the following logs only:
-
Operation log (cjclmessage[n].log)
-
Exception information when an error occurs (cjclexception[n].log)
-
Maintenance information (cjclmaintenance[n].log)
-
Log operation information (cjlogger.log)
The cjcldellog command operation log (cjcldellog.log) and cjclstartap command operation log (cjclstartap[n].log) are output directly under Cosminexus-installation-directory\CC\client\logs (in Windows) or /opt/Cosminexus/CC/client/logs (in UNIX).
- Important note
-
-
The standard output and the standard error contents of an EJB client application are not output to the log file. To output them to the log file, either uses the user log function or redirect.
-
Logs for multiple processes are output under a single directory (the default is the ejbcl directory). Note that, if you want to have a separate log output destination for each process (each application), specify the respective output destinations in the ejb.client.log.directory key of usrconf.cfg.
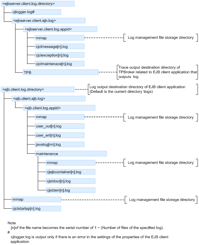
The following figure shows the output destination of the EJB client application system log.
|
|
|
|