3.2.1 Specifiable contents
This section describes the contents that can be specified as data acquisition methods.
You can specify the following contents as acquisition methods in some of the data to be used for troubleshooting. The contents that you can specify depend on the data.
-
Do you want to acquire the data?
-
Data output destination
-
Number of output destination files
-
How to switch the output destination files
Note that for some data output by the following processes, you can select the time at which the output destination files will be switched and the name assignment rules for the switched files:
-
J2EE server
-
Administration Agent
-
Management Server#
-
Internal setup tool for the virtual server manager
-
Server Communication Agent
# Applicable when the shift mode is set up for the integrated log.
This subsection describes the time at which the output destination files can be switched and the file name assignment rules that you can select in these processes.
- Organization of this subsection
(1) Time at which the output destination files are switched
For some of the data, you can select the switching methods for the data output destination files from the following two types of methods:
- File size-based switching method
-
In this method, when the output destination file reaches a certain size, the log output destination is switched to the next file. You can specify the file size for each data item. However, the file size is fixed for some of the data.
- Time and file size-based switching method
-
In this method, when the specified time is reached, or when the output destination file reaches a certain size, the log output destination is switched to the next file.
You can specify the switching method for each process.
If you select the time and file size-based switching method, and if you want to switch the files by time alone, specify a value larger than the assumed log output volume as the file size. Also, the header information of the new file, created after the output destination file is switched by time, becomes the date and time at which the process that has output the log initialized the log.
For details on the files that are switched by the time and file size-based switching method, see 5.2 Application Server Log.
- Important note
-
When you select the time and file size-based switching method, the time at which the output destination file is switched might be delayed from the specified time by several milliseconds to a few seconds, depending on the load status of the OS resources.
Also, if the process that performs log output (such as the J2EE server) is not running at the specified time, the log is added into the existing file instead of switching the files when the process next starts after the specified time is past. For example, if the switching time is specified at 12:00:00, and the process is stopped at 11:00:00, the process that starts at 13:00:00 adds the log to the existing file.
(2) File name assignment rules when the output destination files are switched
A file name configured with a data-specific string and serial number is set for the output destination files. You can select the serial number assignment rules from the following two modes:
- Wraparound mode
-
If the data-specific string is xxx, the files are created with the serial number added as xxx1.log, xxx2.log and so on. The range of the serial numbers is from 1 up to (number-of-output-destination-files). If the output destination is changed after the specified number of output destination files are created, the data output destination switches to the file with the serial number 1.
The following figure shows file name assignment rules in the wraparound mode.
Figure 3‒1: File name assignment rules in the wraparound mode - Shift mode
-
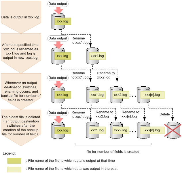
The file to which the data is being output currently has a file name containing only the data-specific string. No serial number is given. After the output destination is switched at the specified time, a serial number is given to the previous files.
If the data-specific string is xxx, the file to which the data is output at that time becomes xxx.log (file name without serial number). The names of the previous output destination files are changed (renamed) to file names with the serial number added as xxx1.log, xxx2.log and so on. At this time, the file with the smallest serial number sequentially becomes the latest file.
The range of the serial numbers is from 1 up to (number-of-output-destination-files). Therefore, the total number of files is the specified-number-of-output-destination-files + 1 (current output destination file).
The following figure shows the procedure of switching output destination in the shift mode.
Figure 3‒2: Procedure of switching the output destination in the shift mode
For details on the files that are switched in the shift mode, see 5.2 Application Server Log.
Note that when deleting a file in Windows, a file that is being used in another process might be stored temporarily. In this case, a file with #removed#[n] (n is an integer of 0 or more value) added at the end of the original file name is created temporarily. This file is automatically deleted when all the processes finish processing the file.