Hitachi

uCosminexus Application Server System Design Guide


3.7.2 Load balancing with a load balancer when using the NIO HTTP server (when not going through a Web server)

This subsection describes the configuration where load balancing is executed by load balancer (layer 5 switch). This method is used when servlets or JSPs are the access points.

The following explains a system that accesses the NIO HTTP server of the J2EE server directly without going through a Web server.

Organization of this subsection

(1) Features of system configuration

This configuration can be used when servlets or JSPs are the access points of the applications running on J2EE servers.

The load balancing can be implemented by registering the Application Server instance that is the target of the load balancer. You can register multiple Application Server instances to reduce the distribute the load created by access from the clients.

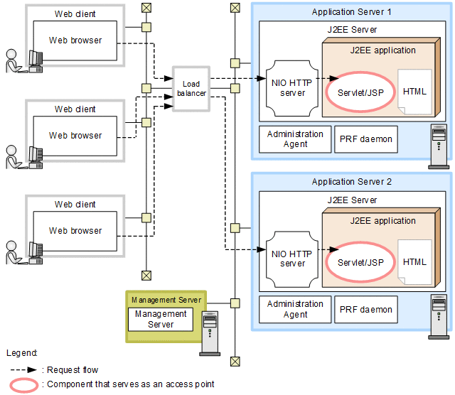
The following figure shows the configuration of load balancing using the load balancer:

Figure 3‒38: Example of the configuration of load balancing using the load balancer (when accessing the NIO HTTP server directly)

[Figure]

Note: For other legend items, see 3.2 Description of the system configuration.

Features
  • The scalability and the availability of servlets and JSPs can be secured.

  • If an error occurs on a particular Application Server, or if maintenance is required, you can stop accessing the relevant Application Server with the load balancer and can execute the degeneration operation of the system.

  • As J2EE servers can be directly accessed from a Web browser without using Web servers, the performance is high in this configuration. Moreover, the operation is simple because you need not start Web servers. However, you must take care of the functions and the configuration that you can use. When connecting to the Internet, set up the deployment of the web server embedded with the reverse proxy at the front-end. For details, see 3.4.2 Configuration where servlets and JSPs are used as access points (when accessing the NIO HTTP server directly).

Request flow

The request is sent from the Web browser to the access point servlets and JSPs on the J2EE server through the load balancer. In such cases, the load balancer distributes the access from the Web browser to J2EE servers running on the respective Application Server machines. Note that the load balancer also controls the correlation of Sticky and Afinity of HTTP.

Reference note

When you use HTTPS, you must set up the deployment of the SSL accelerator at the front-end of load balancer.

(2) Required software and process to be started on each machine

If you are using load balancer, the required software and processes to be started on the respective machines is same as in configurations where servlets and JSPs are the access points. For details, see 3.4.2 Configuration where servlets and JSPs are used as access points (when accessing the NIO HTTP server directly).