Hitachi

JP1 Version 12 JP1/IT Desktop Management 2 - Agent (For UNIX Systems)


2.2.2 Packaging procedure

You can package a resource by a command.

How to register the software by using a command

Create and register a file (packaging-information file) which specifies attribute information (package attribute) such as the name of the software to be registered, and the installation method during distribution.

To register Hitachi program products or register user programs and user data to be distributed to machines whose OS is the same as the OS of the registration source, use the rdsft command. To register another company's software, register OS patches, or register user programs and user data to be distributed to machines whose OS differs from the OS of the registration source, use the rdscm command. The rdscm command can also register user programs and user data to be distributed to machines whose OS is the same as the OS of the registration source.

Hitachi program products and another company's software can only be distributed to machines whose OS is the same as the OS of the registration source.

This section explains procedures for registering software using commands.

Organization of this subsection

(1) Registering Hitachi program products

This subsection describes how to register Hitachi program products.

(a) Registration method

Use the rdsft command to register Hitachi program products.

To specify detailed attributes, create the packaging-information file before you register resources and specify that file name in the command option. For the method of creating the packaging-information file, see 2.2.3(1) Creating the packaging-information file. For some items, you can set default values in the settings files of the client services.

Table 2-1 lists the rdsft command options to be specified and the items to be specified in the packaging-information file when you register program products. If the same item is specified using more than one method, the order precedence is the rdsft command, the packaging-information file, and then the settings file.

Table 2‒1: Items to be specified when a Hitachi program product is registered

Item

Specification method

Default

rdsft command

Packaging-information file

Settings file

-k password

Y

--

--

--#1

-C special-file-name #2

Y

--

--

--

-s or -S registered-program-product-model #2

Y

--

--

--

cabinet-ID-1 #2

Y

Y

--

--

-m managing-host-name

Y

--

--

--#3

-Q

Y

--

--

--#4

host-name-on-higher-system

Y

Y

--

Value in the settings file

packaging-information-file-name

Y

--

--

--

PPName #5

--

Y

--

--

APafterGeneration

--

Y

--

--

APWatchTimer

--

Y

--

300 seconds

InstallTiming

--

Y

--

EXECUTE

Compress

--

Y

Y

NO

LifeofResource

--

Y

Y

1 day

Recover

--

Y

--

NO

BackupDataKeep

--

Y

--

0 days

Legend:

Y: Specifiable.

--: Not specifiable or inapplicable.

#1

Requires the password.

#2

Mandatory.

#3

For -m managing-host-name, specify the host name of the relay system that is directly connected to the managing server if program products are registered via at least two relay systems. This item does not need to be specified if program products are registered from the end workstation, the UNIX machine connected to the relay system that is directly connected to the managing server.

#4

Waits for the response from the user.

#5

Mandatory if -s is specified in the rdsft command.

If you want to register a Hitachi program product by using a special file that is not a system standard special file, you must define the special file in the special file definition file. For details on how to create the special file definition file, see 2.2.3(3) Setting the special file definition file.

(b) Note during registration

After execution of the register command (rdsft command), you cannot cancel the packaging. To make sure that the software is registered, execute the rdslst command after creation of the packaging-information file, and check the specified Hitachi program product.

The rdslst command, also allows you to confirm the Hitachi program products stored on a storage medium. For example, a CD-ROM might contain a Hitachi program product that is not licensed. Before registering a program product, use the rdslst command to check the stored Hitachi program products. Execute the rdslst command with the medium unmounted. Execute the packaging with the CD-ROM also unmounted.

(2) Registering another company's software

This subsection describes the formats of another company's software that can be distributed and the method for registering that software.

(a) Formats of another company's software that can be distributed

Table 2-2 describes the formats of another company's software that can be distributed by using JP1/IT Desktop Management 2.

Table 2‒2: Formats of another company's software that can be distributed

OS

Software format

Software format example

HP-UX

File formats that can be specified in the -s option of the swinstall command

depot

Solaris

File formats that can be specified in the -d option of the pkgadd command

Solaris package format

AIX

File formats that can be specified in the -d option of the geninstall command

bff

Linux

File format that can be specified in the rpm command

rpm

If the OS command allows, you can specify a directory.

The following software of another company cannot be distributed:

  • Software that must be installed in the single-user mode, which is one of the OS operation modes

  • Software that requires the OS to be restarted during installation

(b) Registration method

To register another company's software, use the rdscm command with the -ISVSOFT option specified. Depending on the situation, you might need to perform the file creation tasks described below before registration:

Creating a packaging-information file

You can use command options to specify major attributes such as package ID and cabinet ID. However, if you want to specify more detailed attributes, you need to create a packaging-information file. For details on how to do this, see 2.2.3(1) Creating the packaging-information file.

Creating a response file

If you want to distribute another company's software that requires user responses during installation, you must specify the appropriate response file during packaging. A file that describes user responses is called a response file.

You can specify a response file in HP-UX and Solaris only. The following shows the command for creating the response file:

HP-UX: swask -c

Solaris: pkgask -r

For details on the response file, see the documentation for the OS.

Creating an installation management file

To distribute the Solaris version of another company's software, you need to specify an installation management file during packaging. The installation management file describes information needed during installation. For example, you might be able to indicate forced distribution by using the file.

For details on how to create the installation management file, see the documentation for the OS.

Table 2-3 lists the items that you can specify by using command options or a packaging-information file when registering another company's software. For some of the items, the default values can be specified using the settings file for the client services. If the same item is specified using more than one method, the order of precedence is command, package-information file, and settings file.

Table 2‒3: Items to be specified when another company's software is registered

Item

Specification method

Default

rdscm command

Packaging-information file

Settings file

-ISVSOFT#1

Y

--

--

--

-k password

Y

--

--

--#2

-d user-resource-path#1

Y

--

--

--

cabinet-ID#1

Y

Y

--

--

package-ID

Y

Y

--

Automatic generation

program-name

Y

Y

--

Space character#3

version

Y

Y

--

000000#3

generation

Y

Y

--

0000

host-name-on-higher-system

Y

Y

--

Value in the settings file

-m managing-host-name

Y

--

--

--#4

-Q

Y

--

--

--#5

packaging-information-file-name

Y

--

--

--

-N service-name

Y

--

--

--

-REBOOT

Y

--

--

--

-ISVRES response-file-name#6

Y

--

--

--

-ISVADM installation-management-file- name#7

Y

--

--

Path defined by the pkgadd command

UserName

--

Y

--

Space character

Compress

--

Y

Y

NO

APbeforeGeneration

--

Y

--

--

APafterGeneration

--

Y

--

--

APWatchTimer

--

Y

--

300 seconds

LifeofResource

--

Y

Y

1 day

InstallTiming

--

Y

--

EXECUTE

Recover#8

--

Y

--

NO

Legend:

Y: Specifiable.

--: Not specifiable or inapplicable.

#1

Mandatory.

#2

Requires a password.

#3

If a package ID is not specified, it is automatically generated.

#4

Specify the host name of the relay system that is directly connected to the managing server if program products are to be registered via at least two relay systems. This item does not need to be specified if program products are registered from the end workstation, the UNIX machine connected to the relay system that is directly connected to the managing server.

#5

Waits for a response from the user.

#6

This item can be specified for only the HP-UX or Solaris version of another company's software.

#7

This item can be specified for only the Solaris version of another company's software.

#8

This item can be specified for only the HP-UX version of another company's software.

(c) Automatic generation of package IDs

When you register another company's software without specifying the package ID, an OS command that acquires software information is executed to generate the package ID automatically. If you also omit specifying the program name and version, the command also automatically generates them.

The OS command used to acquire software information must be stored in a specific directory. Table 2-4 shows the command and the appropriate directory for each OS.

Table 2‒4: OS command for acquiring software information and its directory

OS

Command

Directory for storing the command

HP-UX

swlist

/usr/sbin

Solaris

pkginfo

/bin

AIX

geninstall

/usr/sbin

Linux

rpm

/bin

The package ID, program name, and the version are automatically generated from the software short name, software long name, and version information acquired by the OS command. Automatic generation uses the following rules to convert the acquired information:

Package ID
  • The string WUA- is prefixed.

  • Periods (.) and underscores (_) are converted to hyphens (-).

  • Lower-case letters are converted to the corresponding upper-case letters.

  • If the package ID has more than 44 characters, it is truncated following the 42nd character and two hyphens (--) are appended.

Program name
  • Periods (.) and underscores (_) are converted to hyphens (-).

  • Lower-case letters are converted to the corresponding upper-case letters.

  • If the program name has more than 50 characters, it is truncated following the 48th character and two hyphens (--) are appended.

Version
  • Periods (.) are deleted.

  • If the version has fewer than 7 characters, zeros (0) are appended to make the length 7 characters.

  • If the version has more than 7 characters, it is truncated following the 7th character.

(3) Registering the user data and user programs

(a) Registration method

Use the rdsft command to register user data and user programs. Use the rdscm command to register shared packages. Before registration, create the following files as required.

Creating the packaging-information file

options. To specify detailed attributes, create a packaging-information file. For details on how to create this file, see 2.2.3(1) Creating the packaging-information file.

Creating the user resource path file

The directories and files for software where user data and user programs are to be registered are called the user resource paths. To register all software in different directories as a single unit of software, specify the user resource paths in a user resource path file. For details on how to create the user resource path file, see 2.2.3(2) Creating the user resource path file.

Table 2-5 lists the command options to be specified and the items to be specified in the packaging-information file when you register user data and user programs. For some items, you can set default values in the settings files of the client services. If the same item is specified using more than one method, the order precedence is the command, the packaging-information file, and then the settings file.

Table 2‒5: Items to be specified when registering user data and user programs

Item

Specification method

Inheritance of specified items when packages are distributed to Windows clients

Default

rdsft or rdscm command

Packaging-information file

Settings file

-k password

S

--

--

--

A password is requested.

-d user-resource-path or -D user-resource-path-file-name

S

--

--

--

A directory under

/NETMRDS/UPUPL/hd #1

cabinet-ID#2

S

S

--

I

--

package-ID#2

S

S

--

I

--

program-name

S

S

--

I

Space character

-m managing-host-name

S

--

--

--

--#3

-L installation-mode#4

S

--

--

I

B

-Q

S

--

--

--

A response from the user is waited.

host-name-on-higher-system

S

S

--

--

Value in the settings file

packaging-information-file-name

S

--

--

--

/NETMRDS/UPUPL/AC000000#5

version

S

S

--

I

000000

prerequisite-version

S

S

--

NI

Space character

generation-number

S

S

--

I

0000

owner-name

--

S

--

NI

Space character

Generator

--

S

--

NI

STANDARD

APbeforeGeneration

--

S

--

NI

--

APafterGeneration

--

S

--

NI

--

APWatchTimer

--

S

--

NI

300 seconds

Comments

--

S

--

NI

Space character

InstallDirectory

--

S

--

NI

/ (root directory)

OwnerofInstallDirectory

--

S

--

NI

User number 0

GroupofInstallDirectory

--

S

--

NI

Cabinet number 3

ModeofInstallDirectory

--

S

--

NI

755

InstallTiming

--

S

--

I#6

EXECUTE

Compress

--

S

S

NI

NO

LifeofResource

--

S

S

I

1 day

Recover

--

S

--

NI

NO

BackupDataKeep

--

S

--

NI

0 days

UAPBackupList

--

S

--

NI

File with the name of the distributed package#7

Legend:

S: Specifiable.

--: Not specifiable, inapplicable, or a value used only at registration.

I: Inherited by the Windows machine.

NI: Not inherited by the Windows machine.

#1

For HP-UX, a directory under /var/opt/NETMDMW/UPUPL/hd

#2

Mandatory.

#3

To register user data or user programs via two or more relay systems, specify the host name of the relay system that is directly connected to the managing server. This specification is unnecessary when registering user data or user programs from the end workstation, the UNIX machine connected to the relay system that is directly connected to the managing server.

#4

Use the rdscm command to specify.

#5

Assumed if you do not specify the packaging-information file name, user resource path, and user resource path file specifications are omitted. For HP-UX, it will be /var/opt/NETMDMW/UPUPL/AC000000.

#6

In the distribution-destination system of Windows, installation is not executed at system stop.

#7

The backups of the file and the directory to be overwritten are acquired.

(b) Shared package attributes that can be inherited by the distribution-destination system

When the distribution-destination system inherits shared packages, it can inherit the following file attributes.

  • File name

  • File update time and date

  • Name of the user who owns the file

  • Cabinet ID which owns the file

  • Access privilege of the user who owns the file (read, write, and execute)

  • Access privilege of the cabinet who owns the file (read, write, and execute)

  • Access privilege of the other users and cabinets (read, write, and execute)

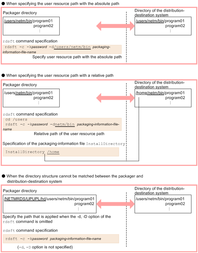
(c) Directory configuration of the packager and the distribution-destination system

Figure 2-1 shows the directory configuration of the packager and the distribution-destination system.

Figure 2‒1: Directory configuration of the packager and the distribution-destination system

[Figure]