Hitachi

JP1 Version 12 Network Management: Getting Started


2.2.5 Performing network discovery

NNMi collects information from devices on a network, and obtains the details of individual devices and the network configuration (topology).

Organization of this subsection

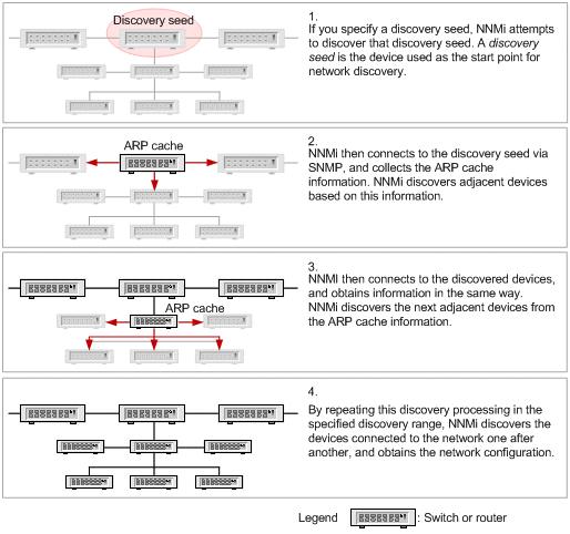
(1) About network discovery

NNMi discovers details of the entire network by collecting via SNMP, ARP cache information of each device and information about adjacent devices recognized by a protocol such as LLDP.

The following description uses an example of network discovery using an ARP cache.

[Figure]

Note

NNMi can perform network discovery by using a ping sweep. The ping sweep method monitors a specified range of IP addresses by using ICMP (ping), and discovers devices that return a response. This method can be used to promptly discover devices in the specified network range, but it places a load on the network. Use a ping sweep that matches your operations. We recommend that you limit the target range when using a ping sweep.

(2) Layer 2 and Layer 3 topologies

NNMi can recognize and display the network topology (the network configuration) by using not only a Layer 3 topology but also a Layer 2 topology. By recognizing a Layer 2 topology (physical connection lines), you can analyze the causes of network problems in more detail.

[Figure]

Layer 2 topology

This topology displays a network configuration by using physical connection lines.

To check the connection lines between switches and terminals at the ends of a network, use a Layer 2 topology. By using it together with a Layer 3 topology, you can intuitively check the situation when a failure occurs, and understand the range affected by the failure.

Layer 3 topology

This topology displays a logical network configuration by using IP addresses.

To check the logical configuration of a core network, use a Layer 3 topology.

Tip

Layer 2 and Layer 3 are the terms that are used in the OSI seven-layer model.

  • Layer 2 (data link layer): Controls data transfer between physical links by using MAC addresses.

  • Layer 3 (network layer): Controls selection of routes in a network by using IP addresses.

For IP network communications or when configuring NNMi, you specify destinations by using IP addresses, and generally you do not need to be conscious of physical connections. NNMi recognizes physical connection lines, the Layer 2 topology, by collecting and analyzing MIB information about adjacent devices.

The following figure provides an example of displaying a Layer 2 topology when a failure occurs in the switch (S1) to which NNMi is connected to, and NNMi cannot communicate with the network beyond the switch.

[Figure]

(3) Specifying how to perform network discovery

You can discover network devices connected to the monitored network. Before you start network discovery, the system administrator needs to complete configuration of the Monitoring Agent.

Before you begin

To perform network discovery, you can use a method that performs network discovery automatically, or a method that performs network discovery of explicitly specified items. You can also use these methods in combination. The following table describes these methods, and gives examples of operations.

Discovery method

Description

Example of operation

Automatic discovery

In this method, NNMi automatically discovers devices according to the auto-discovery rules you specified.

  • You want to automatically discover the changes in a network.

  • There are many devices connected to a large-scale network.

Discovery of explicitly specified items

In this method, you explicitly specify a device as a discovery seed.

  • You want to strictly specify the targets to be managed.

  • The network configuration is fixed.

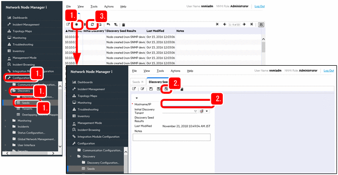
The following procedure describes how to discover explicitly specified items.

Procedure

  1. In the Configuration workspace, click Discovery and Seeds, and then click [Figure] (New).

    [Figure]

  2. Enter the IP address of the discovery seed in Hostname/IP, and click [Figure] (Save and Close).

    The discovery processing immediately starts for the specified discovery seed.

    For the device to be set as a discovery seed, specify a router that supports SNMP and has much information about adjacent devices.

  3. Click [Figure] (Refresh).

    Make sure that the specified discovery seed has been created.

    Note

    You can also use the nnmloadseeds.ovpl command as shown below to register discovery seeds in a batch operation.

    To directly specify seeds:

    Example: nnmloadseeds.ovpl -n 192.168.8.82 192.168.100.24

    To specify a list of seeds:

    Example: nnmloadseeds.ovpl -f c:\jp1\seeds.txt

    Example of describing a seed file:

    192.168.8.82 # node1

    192.168.100.24 # node2

    For details about the nnmloadseeds.ovpl command, see the topic displayed by selecting the Help menu, NNMi Documentation Library, Reference Pages, and then nnmloadseeds.ovpl.

    Tip

    If you want to perform network discovery automatically, in the Configuration workspace, select Discovery Configuration and then Auto-Discovery Rules. Also, when specifying IP Ranges, if you specify the IP addresses that you do not want to discover and set the range type to Ignored by rule, the IP addresses are excluded from discovery.

    Use the operation of selecting Discovery Configuration and then Excluded IP Addresses only when excluding specific IP addresses from the discovered nodes. If you use this operation to specify nodes to be excluded from monitoring, the IP addresses might disappear while the nodes still remain. Use the method appropriate for your usage.

    For details about automatic discovery, see the topic Setting up auto-discovery rules in the JP1/Network Node Manager i Setup Guide.

(4) Checking the discovered network and devices

You can view a discovered network by using a topology map. Immediately after you configure the discovery settings, you can view the process of node discovery.

Procedure

  1. Click the Topology Maps workspace and then Network Overview.

    In the Network Overview view, check the network status.

    [Figure]

  2. Click the Inventory workspace and then Nodes.

    Make sure that the devices that you specified as discovery targets are discovered and registered correctly. If the specified devices are displayed, the network discovery has been performed successfully.

    Check Device Category and Device Profile to check what devices have been discovered.

    [Figure]

    Tip

    If a node in a cluster system is included in the monitored targets, specify the logical IP address as an excluded IP address so that it is not monitored. If you do not configure this setting, a problem occurs if the node is deleted or the status of a different node is applied when the logical IP address is moved. For details, see the Release Notes.

    Note

    If a node that does not need to be monitored is discovered, you can either delete the node from the monitored targets or exclude it from the monitored targets.

    To delete the node from the monitored targets:

    In the Topology Maps workspace, select Network Overview and then the icon for the node that you want to delete. Note that if the node is specified as a discovery seed, the node is not removed from the list displayed in the Seeds view even if you delete it. Delete the discovery seed.

    To exclude the node from the monitored targets:

    In the Inventory workspace, select Nodes and then the target node. Select Actions, Management Mode, and Note Managed. Use this method if you do not want to delete the node from a map, or want to temporarily exclude the node from monitoring.

(5) Deleting the discovery seeds for which discovery is complete

After the network discovery is complete, delete the discovery seeds.

Procedure

  1. In the Configuration workspace, click Discovery and then Seeds.

  2. Select all discovery seeds, and then click [Figure] (Delete).

    To select multiple rows, click the rows while pressing the Ctrl key.

  3. Verify that the discovery seeds have been deleted.

Next steps

You have now successfully performed network discovery. In the next section, you will configure node groups.