Hitachi

JP1 Version 12 JP1/Performance Management User's Guide


10.4.3 Installing and setting up PFM - Web Console

Organization of this subsection

(1) Process flow for installation and setup

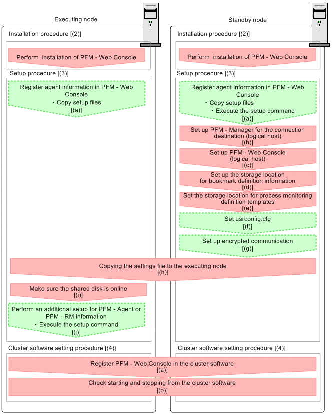
Figure 10‒23: Process flow for installation and setup of PFM - Web Console used on a logical host

[Figure]

In the procedure explanation, the image [Figure] indicates the tasks to be performed on the executing node, and the image [Figure] indicates the tasks to be performed on the standby node. In addition, the image [Figure] indicates the setup items required for specific environments, and optional setup items for when you want to change the default settings.

(2) Installation procedure [Figure] [Figure]

Perform a new installation of PFM - Web Console on the executing node and the standby node. The installation procedure is the same as for a non-cluster system.

For details on the installation procedure, see the chapter describing installation and setup (in UNIX) in the JP1/Performance Management Planning and Configuration Guide.

Notes:
  • Install PFM - Web Console on the local disk, not the shared disk.

  • Install each PFM - Web Console for both the executing node and the standby node in a location with the same path.

(3) Setup procedure

When using PFM - Web Console on a logical host, the environment configurations on the executing node and the standby node have to be the same.

(a) Specifying the LANG environment variable [Figure] [Figure]

Specify the LANG environment variable on the executing node and the standby node.

For details about how to specify the LANG environment variable, see the section on setting the LANG environment variable in the JP1/Performance Management Planning and Configuration Guide.

(b) Registering agent information in PFM - Web Console [Figure] [Figure] [Figure]

To perform integrated management of PFM - Agent or PFM - RM in a cluster system, register the agent information of PFM - Agent or PFM - RM in PFM - Web Console for the executing node and the standby node.

If PFM - Agent or PFM - RM is already registered in PFM - Web Console, you do not have to follow the procedure described below. If PFM - Agent or PFM - RM is not registered yet, manually register PFM - Agent or PFM - RM according to the procedure.

When the following condition applies, manually register PFM - Agent or PFM - RM in PFM - Web Console:

  • The PFM - Agent or PFM - RM to be installed is of a product version that is not specified in the Release Notes for PFM - Web Console.

If, however, the Release Notes for PFM - Agent or PFM - RM state that it is necessary to execute the setup command, execute the setup command.

To perform an additional setup of agent information in PFM - Web Console, see the process flow shown in Figure 10-23.

  1. Copy the setup files. [Figure] [Figure]

    Copy the PFM - Agent or PFM - RM setup file to the following locations on the PFM - Web Console executing node and standby node.

    /opt/jp1pcwebcon/setup/

    The files to copy and the procedure for copying the files are the same as when performing an additional setup for PFM - Manager. For details, see the chapter describing installation and setup (in UNIX) in the JP1/Performance Management Planning and Configuration Guide.

  2. Execute the setup command on the standby node. [Figure]

    Execute the jpcwagtsetup command on the standby node to register the agent information.

    Execute the command as follows:

    jpcwagtsetup

    For details on the jpcwagtsetup command, see the chapters that describe commands in the manual JP1/Performance Management Reference.

Supplemental information:

When you register the agent information of PFM - Agent or PFM - RM in PFM - Web Console, you must restart PFM - Web Console. However, because PFM - Web Console restarts on the standby node when a failover occurs, you do not need to restart PFM - Web Console on the standby node after step 2.

(c) Setting up PFM - Manager for the connection destination [Figure]

On the standby node, set the IP address or host name for the PFM - Manager that serves as the connection destination for PFM - Web Console in the initialization file (config.xml).

Specify the IP address or the host name of the PFM - Manager to connect to in host in the <vserver-connection> tag under the <vsa> tag. If the PFM - Manager to connect to is running on a cluster system, specify the logical IP address or the logical host name.

For details about the initialization file (config.xml), see the chapter that describes definition files in the manual JP1/Performance Management Reference.

(d) Setting up PFM - Web Console (logical host) [Figure]

Set the logical IP address or logical host name for PFM - Web Console in the initialization file (config.xml) on the standby node.

Specify the logical IP address or the logical host name of the PFM - Web Console host in ownHost in the <vserver-connection> tag under the <vsa> tag.

For details about the initialization file (config.xml), see the chapter that describes definition files in the manual JP1/Performance Management Reference.

(e) Setting up the storage location for bookmark definition information [Figure]

Set the storage directory for bookmark definition information in the initialization file (config.xml) on the standby node.

Specify the folder for storing bookmark definition information in bookmarkRepository in the <bookmark> tag under the <vsa> tag. Specify a folder on the shared disk to ensure that the information is inherited if a failover occurs.

For details about the initialization file (config.xml), see the chapter that describes definition files in the manual JP1/Performance Management Reference.

(f) Setting the storage location for process monitoring definition templates [Figure]

Set the storage folder for process monitoring definition templates in the initialization file (config.xml) on the standby node.

Specify the folder for storing bookmark definition information in processMonitoringTemplatesRepository in the <process-monitoring> tag under the <vsa> tag. Specify a folder on the shared disk to ensure that the information is inherited if a failover occurs.

For details about the initialization file (config.xml), see the chapter that describes definition files in the manual JP1/Performance Management Reference.

(g) Setting usrconf.cfg [Figure]

If the language setting of the system locale differs from that of the usrconf.cfg file, change the setting of the usrconf.cfg file on the standby node.

If the system locale has been changed since passwords were set, be sure to check and, if necessary, revise the settings in the usrconf.cfg file.

For details about the option definition file (usrconf.cfg), see the chapter that describes definition files in the manual JP1/Performance Management Reference.

(h) Setting encrypted communication between a web browser and the monitoring console server [Figure]

If you will be using encrypted communication between a web browser and the monitoring console server, specify the settings in both PFM - Web Console and the web browser. For details, see the section on changing the settings for encrypted communication between a web browser and the monitoring console server in the JP1/Performance Management Planning and Configuration Guide.

(i) Copying the settings file to the executing node [Figure] [Figure]

Copy the initialization file (config.xml) edited in (b), (c),(d), and (e) to the executing node.

Copy the file to the following location on the executing node:

/opt/jp1pcwebcon/conf/

If the settings of the usrconf.cfg file on the standby node were changed in (f), you need to copy the file to the executing node. Copy the file to the following location on the executing node:

/opt/jp1pcwebcon/CPSB/CC/server/usrconf/ejb/PFMWebConsole

(j) Make sure the shared disk is online [Figure]

Make sure that the shared disk is online on the execution node. If the shared disk is not online, use the cluster software and the volume manager to bring it online.

(k) Performing an additional setup for PFM - Agent or PFM - RM information [Figure] [Figure]

Use the setup file copied in (a) to perform an additional setup of the agent information for PFM - Agent or PFM - RM on the execution node.

  1. Stop the PFM - Web Console service on the executing node.

    Use the jpcwstop command to stop the services if the PFM - Web Console services are not registered with the cluster software. To perform a forced stop, execute the jpcwstop command with the -immediate option.

    When making changes to the Performance Management configuration such as adding PFM - Agent or PFM - RM after the services are registered with the cluster software, use the cluster software to stop the services. For details on changing the configuration of the cluster system, see 10.5 Changing the cluster system configuration (in UNIX).

  2. Execute the setup command on the executing node.

    Execute the command as follows:

    jpcwagtsetup

    For details on the jpcwagtsetup command, see the chapters that describe commands in the manual JP1/Performance Management Reference.

  3. Start the PFM - Web Console service on the executing node.

    Start the PFM - Web Console service that you stopped in step 1.

(4) Configuring the cluster software

Set up PFM - Web Console in the cluster software. Perform this task on both the executing node and the standby node.

(a) Registering PFM - Web Console with the cluster software [Figure] [Figure]

If you intend to use PFM - Web Console in a logical host environment, register PFM - Web Console with the cluster software. Also, set up the environment so that PFM - Web Console is started and stopped based on instructions from the cluster software.

Generally, the following four command items are required when registering an application in the cluster software: Start, Stop, Monitor operations, and Forced stop.

The following table lists and describes the settings for PFM - Web Console.

Table 10‒9: Control commands for PFM - Web Console registered in the cluster software

Item

Explanation

Start

Execute the following command to start PFM - Web Console:

/opt/jp1pcwebcon/tools/jpcwstart

Stop

Execute the following command to stop PFM - Web Console:

/opt/jp1pcwebcon/tools/jpcwstop

Forced stop

Execute the following command to perform a forced stop of PFM - Web Console:

/opt/jp1pcwebcon/tools/jpcwstop -immediate

Monitor operations

Use the ps command to check if the following process is running.

ps -ef | grep "process-name" | grep -v "grep process-monitored"

For details on process names, see 10.6.1(3) Service names.

Note
  • Do not configure PFM - Web Console to start automatically when the OS starts. When PFM - Web Console is registered in the cluster system, it is started and stopped by the cluster software.

  • When running PFM - Web Console in a Japanese language environment, configure the cluster software to run a script that sets the LANG environment variable before it executes the command that starts PFM - Web Console.

  • If the cluster software uses command return values to determine execution results, specify settings so that the command return values from PFM - Web Console are converted to the values that can be correctly interpreted by the cluster software. For details on the command return values for PFM - Web Console, check the reference documentation for each command.

  • If you execute a jpcwstop command while PFM - Web Console is being used, it might delay the stop processing.

    To successfully register the jpcwstop command in the cluster software, create a script to wait for several minutes if a value of 4 is returned by the command, and then to execute the jpcwstop command again to register the command.

  • When you use the ps command to identify the process name and logical host name, the command sometimes fails to acquire the information, in which case the information might appear in square brackets. Read the manual page for the ps command in your operating system and execute the command again.

(b) Checking starting and stopping from the cluster software [Figure] [Figure]

Check whether the cluster software is operating correctly by using it to issue start and stop requests to PFM - Manager on each node.