Hitachi

JP1 Version 12 JP1/Performance Management User's Guide


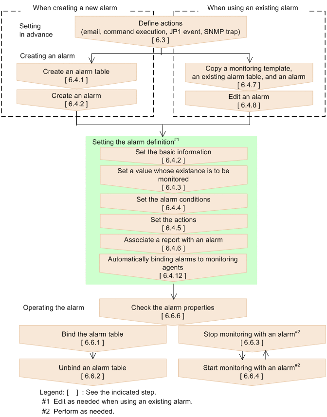
6.2.3 Flow chart for setting up and operating alarms

The figure below is a flow chart for setting up and operating alarms. When you use the Quick Guide to set and operate alarms, perform the procedures in 6.3 Procedures before setting alarms and 6.5 Setting alarms using the Web browser (Quick Guide).

Figure 6‒1: Flow chart for setting up and operating alarms

[Figure]

Organization of this subsection

(1) Detecting an error that occurs during auto alarm bind

When an error occurs during auto alarm bind, one of the following error messages is output to the common message log:

If you are using log file trapping provided by JP1/IM to detect an error that occurs during auto alarm bind, set these error messages as conditions.

If you are not using log file trapping, confirm if any of these error messages have been output to the common message log of the PFM - Manager host.