Hitachi

JP1 Version 12 JP1/Performance Management User's Guide


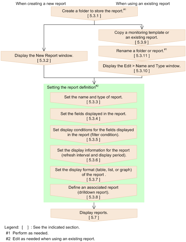
5.2.2 Process flow for creating reports

The following figure shows the process flow for creating a report. You can also use the Quick Guide to create reports. For details on how to create reports using the Quick Guide, see 5.4 Creating reports in the Web browser (Quick Guide).

Figure 5‒5: Process flow for creating a report (from defining to displaying a report)

[Figure]