1.2.1 Centralized monitoring of the operating status of large and complex enterprise systems
In a large-scale system consisting of a wide variety of servers and business applications, monitoring the operation of processes and database resources can involve a large commitment of time and effort. With Performance Management, however, you can easily build an operations monitoring system capable of centrally monitoring even large-scale and complex enterprise systems. Performance Management can also be linked with other operations management systems, such as integrated operations management systems, service-level management systems, and network management systems, which can be used in analyzing performance data collected for the purpose of identifying inherent problems in the system. This allows for the early detection of problems in the enterprise system as well as analysis of system performance, and also allows you to establish an upgrade plan based on the projected operation of the system in the future.
- Organization of this subsection
(1) Easily expandable to suit the configuration of the monitored system
Performance Management offers numerous monitoring agents for monitoring resources such as database servers and business application servers. For this reason, you can perform operations monitoring simply by adding the necessary monitoring agents for the environment of the enterprise system.
|
|
For details about building an operations monitoring system around Performance Management and the configuration of such a system, see Chapter 4. Installation and Setup (in Windows) for Windows or Chapter 5. Installation and Setup (in UNIX) for UNIX.
(2) Flexibly links with other systems
In a large-scale system containing multiple servers and programs, Performance Management is able to flexibly link with other systems.
By linking with an integrated operations management system or network management system, Performance Management can improve the availability and reliability of the entire enterprise system.
By linking with service-level management systems and job management systems, you can efficiently use operation monitoring data collected by Performance Management to find signs of problems in service performance, and to investigate causes of job delays and abnormal termination.
|
|
-
Optimizing operations management of the entire enterprise system by linking with integrated system management products
JP1 events issued by Performance Management can be monitored by JP1/IM, an integrated systems management product in the JP1 series, and Performance Management can be called from JP1/IM. JP1/IM allows for centralized monitoring of the Performance Management status by using graphical icons. By checking these icons, the system administrator can identify where performance has dropped and caused a bottleneck, and take the appropriate action to resolve the problem before it has a significant effect on business operations. In this way, operations management can be optimized even for large-scale and complex enterprise systems, and integrated support is provided on an enterprise system-wide level throughout the cycle from monitoring the operating status to the application of countermeasures.
-
Sending SNMP traps to link with network management products
An action can be set up to send an SNMP trap when Performance Management issues an alarm event. By sending SNMP traps, you can use Performance Management as an SNMP agent, which allows you to use a network management product to monitor the network.
For details about sending SNMP traps, see the appendix that explains SNMP traps in the manual JP1/Performance Management Reference.
-
Linking with service-level management products to maintain service levels
The status of a system monitored by Performance Management can be monitored from JP1/SLM, a service-level management product. JP1/SLM enables you to use warning signs to foresee problems in service performance based on data collected by Performance Management and past monitoring results. This contributes to achieving stable service operations.
-
Linking with job management systems to help ensure stable job execution
Performance data collected by Performance Management can be directly viewed from the JP1/AJS3 job result window. If a job delay or abnormal termination occurs, checking the performance data for the job execution host can help determine the cause. This helps ensure stable job execution.
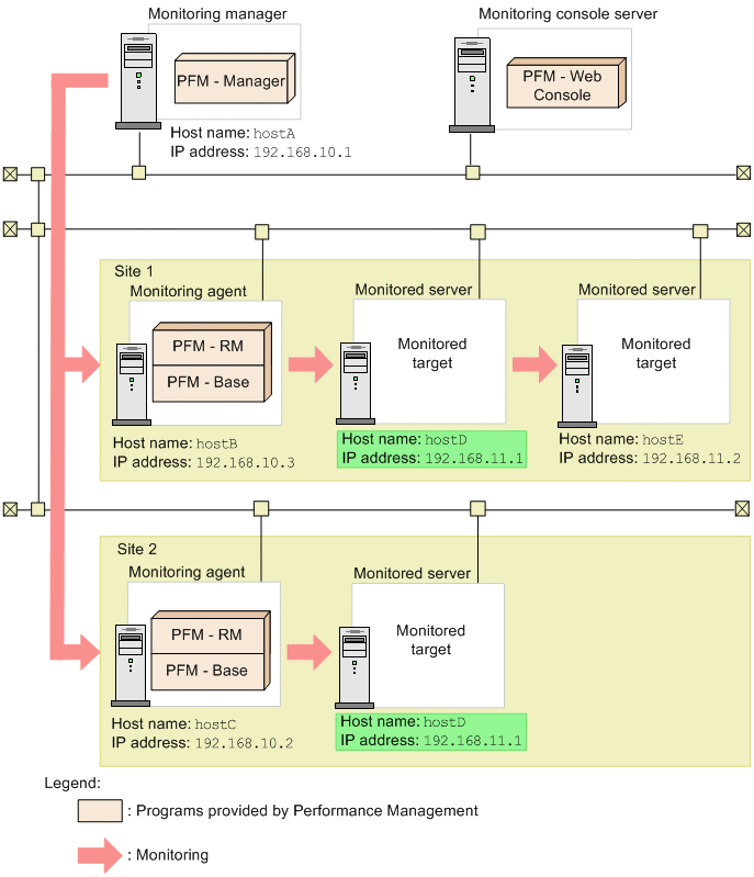
(3) Ability to monitor servers at multiple sites
PFM - Manager enables you to centrally monitor on a single server the operation statuses of servers at multiple sites.
To perform such monitoring, you do not need to add Performance Management products, other applications, or services to these monitored servers (these servers are remotely monitored from other hosts).
The following figure shows an example of a configuration for monitoring the operation statuses of servers located at multiple sites.
|
|
-
As indicated by host names A, B, and C in the figure, the host names and IP addresses of the monitoring manager and monitoring agents at each site must be unique within the entire environment, and they must be fixed.
-
As indicated by host names D and E in the figure, the host names and IP addresses of the monitored hosts must be unique within the same site.
-
As indicated by host name D in the figure, the host names and IP addresses of the monitored hosts can be the same if they are located at different sites.
- Note
-
Monitored servers can support both static IP address connections and DHCP connections. Even if the DHCP IP address changes, the monitored server can continue to be monitored as the same monitored target as long as there is no change in its host name.
(4) Ability to monitor cloud environments by using OpenStack
Performance Management enables you to monitor cloud environments by using OpenStack.
This allows problems to be handled quickly because the scope of effects, including the OpenStack base, can be assessed based on a cloud manager's perspective.
The following figure shows an example of a configuration for monitoring an OpenStack environment.
|
|