Hitachi

JP1 Version 12 JP1/Integrated Management 2 - Manager Overview and System Design Guide


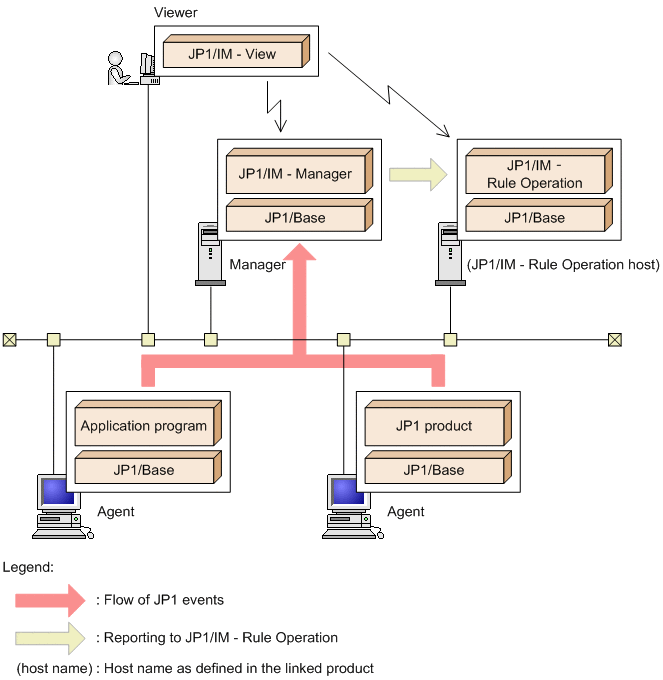
13.3.7 Configuration with JP1/IM - Rule Operation

By linking JP1/IM - Manager with JP1/IM - Rule Operation, you can automatically notify JP1/IM - Rule Operation when a rule startup event (JP1 event) is issued in the system.

An example of a system configuration for this purpose is shown below.

Figure 13‒8: Example of configuration with JP1/IM - Rule Operation

[Figure]

The following products are required on each host:

Viewer
  • JP1/IM - View

Manager
  • JP1/IM - Manager

    The JP1/IM - Rule Operation linkage function must be enabled.

  • JP1/Base

(JP1/IM - RL host)
  • JP1/IM - Rule Operation

  • JP1/Base

Agents
  • Application program, JP1-series products, and so on

  • JP1/Base

In this example, JP1 events related to the status of application programs and JP1 products executing on the agents are forwarded to the manager and are monitored from JP1/IM - View.

When a rule startup request event is received among the forwarded JP1 events, JP1/IM - Manager on the manager sends the request to JP1/IM - Rule Operation automatically.

JP1/IM - Rule Operation invokes the rule specified in the rule startup request. The user can check whether it was executed by accessing JP1/IM - Rule Operation from JP1/IM - View. The JP1/IM - Rule Operation host and manager can be the same server.

Important

The reporting to JP1/IM - Rule Operation is performed according to the system hierarchy (IM configuration) in the same way as for normal automated actions.

For this reason, if you want to run JP1/IM - Manager and JP1/IM - Rule Operation on different hosts, you must configure the JP1/IM - Rule Operation host at a level below the JP1/IM - Manager host.